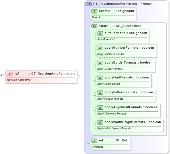
Definition Type: Element
Name: raf
Namespace: http://schemas.openxmlformats.org/spreadsheetml/2006/main
Type: nsM:CT_RevisionAutoFormatting
Containing Schema: sml-sharedWorkbookRevisions.xsd
MinOccurs 0
MaxOccurs unbounded
Abstract
Documentation:
Revision AutoFormat
Collapse XSD Schema Diagram:
Drilldown into ref in schema sml-sharedworkbookrevisions_xsd Drilldown into applyWidthHeightFormats in schema sml-styles_xsd Drilldown into applyAlignmentFormats in schema sml-styles_xsd Drilldown into applyPatternFormats in schema sml-styles_xsd Drilldown into applyFontFormats in schema sml-styles_xsd Drilldown into applyBorderFormats in schema sml-styles_xsd Drilldown into applyNumberFormats in schema sml-styles_xsd Drilldown into autoFormatId in schema sml-styles_xsd Drilldown into AG_AutoFormat in schema sml-styles_xsd Drilldown into sheetId in schema sml-sharedworkbookrevisions_xsd Drilldown into CT_RevisionAutoFormatting in schema sml-sharedworkbookrevisions_xsdXSD Diagram of raf in schema sml-sharedworkbookrevisions_xsd (Office Open XML (OOXML / OpenXML / Ecma 376))
Collapse XSD Schema Code:
<xsd:element name="raf" type="CT_RevisionAutoFormatting" minOccurs="0" maxOccurs="unbounded">
    <xsd:annotation>
        <xsd:documentation>Revision AutoFormat</xsd:documentation>
    </xsd:annotation>
</xsd:element>
Collapse Child Attributes:
Name Type Default Value Use
sheetId nsM:sheetId Required
autoFormatId nsM:autoFormatId (Optional)
applyNumberFormats nsM:applyNumberFormats (Optional)
applyBorderFormats nsM:applyBorderFormats (Optional)
applyFontFormats nsM:applyFontFormats (Optional)
applyPatternFormats nsM:applyPatternFormats (Optional)
applyAlignmentFormats nsM:applyAlignmentFormats (Optional)
applyWidthHeightFormats nsM:applyWidthHeightFormats (Optional)
ref nsM:ref Required
Collapse Derivation Tree: