Definition Type: Element
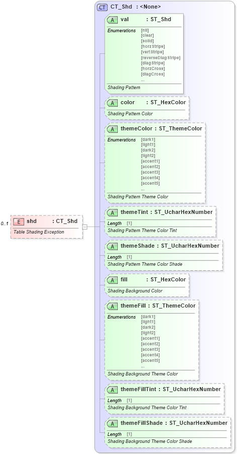
Name: shd
Namespace: http://schemas.openxmlformats.org/wordprocessingml/2006/main
Type: w:CT_Shd
Containing Schema: wml.xsd
MinOccurs 0
MaxOccurs 1
Abstract
Documentation:
Table Shading Exception
Collapse XSD Schema Diagram:
Drilldown into themeFillShade in schema wml_xsd Drilldown into themeFillTint in schema wml_xsd Drilldown into themeFill in schema wml_xsd Drilldown into fill in schema wml_xsd Drilldown into themeShade in schema wml_xsd Drilldown into themeTint in schema wml_xsd Drilldown into themeColor in schema wml_xsd Drilldown into color in schema wml_xsd Drilldown into val in schema wml_xsd Drilldown into CT_Shd in schema wml_xsdXSD Diagram of shd in schema wml_xsd (Office Open XML (OOXML / OpenXML / Ecma 376))
Collapse XSD Schema Code:
<xsd:element name="shd" type="CT_Shd" minOccurs="0" maxOccurs="1">
    <xsd:annotation>
        <xsd:documentation>Table Shading Exception</xsd:documentation>
    </xsd:annotation>
</xsd:element>
Collapse Child Attributes:
Name Type Default Value Use
val w:val Required
color w:color Optional
themeColor w:themeColor Optional
themeTint w:themeTint Optional
themeShade w:themeShade Optional
fill w:fill Optional
themeFill w:themeFill Optional
themeFillTint w:themeFillTint Optional
themeFillShade w:themeFillShade Optional
Collapse Derivation Tree: