Definition Type: Element
Name: webPublishing
Namespace: http://schemas.openxmlformats.org/spreadsheetml/2006/main
Type: nsM:CT_WebPublishing
Containing Schema: sml-workbook.xsd
MinOccurs 0
MaxOccurs 1
Abstract
Documentation:
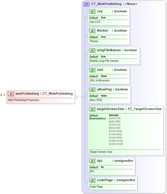
Web Publishing Properties
Collapse XSD Schema Diagram:
Drilldown into codePage in schema sml-workbook_xsd Drilldown into dpi in schema sml-workbook_xsd Drilldown into targetScreenSize in schema sml-workbook_xsd Drilldown into allowPng in schema sml-workbook_xsd Drilldown into vml in schema sml-workbook_xsd Drilldown into longFileNames in schema sml-workbook_xsd Drilldown into thicket in schema sml-workbook_xsd Drilldown into css in schema sml-workbook_xsd Drilldown into CT_WebPublishing in schema sml-workbook_xsdXSD Diagram of webPublishing in schema sml-workbook_xsd (Office Open XML (OOXML / OpenXML / Ecma 376))
Collapse XSD Schema Code:
<xsd:element name="webPublishing" type="CT_WebPublishing" minOccurs="0" maxOccurs="1">
    <xsd:annotation>
        <xsd:documentation>Web Publishing Properties</xsd:documentation>
    </xsd:annotation>
</xsd:element>
Collapse Child Attributes:
Name Type Default Value Use
css nsM:css true Optional
thicket nsM:thicket true Optional
longFileNames nsM:longFileNames true Optional
vml nsM:vml false Optional
allowPng nsM:allowPng false Optional
targetScreenSize nsM:targetScreenSize 800x600 Optional
dpi nsM:dpi 96 Optional
codePage nsM:codePage Optional
Collapse Derivation Tree: