Definition Type: Element
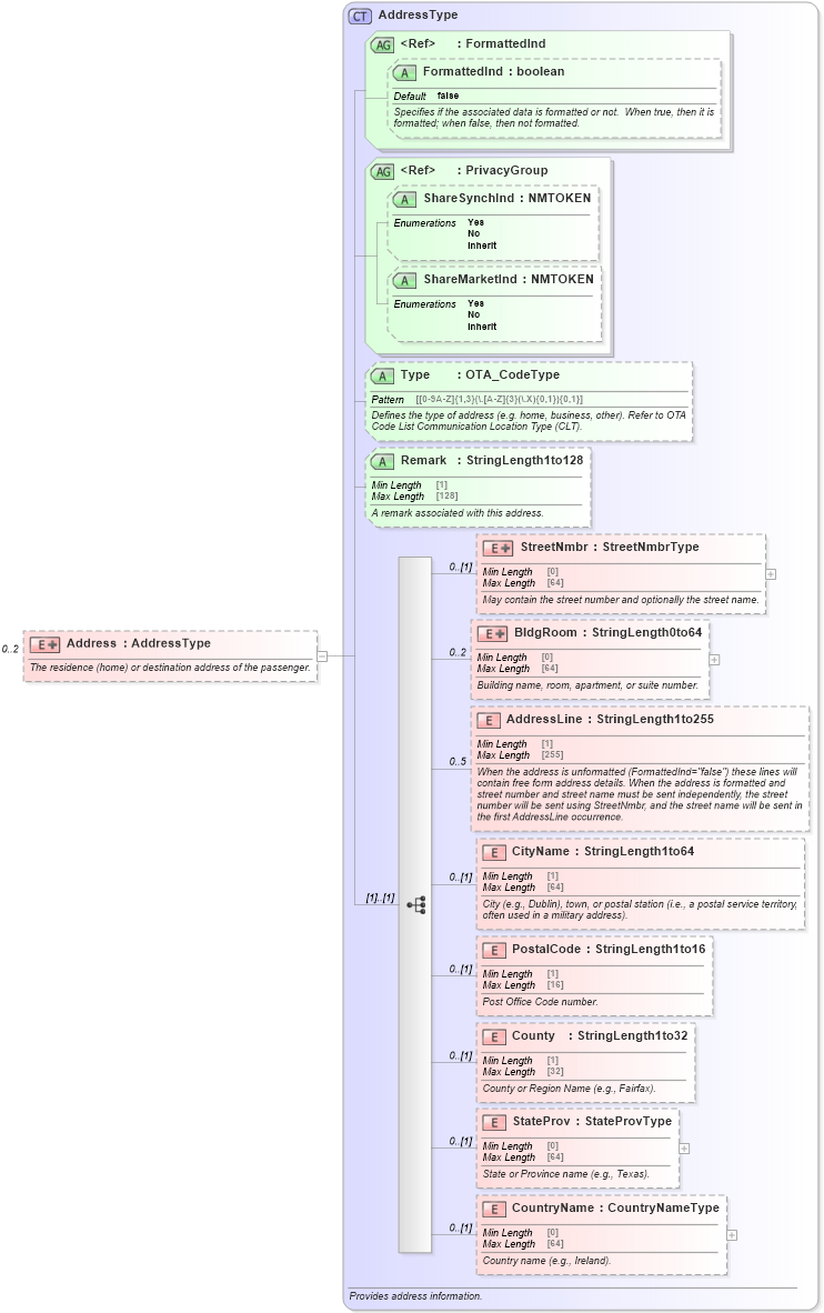
Name: Address
Namespace: http://www.opentravel.org/OTA/2003/05
Type: AddressType
Containing Schema: OTA_AirCheckIn.xsd
MinOccurs 0
MaxOccurs 2
Abstract
Documentation:
The residence (home) or destination address of the passenger.
Collapse XSD Schema Diagram:
Drilldown into CountryName in schema ota_commontypes_xsd1 Drilldown into StateProv in schema ota_commontypes_xsd1 Drilldown into County in schema ota_commontypes_xsd1 Drilldown into PostalCode in schema ota_commontypes_xsd1 Drilldown into CityName in schema ota_commontypes_xsd1 Drilldown into AddressLine in schema ota_commontypes_xsd1 Drilldown into BldgRoom in schema ota_commontypes_xsd1 Drilldown into StreetNmbr in schema ota_commontypes_xsd1 Drilldown into Remark in schema ota_commontypes_xsd1 Drilldown into Type in schema ota_commontypes_xsd1 Drilldown into ShareMarketInd in schema ota_commontypes_xsd1 Drilldown into ShareSynchInd in schema ota_commontypes_xsd1 Drilldown into PrivacyGroup in schema ota_commontypes_xsd1 Drilldown into FormattedInd in schema ota_commontypes_xsd1 Drilldown into FormattedInd in schema ota_commontypes_xsd1 Drilldown into AddressType in schema ota_commontypes_xsd1XSD Diagram of Address in schema ota_aircheckin_xsd (Open Travel (OTA))
Collapse XSD Schema Code:
<xs:element name="Address" minOccurs="0" maxOccurs="2">
    <xs:annotation>
        <xs:documentation xml:lang="en">The residence (home) or destination address of the passenger. </xs:documentation>
    </xs:annotation>
    <xs:complexType>
        <xs:complexContent>
            <xs:extension base="AddressType" />
        </xs:complexContent>
    </xs:complexType>
</xs:element>
Collapse Child Elements:
Name Type Min Occurs Max Occurs
StreetNmbr StreetNmbr 0 (1)
BldgRoom BldgRoom 0 2
AddressLine AddressLine 0 5
CityName CityName 0 (1)
PostalCode PostalCode 0 (1)
County County 0 (1)
StateProv StateProv 0 (1)
CountryName CountryName 0 (1)
Collapse Child Attributes:
Name Type Default Value Use
FormattedInd FormattedInd false Optional
ShareSynchInd ShareSynchInd Optional
ShareMarketInd ShareMarketInd Optional
Type Type Optional
Remark Remark Optional
Collapse Derivation Tree: