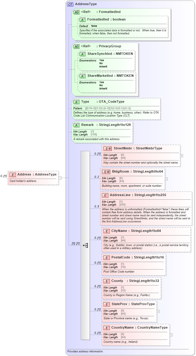
Definition Type: Element
Name: Address
Type: AddressType
Containing Schema: OTA_CommonTypes.xsd
MinOccurs 0
MaxOccurs (1)
Abstract
Documentation:
Card holder's address.
Collapse XSD Schema Diagram:
Drilldown into CountryName in schema ota_commontypes_xsd Drilldown into StateProv in schema ota_commontypes_xsd Drilldown into County in schema ota_commontypes_xsd Drilldown into PostalCode in schema ota_commontypes_xsd Drilldown into CityName in schema ota_commontypes_xsd Drilldown into AddressLine in schema ota_commontypes_xsd Drilldown into BldgRoom in schema ota_commontypes_xsd Drilldown into StreetNmbr in schema ota_commontypes_xsd Drilldown into Remark in schema ota_commontypes_xsd1 Drilldown into Type in schema ota_commontypes_xsd1 Drilldown into ShareMarketInd in schema ota_commontypes_xsd1 Drilldown into ShareSynchInd in schema ota_commontypes_xsd1 Drilldown into PrivacyGroup in schema ota_commontypes_xsd Drilldown into FormattedInd in schema ota_commontypes_xsd1 Drilldown into FormattedInd in schema ota_commontypes_xsd Drilldown into AddressType in schema ota_commontypes_xsdXSD Diagram of Address in schema ota_commontypes_xsd1 (Open Travel (OTA))
Collapse XSD Schema Code:
<xs:element name="Address" type="AddressType" minOccurs="0">
    <xs:annotation>
        <xs:documentation xml:lang="en">Card holder's address.</xs:documentation>
    </xs:annotation>
</xs:element>
Collapse Child Elements:
Name Type Min Occurs Max Occurs
StreetNmbr StreetNmbr 0 (1)
BldgRoom BldgRoom 0 2
AddressLine AddressLine 0 5
CityName CityName 0 (1)
PostalCode PostalCode 0 (1)
County County 0 (1)
StateProv StateProv 0 (1)
CountryName CountryName 0 (1)
Collapse Child Attributes:
Name Type Default Value Use
FormattedInd FormattedInd false Optional
ShareSynchInd ShareSynchInd Optional
ShareMarketInd ShareMarketInd Optional
Type Type Optional
Remark Remark Optional
Collapse Derivation Tree: