Definition Type: ComplexType
Name: AddressInfoType
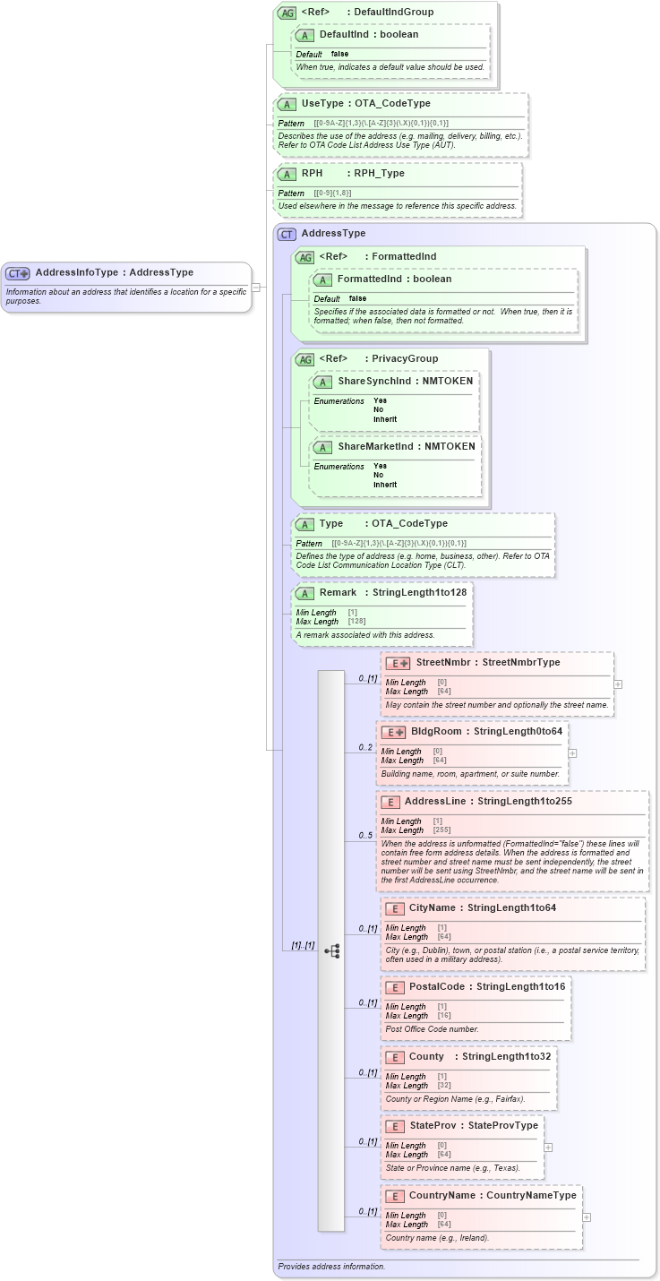
Type: AddressType
Containing Schema: OTA_CommonTypes.xsd
Abstract
Documentation:
Information about an address that identifies a location for a specific purposes.
Collapse XSD Schema Diagram:
Drilldown into CountryName in schema ota_commontypes_xsd Drilldown into StateProv in schema ota_commontypes_xsd Drilldown into County in schema ota_commontypes_xsd Drilldown into PostalCode in schema ota_commontypes_xsd Drilldown into CityName in schema ota_commontypes_xsd Drilldown into AddressLine in schema ota_commontypes_xsd Drilldown into BldgRoom in schema ota_commontypes_xsd Drilldown into StreetNmbr in schema ota_commontypes_xsd Drilldown into Remark in schema ota_commontypes_xsd1 Drilldown into Type in schema ota_commontypes_xsd1 Drilldown into ShareMarketInd in schema ota_commontypes_xsd1 Drilldown into ShareSynchInd in schema ota_commontypes_xsd1 Drilldown into PrivacyGroup in schema ota_commontypes_xsd Drilldown into FormattedInd in schema ota_commontypes_xsd1 Drilldown into FormattedInd in schema ota_commontypes_xsd Drilldown into AddressType in schema ota_commontypes_xsd Drilldown into RPH in schema ota_commontypes_xsd1 Drilldown into UseType in schema ota_commontypes_xsd1 Drilldown into DefaultInd in schema ota_commontypes_xsd1 Drilldown into DefaultIndGroup in schema ota_commontypes_xsdXSD Diagram of AddressInfoType in schema ota_commontypes_xsd (Open Travel (OTA))
Collapse XSD Schema Code:
<xs:complexType name="AddressInfoType">
    <xs:annotation>
        <xs:documentation xml:lang="en">Information about an address that identifies a location for a specific purposes.</xs:documentation>
    </xs:annotation>
    <xs:complexContent>
        <xs:extension base="AddressType">
            <xs:attributeGroup ref="DefaultIndGroup">
                <xs:annotation>
                    <xs:documentation xml:lang="en">Indicates whether or not this is the default address.</xs:documentation>
                </xs:annotation>
            </xs:attributeGroup>
            <xs:attribute name="UseType" type="OTA_CodeType" use="optional">
                <xs:annotation>
                    <xs:documentation xml:lang="en">Describes the use of the address (e.g. mailing, delivery, billing, etc.). Refer to OTA Code List Address Use Type (AUT).</xs:documentation>
                </xs:annotation>
            </xs:attribute>
            <xs:attribute name="RPH" type="RPH_Type" use="optional">
                <xs:annotation>
                    <xs:documentation xml:lang="en">Used elsewhere in the message to reference this specific address.</xs:documentation>
                </xs:annotation>
            </xs:attribute>
        </xs:extension>
    </xs:complexContent>
</xs:complexType>
Collapse Child Elements:
Name Type Min Occurs Max Occurs
StreetNmbr StreetNmbr 0 (1)
BldgRoom BldgRoom 0 2
AddressLine AddressLine 0 5
CityName CityName 0 (1)
PostalCode PostalCode 0 (1)
County County 0 (1)
StateProv StateProv 0 (1)
CountryName CountryName 0 (1)
Collapse Child Attributes:
Name Type Default Value Use
FormattedInd FormattedInd false Optional
ShareSynchInd ShareSynchInd Optional
ShareMarketInd ShareMarketInd Optional
Type Type Optional
Remark Remark Optional
DefaultInd DefaultInd false Optional
UseType UseType Optional
RPH RPH Optional
Collapse Derivation Tree:
Collapse References:
Address, Unresolved link to address37Address, Address, Address, AddressInfo, Unresolved link to addressinfo3,