Definition Type: Element
Name: AirBookModifyRQ
Namespace: http://www.opentravel.org/OTA/2003/05
Type: AirReservationType
Containing Schema: OTA_AirBookModifyRQ.xsd
MinOccurs (1)
MaxOccurs (1)
Abstract
Documentation:
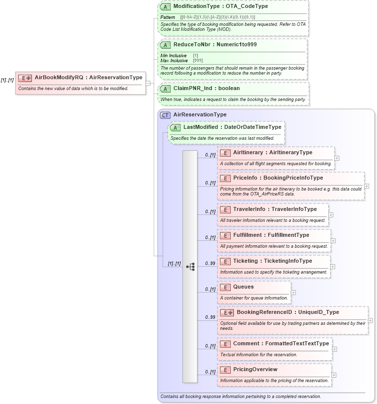
Contains the new value of data which is to be modified.
Collapse XSD Schema Diagram:
Drilldown into PricingOverview in schema ota_aircommontypes_xsd Drilldown into Comment in schema ota_aircommontypes_xsd Drilldown into BookingReferenceID in schema ota_aircommontypes_xsd Drilldown into Queues in schema ota_aircommontypes_xsd Drilldown into Ticketing in schema ota_aircommontypes_xsd Drilldown into Fulfillment in schema ota_aircommontypes_xsd Drilldown into TravelerInfo in schema ota_aircommontypes_xsd Drilldown into PriceInfo in schema ota_aircommontypes_xsd Drilldown into AirItinerary in schema ota_aircommontypes_xsd Drilldown into LastModified in schema ota_aircommontypes_xsd Drilldown into AirReservationType in schema ota_aircommontypes_xsd Drilldown into ClaimPNR_Ind in schema ota_airbookmodifyrq_xsd Drilldown into ReduceToNbr in schema ota_airbookmodifyrq_xsd Drilldown into ModificationType in schema ota_airbookmodifyrq_xsdXSD Diagram of AirBookModifyRQ in schema ota_airbookmodifyrq_xsd (Open Travel (OTA))
Collapse XSD Schema Code:
<xs:element name="AirBookModifyRQ">
    <xs:annotation>
        <xs:documentation xml:lang="en">Contains the new value of data which is to be modified.</xs:documentation>
    </xs:annotation>
    <xs:complexType>
        <xs:complexContent>
            <xs:extension base="AirReservationType">
                <xs:attribute name="ModificationType" type="OTA_CodeType" use="optional">
                    <xs:annotation>
                        <xs:documentation xml:lang="en">Specifies the type of booking modification being requested. Refer to OTA Code List Modification Type (MOD).</xs:documentation>
                    </xs:annotation>
                </xs:attribute>
                <xs:attribute name="ReduceToNbr" type="Numeric1to999" use="optional">
                    <xs:annotation>
                        <xs:documentation xml:lang="en">The number of passengers that should remain in the passenger booking record following a modification to reduce the number in party.</xs:documentation>
                    </xs:annotation>
                </xs:attribute>
                <xs:attribute name="ClaimPNR_Ind" type="xs:boolean" use="optional">
                    <xs:annotation>
                        <xs:documentation xml:lang="en">When true, indicates a request to claim the booking by the sending party.</xs:documentation>
                    </xs:annotation>
                </xs:attribute>
            </xs:extension>
        </xs:complexContent>
    </xs:complexType>
</xs:element>
Collapse Child Elements:
Name Type Min Occurs Max Occurs
AirItinerary AirItinerary 0 (1)
PriceInfo PriceInfo 0 (1)
TravelerInfo TravelerInfo 0 (1)
Fulfillment Fulfillment 0 (1)
Ticketing Ticketing 0 99
Queues Queues 0 (1)
BookingReferenceID BookingReferenceID 0 99
Comment Comment 0 (1)
PricingOverview PricingOverview 0 (1)
Collapse Child Attributes:
Name Type Default Value Use
LastModified LastModified Optional
ModificationType nsA:ModificationType Optional
ReduceToNbr nsA:ReduceToNbr Optional
ClaimPNR_Ind nsA:ClaimPNR_Ind Optional
Collapse Derivation Tree: