Definition Type: Element
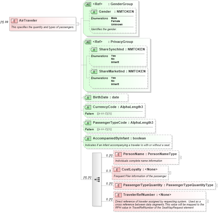
Name: AirTraveler
Namespace: http://www.opentravel.org/OTA/2003/05
Containing Schema: OTA_AirSeatMapRQ.xsd
MinOccurs (1)
MaxOccurs 99
Abstract
Documentation:
This specifies the quantity and types of passengers.
Collapse XSD Schema Diagram:
Drilldown into TravelerRefNumber in schema ota_airseatmaprq_xsd Drilldown into PassengerTypeQuantity in schema ota_airseatmaprq_xsd Drilldown into CustLoyalty in schema ota_airseatmaprq_xsd Drilldown into PersonName in schema ota_airseatmaprq_xsd Drilldown into AccompaniedByInfant in schema ota_airseatmaprq_xsd Drilldown into PassengerTypeCode in schema ota_airseatmaprq_xsd Drilldown into CurrencyCode in schema ota_airseatmaprq_xsd Drilldown into BirthDate in schema ota_airseatmaprq_xsd Drilldown into ShareMarketInd in schema ota_commontypes_xsd1 Drilldown into ShareSynchInd in schema ota_commontypes_xsd1 Drilldown into PrivacyGroup in schema ota_commontypes_xsd1 Drilldown into Gender in schema ota_commontypes_xsd1 Drilldown into GenderGroup in schema ota_commontypes_xsd1XSD Diagram of AirTraveler in schema ota_airseatmaprq_xsd (Open Travel (OTA))
Collapse XSD Schema Code:
<xs:element name="AirTraveler" maxOccurs="99">
    <xs:annotation>
        <xs:documentation xml:lang="en">This specifies the quantity and types of passengers.</xs:documentation>
    </xs:annotation>
    <xs:complexType>
        <xs:sequence>
            <xs:element name="PersonName" type="PersonNameType" minOccurs="0">
                <xs:annotation>
                    <xs:documentation xml:lang="en">Individuals complete name information</xs:documentation>
                </xs:annotation>
            </xs:element>
            <xs:element name="CustLoyalty" minOccurs="0" maxOccurs="5">
                <xs:annotation>
                    <xs:documentation xml:lang="en">Frequent Flier information of the passenger</xs:documentation>
                </xs:annotation>
                <xs:complexType>
                    <xs:attributeGroup ref="CustomerLoyaltyGroup" />
                </xs:complexType>
            </xs:element>
            <xs:element name="PassengerTypeQuantity" type="PassengerTypeQuantityType" minOccurs="0" />
            <xs:element name="TravelerRefNumber" minOccurs="0">
                <xs:annotation>
                    <xs:documentation xml:lang="en">Direct reference of traveler assigned by requesting system.  Used as a cross reference between data segments.This value will be mapped to the RPH value in TravelRefNumber of the SeatMapRequest element	</xs:documentation>
                </xs:annotation>
                <xs:complexType>
                    <xs:attributeGroup ref="TravelerRefNumberGroup" />
                </xs:complexType>
            </xs:element>
        </xs:sequence>
        <xs:attributeGroup ref="GenderGroup" />
        <xs:attributeGroup ref="PrivacyGroup" />
        <xs:attribute name="BirthDate" type="xs:date" use="optional" />
        <xs:attribute name="CurrencyCode" type="AlphaLength3" use="optional" />
        <xs:attribute name="PassengerTypeCode" type="AlphaLength3" use="optional" />
        <xs:attribute name="AccompaniedByInfant" type="xs:boolean" use="optional">
            <xs:annotation>
                <xs:documentation xml:lang="en">Indicates if an infant accompanying a traveler is with or without a seat.</xs:documentation>
            </xs:annotation>
        </xs:attribute>
    </xs:complexType>
</xs:element>
Collapse Child Elements:
Name Type Min Occurs Max Occurs
PersonName nsA:PersonName 0 (1)
CustLoyalty nsA:CustLoyalty 0 5
PassengerTypeQuantity nsA:PassengerTypeQuantity 0 (1)
TravelerRefNumber nsA:TravelerRefNumber 0 (1)
Collapse Child Attributes:
Name Type Default Value Use
Gender Gender Optional
ShareSynchInd ShareSynchInd Optional
ShareMarketInd ShareMarketInd Optional
BirthDate nsA:BirthDate Optional
CurrencyCode nsA:CurrencyCode Optional
PassengerTypeCode nsA:PassengerTypeCode Optional
AccompaniedByInfant nsA:AccompaniedByInfant Optional