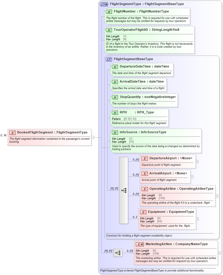
Definition Type: Element
Name: BookedFlightSegment
Namespace: http://www.opentravel.org/OTA/2003/05
Type: FlightSegmentType
Containing Schema: OTA_AirAvailRQ.xsd
MinOccurs 0
MaxOccurs 16
Abstract
Documentation:
The flight segment information contained in the passenger's current booking.
Collapse XSD Schema Diagram:
Drilldown into MarketingAirline in schema ota_aircommontypes_xsd Drilldown into Equipment in schema ota_commontypes_xsd1 Drilldown into OperatingAirline in schema ota_commontypes_xsd1 Drilldown into ArrivalAirport in schema ota_commontypes_xsd1 Drilldown into DepartureAirport in schema ota_commontypes_xsd1 Drilldown into InfoSource in schema ota_commontypes_xsd1 Drilldown into RPH in schema ota_commontypes_xsd1 Drilldown into StopQuantity in schema ota_commontypes_xsd1 Drilldown into ArrivalDateTime in schema ota_commontypes_xsd1 Drilldown into DepartureDateTime in schema ota_commontypes_xsd1 Drilldown into FlightSegmentBaseType in schema ota_commontypes_xsd1 Drilldown into TourOperatorFlightID in schema ota_aircommontypes_xsd Drilldown into FlightNumber in schema ota_aircommontypes_xsd Drilldown into FlightSegmentType in schema ota_aircommontypes_xsdXSD Diagram of BookedFlightSegment in schema ota_airavailrq_xsd (Open Travel (OTA))
Collapse XSD Schema Code:
<xs:element name="BookedFlightSegment" type="FlightSegmentType" minOccurs="0" maxOccurs="16">
    <xs:annotation>
        <xs:documentation>The flight segment information contained in the passenger's current booking.</xs:documentation>
    </xs:annotation>
</xs:element>
Collapse Child Elements:
Name Type Min Occurs Max Occurs
DepartureAirport DepartureAirport 0 (1)
ArrivalAirport ArrivalAirport 0 (1)
OperatingAirline OperatingAirline 0 (1)
Equipment Equipment 0 2
MarketingAirline MarketingAirline 0 (1)
Collapse Child Attributes:
Name Type Default Value Use
DepartureDateTime DepartureDateTime Optional
ArrivalDateTime ArrivalDateTime Optional
StopQuantity StopQuantity Optional
RPH RPH Optional
InfoSource InfoSource Optional
FlightNumber FlightNumber Optional
TourOperatorFlightID TourOperatorFlightID Optional
Collapse Derivation Tree: