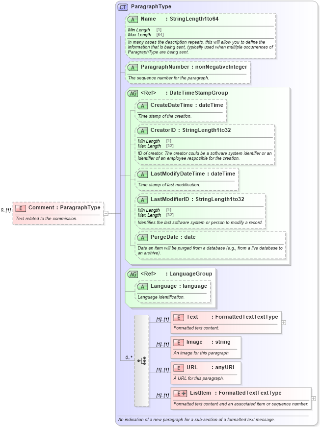
Definition Type: Element
Name: Comment
Type: ParagraphType
Containing Schema: OTA_CommonTypes.xsd
MinOccurs 0
MaxOccurs (1)
Abstract
Documentation:
Text related to the commission.
Collapse XSD Schema Diagram:
Drilldown into ListItem in schema ota_commontypes_xsd Drilldown into URL in schema ota_commontypes_xsd Drilldown into Image in schema ota_commontypes_xsd Drilldown into Text in schema ota_commontypes_xsd Drilldown into Language in schema ota_commontypes_xsd1 Drilldown into LanguageGroup in schema ota_commontypes_xsd Drilldown into PurgeDate in schema ota_commontypes_xsd1 Drilldown into LastModifierID in schema ota_commontypes_xsd1 Drilldown into LastModifyDateTime in schema ota_commontypes_xsd1 Drilldown into CreatorID in schema ota_commontypes_xsd1 Drilldown into CreateDateTime in schema ota_commontypes_xsd1 Drilldown into DateTimeStampGroup in schema ota_commontypes_xsd Drilldown into ParagraphNumber in schema ota_commontypes_xsd1 Drilldown into Name in schema ota_commontypes_xsd1 Drilldown into ParagraphType in schema ota_commontypes_xsdXSD Diagram of Comment in schema ota_commontypes_xsd1 (Open Travel (OTA))
Collapse XSD Schema Code:
<xs:element name="Comment" type="ParagraphType" minOccurs="0">
    <xs:annotation>
        <xs:documentation xml:lang="en">Text related to the commission.</xs:documentation>
    </xs:annotation>
</xs:element>
Collapse Child Elements:
Name Type Min Occurs Max Occurs
Text Text (1) (1)
Image Image (1) (1)
URL URL (1) (1)
ListItem ListItem (1) (1)
Collapse Child Attributes:
Name Type Default Value Use
Name Name Optional
ParagraphNumber ParagraphNumber Optional
CreateDateTime CreateDateTime Optional
CreatorID CreatorID Optional
LastModifyDateTime LastModifyDateTime Optional
LastModifierID LastModifierID Optional
PurgeDate PurgeDate Optional
Language Language Optional
Collapse Derivation Tree: