Definition Type: Element
Name: CustLoyalty
Containing Schema: OTA_CommonTypes.xsd
MinOccurs 0
MaxOccurs 5
Abstract
Documentation:
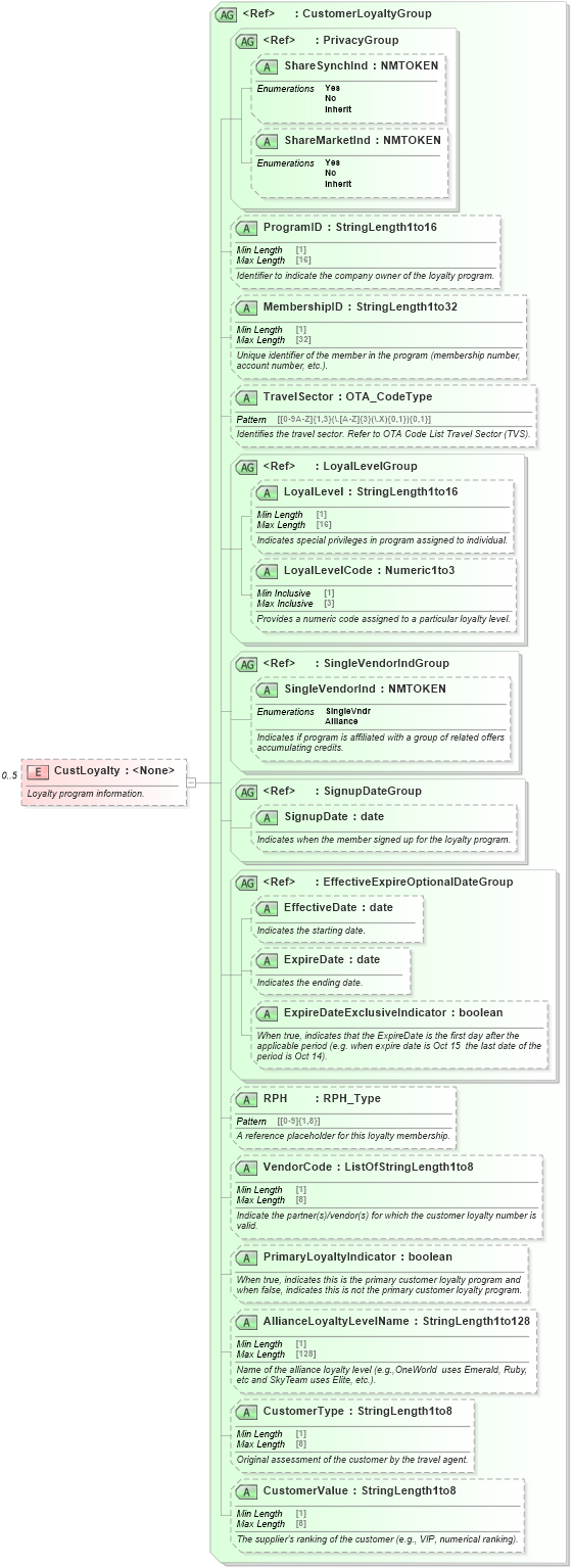
Loyalty program information.
Collapse XSD Schema Diagram:
Drilldown into CustomerValue in schema ota_commontypes_xsd1 Drilldown into CustomerType in schema ota_commontypes_xsd1 Drilldown into AllianceLoyaltyLevelName in schema ota_commontypes_xsd1 Drilldown into PrimaryLoyaltyIndicator in schema ota_commontypes_xsd1 Drilldown into VendorCode in schema ota_commontypes_xsd1 Drilldown into RPH in schema ota_commontypes_xsd1 Drilldown into ExpireDateExclusiveIndicator in schema ota_commontypes_xsd1 Drilldown into ExpireDate in schema ota_commontypes_xsd1 Drilldown into EffectiveDate in schema ota_commontypes_xsd1 Drilldown into EffectiveExpireOptionalDateGroup in schema ota_commontypes_xsd Drilldown into SignupDate in schema ota_commontypes_xsd1 Drilldown into SignupDateGroup in schema ota_commontypes_xsd Drilldown into SingleVendorInd in schema ota_commontypes_xsd1 Drilldown into SingleVendorIndGroup in schema ota_commontypes_xsd Drilldown into LoyalLevelCode in schema ota_commontypes_xsd1 Drilldown into LoyalLevel in schema ota_commontypes_xsd1 Drilldown into LoyalLevelGroup in schema ota_commontypes_xsd Drilldown into TravelSector in schema ota_commontypes_xsd1 Drilldown into MembershipID in schema ota_commontypes_xsd1 Drilldown into ProgramID in schema ota_commontypes_xsd1 Drilldown into ShareMarketInd in schema ota_commontypes_xsd1 Drilldown into ShareSynchInd in schema ota_commontypes_xsd1 Drilldown into PrivacyGroup in schema ota_commontypes_xsd Drilldown into CustomerLoyaltyGroup in schema ota_commontypes_xsdXSD Diagram of CustLoyalty in schema ota_commontypes_xsd1 (Open Travel (OTA))
Collapse XSD Schema Code:
<xs:element name="CustLoyalty" minOccurs="0" maxOccurs="5">
    <xs:annotation>
        <xs:documentation xml:lang="en">Loyalty program information.</xs:documentation>
    </xs:annotation>
    <xs:complexType>
        <xs:attributeGroup ref="CustomerLoyaltyGroup">
            <xs:annotation>
                <xs:documentation xml:lang="en">Details of the customer loyalty membership.</xs:documentation>
            </xs:annotation>
        </xs:attributeGroup>
    </xs:complexType>
</xs:element>
Collapse Child Attributes:
Name Type Default Value Use
ShareSynchInd ShareSynchInd Optional
ShareMarketInd ShareMarketInd Optional
ProgramID ProgramID (Optional)
MembershipID MembershipID (Optional)
TravelSector TravelSector Optional
LoyalLevel LoyalLevel Optional
LoyalLevelCode LoyalLevelCode Optional
SingleVendorInd SingleVendorInd (Optional)
SignupDate SignupDate Optional
EffectiveDate EffectiveDate Optional
ExpireDate ExpireDate Optional
ExpireDateExclusiveIndicator ExpireDateExclusiveIndicator Optional
RPH RPH (Optional)
VendorCode VendorCode Optional
PrimaryLoyaltyIndicator PrimaryLoyaltyIndicator Optional
AllianceLoyaltyLevelName AllianceLoyaltyLevelName Optional
CustomerType CustomerType Optional
CustomerValue CustomerValue Optional