Definition Type: ComplexType
Name: CustomerType
Containing Schema: OTA_CommonTypes.xsd
Abstract
Documentation:
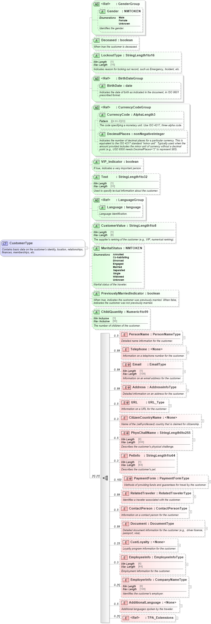
Contains basic data on the customer's identity, location, relationships, finances, memberships, etc.
Collapse XSD Schema Diagram:
Drilldown into TPA_Extensions in schema ota_commontypes_xsd Drilldown into AdditionalLanguage in schema ota_commontypes_xsd Drilldown into EmployerInfo in schema ota_commontypes_xsd Drilldown into EmployeeInfo in schema ota_commontypes_xsd Drilldown into CustLoyalty in schema ota_commontypes_xsd Drilldown into Document in schema ota_commontypes_xsd Drilldown into ContactPerson in schema ota_commontypes_xsd Drilldown into RelatedTraveler in schema ota_commontypes_xsd Drilldown into PaymentForm in schema ota_commontypes_xsd Drilldown into PetInfo in schema ota_commontypes_xsd Drilldown into PhysChallName in schema ota_commontypes_xsd Drilldown into CitizenCountryName in schema ota_commontypes_xsd Drilldown into URL in schema ota_commontypes_xsd Drilldown into Address in schema ota_commontypes_xsd Drilldown into Email in schema ota_commontypes_xsd Drilldown into Telephone in schema ota_commontypes_xsd Drilldown into PersonName in schema ota_commontypes_xsd Drilldown into ChildQuantity in schema ota_commontypes_xsd1 Drilldown into PreviouslyMarriedIndicator in schema ota_commontypes_xsd1 Drilldown into MaritalStatus in schema ota_commontypes_xsd1 Drilldown into CustomerValue in schema ota_commontypes_xsd1 Drilldown into Language in schema ota_commontypes_xsd1 Drilldown into LanguageGroup in schema ota_commontypes_xsd Drilldown into Text in schema ota_commontypes_xsd1 Drilldown into VIP_Indicator in schema ota_commontypes_xsd1 Drilldown into DecimalPlaces in schema ota_commontypes_xsd1 Drilldown into CurrencyCode in schema ota_commontypes_xsd1 Drilldown into CurrencyCodeGroup in schema ota_commontypes_xsd Drilldown into BirthDate in schema ota_commontypes_xsd1 Drilldown into BirthDateGroup in schema ota_commontypes_xsd Drilldown into LockoutType in schema ota_commontypes_xsd1 Drilldown into Deceased in schema ota_commontypes_xsd1 Drilldown into Gender in schema ota_commontypes_xsd1 Drilldown into GenderGroup in schema ota_commontypes_xsdXSD Diagram of CustomerType in schema ota_commontypes_xsd (Open Travel (OTA))
Collapse XSD Schema Code:
<xs:complexType name="CustomerType">
    <xs:annotation>
        <xs:documentation xml:lang="en">Contains basic data on the customer's identity, location, relationships, finances, memberships, etc.</xs:documentation>
    </xs:annotation>
    <xs:sequence>
        <xs:element name="PersonName" type="PersonNameType" minOccurs="0" maxOccurs="5">
            <xs:annotation>
                <xs:documentation xml:lang="en">Detailed name information for the customer.</xs:documentation>
            </xs:annotation>
        </xs:element>
        <xs:element name="Telephone" minOccurs="0" maxOccurs="99">
            <xs:annotation>
                <xs:documentation xml:lang="en">Information on a telephone number for the customer.</xs:documentation>
            </xs:annotation>
            <xs:complexType>
                <xs:attributeGroup ref="EffectiveExpireOptionalDateGroup">
                    <xs:annotation>
                        <xs:documentation xml:lang="en">The first and last dates between which this telephone number is in effect.</xs:documentation>
                    </xs:annotation>
                </xs:attributeGroup>
                <xs:attributeGroup ref="TelephoneInfoGroup">
                    <xs:annotation>
                        <xs:documentation xml:lang="en">Information about a telephone number, including the actual number and its usage.</xs:documentation>
                    </xs:annotation>
                </xs:attributeGroup>
                <xs:attribute name="TransferAction" type="TransferActionType" use="optional">
                    <xs:annotation>
                        <xs:documentation xml:lang="en">Indicates under what conditions the element will be transfered to the booking.</xs:documentation>
                    </xs:annotation>
                </xs:attribute>
            </xs:complexType>
        </xs:element>
        <xs:element name="Email" minOccurs="0" maxOccurs="99">
            <xs:annotation>
                <xs:documentation xml:lang="en">Information on an email address for the customer.</xs:documentation>
            </xs:annotation>
            <xs:complexType>
                <xs:complexContent>
                    <xs:extension base="EmailType">
                        <xs:attribute name="TransferAction" type="TransferActionType" use="optional">
                            <xs:annotation>
                                <xs:documentation xml:lang="en">Indicates under what conditions the element will be transfered to the booking.</xs:documentation>
                            </xs:annotation>
                        </xs:attribute>
                    </xs:extension>
                </xs:complexContent>
            </xs:complexType>
        </xs:element>
        <xs:element name="Address" minOccurs="0" maxOccurs="99">
            <xs:annotation>
                <xs:documentation xml:lang="en">Detailed information on an address for the customer.</xs:documentation>
            </xs:annotation>
            <xs:complexType>
                <xs:complexContent>
                    <xs:extension base="AddressInfoType">
                        <xs:sequence>
                            <xs:element name="CompanyName" type="CompanyNameType" minOccurs="0">
                                <xs:annotation>
                                    <xs:documentation xml:lang="en">Identifies a company.</xs:documentation>
                                </xs:annotation>
                            </xs:element>
                        </xs:sequence>
                        <xs:attributeGroup ref="EffectiveExpireOptionalDateGroup">
                            <xs:annotation>
                                <xs:documentation xml:lang="en">The first and last dates between which this address is in effect.</xs:documentation>
                            </xs:annotation>
                        </xs:attributeGroup>
                        <xs:attribute name="ValidationStatus" use="optional">
                            <xs:annotation>
                                <xs:documentation xml:lang="en">Indicates if the address has been validated or not and if it has been successful or not.</xs:documentation>
                            </xs:annotation>
                            <xs:simpleType>
                                <xs:restriction base="xs:NMTOKEN">
                                    <xs:enumeration value="SystemValidated">
                                        <xs:annotation>
                                            <xs:documentation xml:lang="en">Indicates the address has been validated automatically.</xs:documentation>
                                        </xs:annotation>
                                    </xs:enumeration>
                                    <xs:enumeration value="UserValidated">
                                        <xs:annotation>
                                            <xs:documentation xml:lang="en">Indicates the address has been validated by the agent.</xs:documentation>
                                        </xs:annotation>
                                    </xs:enumeration>
                                    <xs:enumeration value="NotChecked">
                                        <xs:annotation>
                                            <xs:documentation xml:lang="en">Indicates the address has not been validated.</xs:documentation>
                                        </xs:annotation>
                                    </xs:enumeration>
                                </xs:restriction>
                            </xs:simpleType>
                        </xs:attribute>
                        <xs:attribute name="TransferAction" type="TransferActionType" use="optional">
                            <xs:annotation>
                                <xs:documentation xml:lang="en">Indicates under what conditions the element will be transfered to the booking.</xs:documentation>
                            </xs:annotation>
                        </xs:attribute>
                    </xs:extension>
                </xs:complexContent>
            </xs:complexType>
        </xs:element>
        <xs:element name="URL" minOccurs="0" maxOccurs="5">
            <xs:annotation>
                <xs:documentation xml:lang="en">Information on a URL for the customer.</xs:documentation>
            </xs:annotation>
            <xs:complexType>
                <xs:complexContent>
                    <xs:extension base="URL_Type">
                        <xs:attribute name="TransferAction" type="TransferActionType" use="optional">
                            <xs:annotation>
                                <xs:documentation xml:lang="en">Indicates under what conditions this element will be transfered to the booking.</xs:documentation>
                            </xs:annotation>
                        </xs:attribute>
                    </xs:extension>
                </xs:complexContent>
            </xs:complexType>
        </xs:element>
        <xs:element name="CitizenCountryName" minOccurs="0" maxOccurs="3">
            <xs:annotation>
                <xs:documentation xml:lang="en">Name of the (self-professed) country that is claimed for citizenship.</xs:documentation>
            </xs:annotation>
            <xs:complexType>
                <xs:attributeGroup ref="CitizenCountryNameGroup">
                    <xs:annotation>
                        <xs:documentation xml:lang="en">Name of the (self-professed) country that is claimed for citizenship.</xs:documentation>
                    </xs:annotation>
                </xs:attributeGroup>
            </xs:complexType>
        </xs:element>
        <xs:element name="PhysChallName" minOccurs="0" maxOccurs="5">
            <xs:annotation>
                <xs:documentation xml:lang="en">Describes the customer's physical challenge.</xs:documentation>
            </xs:annotation>
            <xs:complexType>
                <xs:simpleContent>
                    <xs:extension base="StringLength0to255">
                        <xs:attribute name="PhysChallInd" type="xs:boolean" use="optional">
                            <xs:annotation>
                                <xs:documentation xml:lang="en">When true, indicates the customer is physically challenged.</xs:documentation>
                            </xs:annotation>
                        </xs:attribute>
                    </xs:extension>
                </xs:simpleContent>
            </xs:complexType>
        </xs:element>
        <xs:element name="PetInfo" type="StringLength1to64" minOccurs="0" maxOccurs="3">
            <xs:annotation>
                <xs:documentation xml:lang="en">Describes the customer's pet.</xs:documentation>
            </xs:annotation>
        </xs:element>
        <xs:element name="PaymentForm" minOccurs="0" maxOccurs="100">
            <xs:annotation>
                <xs:documentation xml:lang="en">Methods of providing funds and guarantees for travel by the customer.</xs:documentation>
            </xs:annotation>
            <xs:complexType>
                <xs:complexContent>
                    <xs:extension base="PaymentFormType">
                        <xs:attribute name="TransferAction" type="TransferActionType" use="optional">
                            <xs:annotation>
                                <xs:documentation xml:lang="en">Indicates under what conditions the element will be transfered to the booking.</xs:documentation>
                            </xs:annotation>
                        </xs:attribute>
                    </xs:extension>
                </xs:complexContent>
            </xs:complexType>
        </xs:element>
        <xs:element name="RelatedTraveler" type="RelatedTravelerType" minOccurs="0" maxOccurs="99">
            <xs:annotation>
                <xs:documentation xml:lang="en">Identifies a traveler associated with the customer. </xs:documentation>
            </xs:annotation>
        </xs:element>
        <xs:element name="ContactPerson" type="ContactPersonType" minOccurs="0" maxOccurs="5">
            <xs:annotation>
                <xs:documentation xml:lang="en">Information on a contact person for the customer.</xs:documentation>
            </xs:annotation>
        </xs:element>
        <xs:element name="Document" type="DocumentType" minOccurs="0" maxOccurs="99">
            <xs:annotation>
                <xs:documentation xml:lang="en">Detailed document information for the customer (e.g.,  driver license, passport, visa).</xs:documentation>
            </xs:annotation>
        </xs:element>
        <xs:element name="CustLoyalty" minOccurs="0" maxOccurs="25">
            <xs:annotation>
                <xs:documentation xml:lang="en">Loyalty program information for the customer.</xs:documentation>
            </xs:annotation>
            <xs:complexType>
                <xs:attributeGroup ref="CustomerLoyaltyGroup">
                    <xs:annotation>
                        <xs:documentation xml:lang="en">Program rewarding frequent use by accumulating credits for services provided by vendors.</xs:documentation>
                    </xs:annotation>
                </xs:attributeGroup>
                <xs:attribute name="Remark" type="StringLength1to128" use="optional">
                    <xs:annotation>
                        <xs:documentation xml:lang="en">A remark associated with the customer's loyalty program.</xs:documentation>
                    </xs:annotation>
                </xs:attribute>
            </xs:complexType>
        </xs:element>
        <xs:element name="EmployeeInfo" type="EmployeeInfoType" minOccurs="0" maxOccurs="3">
            <xs:annotation>
                <xs:documentation xml:lang="en">Employment information for the customer.</xs:documentation>
            </xs:annotation>
        </xs:element>
        <xs:element name="EmployerInfo" type="CompanyNameType" minOccurs="0">
            <xs:annotation>
                <xs:documentation xml:lang="en">Identifies the customer's employer.</xs:documentation>
            </xs:annotation>
        </xs:element>
        <xs:element name="AdditionalLanguage" minOccurs="0" maxOccurs="5">
            <xs:annotation>
                <xs:documentation>Additional languages spoken by the traveler.</xs:documentation>
            </xs:annotation>
            <xs:complexType>
                <xs:attribute name="Code" type="xs:language" use="optional">
                    <xs:annotation>
                        <xs:documentation xml:lang="en">Code for the language spoken by the customer.</xs:documentation>
                    </xs:annotation>
                </xs:attribute>
            </xs:complexType>
        </xs:element>
        <xs:element ref="TPA_Extensions" minOccurs="0" />
    </xs:sequence>
    <xs:attributeGroup ref="GenderGroup">
        <xs:annotation>
            <xs:documentation xml:lang="en">Identifies the gender of the customer.</xs:documentation>
        </xs:annotation>
    </xs:attributeGroup>
    <xs:attribute name="Deceased" type="xs:boolean">
        <xs:annotation>
            <xs:documentation xml:lang="en">When true the customer is deceased.</xs:documentation>
        </xs:annotation>
    </xs:attribute>
    <xs:attribute name="LockoutType" type="StringLength1to16">
        <xs:annotation>
            <xs:documentation xml:lang="en">Indicates reason for locking out record, such as Emergency, Incident, etc. </xs:documentation>
        </xs:annotation>
    </xs:attribute>
    <xs:attributeGroup ref="BirthDateGroup">
        <xs:annotation>
            <xs:documentation xml:lang="en">Identifies the birth date of the customer.</xs:documentation>
        </xs:annotation>
    </xs:attributeGroup>
    <xs:attributeGroup ref="CurrencyCodeGroup">
        <xs:annotation>
            <xs:documentation xml:lang="en">Type of funds preferred for reviewing monetary values, in ISO 4217 codes.</xs:documentation>
        </xs:annotation>
    </xs:attributeGroup>
    <xs:attribute name="VIP_Indicator" type="xs:boolean" use="optional">
        <xs:annotation>
            <xs:documentation xml:lang="en">If true, indicates a very important person.</xs:documentation>
        </xs:annotation>
    </xs:attribute>
    <xs:attribute name="Text" type="StringLength1to32" use="optional">
        <xs:annotation>
            <xs:documentation xml:lang="en">Used to specify textual information about the customer.</xs:documentation>
        </xs:annotation>
    </xs:attribute>
    <xs:attributeGroup ref="LanguageGroup">
        <xs:annotation>
            <xs:documentation xml:lang="en">The primary language of the customer.</xs:documentation>
        </xs:annotation>
    </xs:attributeGroup>
    <xs:attribute name="CustomerValue" type="StringLength1to8" use="optional">
        <xs:annotation>
            <xs:documentation xml:lang="en">The supplier's ranking of the customer (e.g., VIP, numerical ranking).</xs:documentation>
        </xs:annotation>
    </xs:attribute>
    <xs:attribute name="MaritalStatus" use="optional">
        <xs:annotation>
            <xs:documentation xml:lang="en">Marital status of the traveler.</xs:documentation>
        </xs:annotation>
        <xs:simpleType>
            <xs:restriction base="xs:NMTOKEN">
                <xs:enumeration value="Annulled">
                    <xs:annotation>
                        <xs:documentation>The marriage of the traveler has been annulled.</xs:documentation>
                    </xs:annotation>
                </xs:enumeration>
                <xs:enumeration value="Co-habitating">
                    <xs:annotation>
                        <xs:documentation>The traveler is living with someone, but not married.</xs:documentation>
                    </xs:annotation>
                </xs:enumeration>
                <xs:enumeration value="Divorced">
                    <xs:annotation>
                        <xs:documentation>The traveler is divorced.</xs:documentation>
                    </xs:annotation>
                </xs:enumeration>
                <xs:enumeration value="Engaged">
                    <xs:annotation>
                        <xs:documentation>The traveler is engaged.</xs:documentation>
                    </xs:annotation>
                </xs:enumeration>
                <xs:enumeration value="Married">
                    <xs:annotation>
                        <xs:documentation>
 the traveler is married
</xs:documentation>
                    </xs:annotation>
                </xs:enumeration>
                <xs:enumeration value="Separated">
                    <xs:annotation>
                        <xs:documentation>The traveler is separated.</xs:documentation>
                    </xs:annotation>
                </xs:enumeration>
                <xs:enumeration value="Single">
                    <xs:annotation>
                        <xs:documentation>The traveler is single.</xs:documentation>
                    </xs:annotation>
                </xs:enumeration>
                <xs:enumeration value="Widowed">
                    <xs:annotation>
                        <xs:documentation>The traveler is widowed.</xs:documentation>
                    </xs:annotation>
                </xs:enumeration>
                <xs:enumeration value="Unknown">
                    <xs:annotation>
                        <xs:documentation>The marital status of the traveler is unknown.</xs:documentation>
                    </xs:annotation>
                </xs:enumeration>
            </xs:restriction>
        </xs:simpleType>
    </xs:attribute>
    <xs:attribute name="PreviouslyMarriedIndicator" type="xs:boolean" use="optional">
        <xs:annotation>
            <xs:documentation xml:lang="en">When true, indicates the customer was previously married. When false, indicates the customer was not previously married.</xs:documentation>
        </xs:annotation>
    </xs:attribute>
    <xs:attribute name="ChildQuantity" type="Numeric1to99" use="optional">
        <xs:annotation>
            <xs:documentation xml:lang="en">The number of children of the customer.</xs:documentation>
        </xs:annotation>
    </xs:attribute>
</xs:complexType>
Collapse Child Elements:
Name Type Min Occurs Max Occurs
PersonName PersonName 0 5
Telephone Telephone 0 99
Email Email 0 99
Address Address 0 99
URL URL 0 5
CitizenCountryName CitizenCountryName 0 3
PhysChallName PhysChallName 0 5
PetInfo PetInfo 0 3
PaymentForm PaymentForm 0 100
RelatedTraveler RelatedTraveler 0 99
ContactPerson ContactPerson 0 5
Document Document 0 99
CustLoyalty CustLoyalty 0 25
EmployeeInfo EmployeeInfo 0 3
EmployerInfo EmployerInfo 0 (1)
AdditionalLanguage AdditionalLanguage 0 5
TPA_Extensions TPA_Extensions 0 (1)
Collapse Child Attributes:
Name Type Default Value Use
Gender Gender Optional
Deceased Deceased (Optional)
LockoutType LockoutType (Optional)
BirthDate BirthDate Optional
CurrencyCode CurrencyCode Optional
DecimalPlaces DecimalPlaces Optional
VIP_Indicator VIP_Indicator Optional
Text Text Optional
Language Language Optional
CustomerValue CustomerValue Optional
MaritalStatus MaritalStatus Optional
PreviouslyMarriedIndicator PreviouslyMarriedIndicator Optional
ChildQuantity ChildQuantity Optional
Collapse Derivation Tree:
  • CustomerType
    • Unresolved link to customer3
    • Unresolved link to additional
    • Unresolved link to primary2
Collapse References:
Unresolved link to additional, Unresolved link to customer3, Unresolved link to primary2