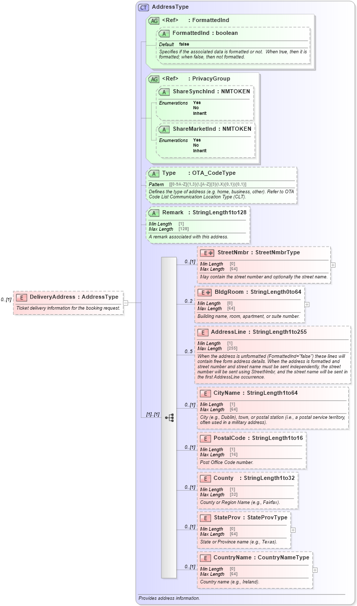
Definition Type: Element
Name: DeliveryAddress
Type: [Unresolved]: AddressType:
Containing Schema: OTA_AirCommonTypes.xsd
MinOccurs 0
MaxOccurs (1)
Abstract
Documentation:
Ticket delivery information for the booking request.
Collapse XSD Schema Diagram:
Drilldown into CountryName in schema ota_commontypes_xsd Drilldown into StateProv in schema ota_commontypes_xsd Drilldown into County in schema ota_commontypes_xsd Drilldown into PostalCode in schema ota_commontypes_xsd Drilldown into CityName in schema ota_commontypes_xsd Drilldown into AddressLine in schema ota_commontypes_xsd Drilldown into BldgRoom in schema ota_commontypes_xsd Drilldown into StreetNmbr in schema ota_commontypes_xsd Drilldown into Remark in schema ota_commontypes_xsd1 Drilldown into Type in schema ota_commontypes_xsd1 Drilldown into ShareMarketInd in schema ota_commontypes_xsd1 Drilldown into ShareSynchInd in schema ota_commontypes_xsd1 Drilldown into PrivacyGroup in schema ota_commontypes_xsd Drilldown into FormattedInd in schema ota_commontypes_xsd1 Drilldown into FormattedInd in schema ota_commontypes_xsd Drilldown into AddressType in schema ota_commontypes_xsdXSD Diagram of DeliveryAddress in schema ota_aircommontypes_xsd1 (Open Travel (OTA))
Collapse XSD Schema Code:
<xs:element name="DeliveryAddress" type="AddressType" minOccurs="0">
    <xs:annotation>
        <xs:documentation xml:lang="en">Ticket delivery information for the booking request.</xs:documentation>
    </xs:annotation>
</xs:element>