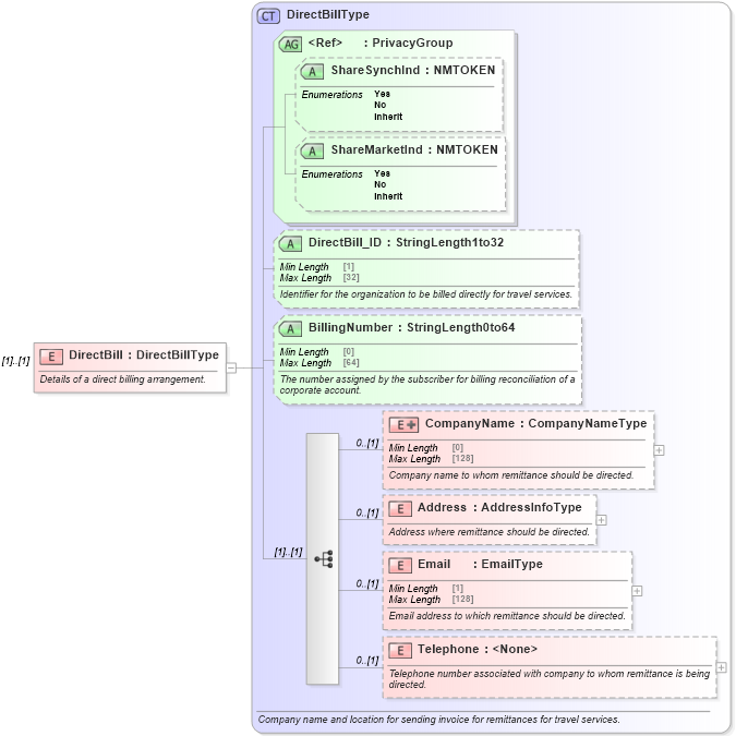
Definition Type: Element
Name: DirectBill
Type: DirectBillType
Containing Schema: OTA_CommonTypes.xsd
MinOccurs (1)
MaxOccurs (1)
Abstract
Documentation:
Details of a direct billing arrangement.
Collapse XSD Schema Diagram:
Drilldown into Telephone in schema ota_commontypes_xsd Drilldown into Email in schema ota_commontypes_xsd Drilldown into Address in schema ota_commontypes_xsd Drilldown into CompanyName in schema ota_commontypes_xsd Drilldown into BillingNumber in schema ota_commontypes_xsd1 Drilldown into DirectBill_ID in schema ota_commontypes_xsd1 Drilldown into ShareMarketInd in schema ota_commontypes_xsd1 Drilldown into ShareSynchInd in schema ota_commontypes_xsd1 Drilldown into PrivacyGroup in schema ota_commontypes_xsd Drilldown into DirectBillType in schema ota_commontypes_xsdXSD Diagram of DirectBill in schema ota_commontypes_xsd1 (Open Travel (OTA))
Collapse XSD Schema Code:
<xs:element name="DirectBill" type="DirectBillType">
    <xs:annotation>
        <xs:documentation xml:lang="en">Details of a direct billing arrangement.</xs:documentation>
    </xs:annotation>
</xs:element>
Collapse Child Elements:
Name Type Min Occurs Max Occurs
CompanyName CompanyName 0 (1)
Address Address 0 (1)
Email Email 0 (1)
Telephone Telephone 0 (1)
Collapse Child Attributes:
Name Type Default Value Use
ShareSynchInd ShareSynchInd Optional
ShareMarketInd ShareMarketInd Optional
DirectBill_ID DirectBill_ID Optional
BillingNumber BillingNumber Optional
Collapse Derivation Tree: