Definition Type: Element
Name: DocumentAndPrintInfo
Namespace: http://www.opentravel.org/OTA/2003/05
Containing Schema: OTA_AirCheckIn.xsd
MinOccurs 0
MaxOccurs (1)
Abstract
Documentation:
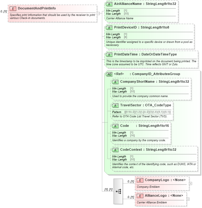
Specifies print information that should be used by the receiver to print various Check-in documents.
Collapse XSD Schema Diagram:
Drilldown into AllianceLogo in schema ota_aircheckin_xsd Drilldown into CompanyLogo in schema ota_aircheckin_xsd Drilldown into CodeContext in schema ota_commontypes_xsd1 Drilldown into Code in schema ota_commontypes_xsd1 Drilldown into TravelSector in schema ota_commontypes_xsd1 Drilldown into CompanyShortName in schema ota_commontypes_xsd1 Drilldown into CompanyID_AttributesGroup in schema ota_commontypes_xsd1 Drilldown into PrintDateTime in schema ota_aircheckin_xsd Drilldown into PrintDeviceID in schema ota_aircheckin_xsd Drilldown into AirAllianceName in schema ota_aircheckin_xsdXSD Diagram of DocumentAndPrintInfo in schema ota_aircheckin_xsd (Open Travel (OTA))
Collapse XSD Schema Code:
<xs:element name="DocumentAndPrintInfo" minOccurs="0">
    <xs:annotation>
        <xs:documentation xml:lang="en">Specifies print information that should be used by the receiver to print various Check-in documents.</xs:documentation>
    </xs:annotation>
    <xs:complexType>
        <xs:sequence>
            <xs:element name="CompanyLogo" minOccurs="0">
                <xs:annotation>
                    <xs:documentation xml:lang="en">Company Emblem</xs:documentation>
                </xs:annotation>
                <xs:complexType>
                    <xs:attributeGroup ref="FileAttachmentGroup" />
                </xs:complexType>
            </xs:element>
            <xs:element name="AllianceLogo" minOccurs="0">
                <xs:annotation>
                    <xs:documentation xml:lang="en">Carrier Alliance Emblem</xs:documentation>
                </xs:annotation>
                <xs:complexType>
                    <xs:attributeGroup ref="FileAttachmentGroup" />
                </xs:complexType>
            </xs:element>
        </xs:sequence>
        <xs:attribute name="AirAllianceName" type="StringLength1to32" use="optional">
            <xs:annotation>
                <xs:documentation xml:lang="en">Carrier Alliance Name</xs:documentation>
            </xs:annotation>
        </xs:attribute>
        <xs:attribute name="PrintDeviceID" type="StringLength1to8" use="optional">
            <xs:annotation>
                <xs:documentation xml:lang="en">Unique identifier assigned to a specific device or drawn from a pool as necessary.</xs:documentation>
            </xs:annotation>
        </xs:attribute>
        <xs:attribute name="PrintDateTime" type="DateOrDateTimeType" use="optional">
            <xs:annotation>
                <xs:documentation xml:lang="en">This is the timestamp to be imprinted on the document being printed. The time zone assumed to be UTC. Time reflects GMT or Zulu.</xs:documentation>
            </xs:annotation>
        </xs:attribute>
        <xs:attributeGroup ref="CompanyID_AttributesGroup">
            <xs:annotation>
                <xs:documentation xml:lang="en">The IATA two or three character airline code and name.</xs:documentation>
            </xs:annotation>
        </xs:attributeGroup>
    </xs:complexType>
</xs:element>
Collapse Child Elements:
Name Type Min Occurs Max Occurs
CompanyLogo nsA:CompanyLogo 0 (1)
AllianceLogo nsA:AllianceLogo 0 (1)
Collapse Child Attributes:
Name Type Default Value Use
AirAllianceName nsA:AirAllianceName Optional
PrintDeviceID nsA:PrintDeviceID Optional
PrintDateTime nsA:PrintDateTime Optional
CompanyShortName CompanyShortName Optional
TravelSector TravelSector Optional
Code Code Optional
CodeContext CodeContext Optional