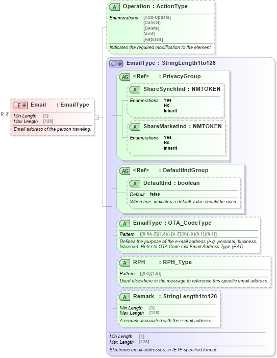
Definition Type: Element
Name: Email
Type: EmailType
Containing Schema: OTA_AirCommonTypes.xsd
MinOccurs 0
MaxOccurs 3
Abstract
Documentation:
Email address of the person traveling.
Collapse XSD Schema Diagram:
Drilldown into Remark in schema ota_commontypes_xsd1 Drilldown into RPH in schema ota_commontypes_xsd1 Drilldown into EmailType in schema ota_commontypes_xsd1 Drilldown into DefaultInd in schema ota_commontypes_xsd1 Drilldown into DefaultIndGroup in schema ota_commontypes_xsd Drilldown into ShareMarketInd in schema ota_commontypes_xsd1 Drilldown into ShareSynchInd in schema ota_commontypes_xsd1 Drilldown into PrivacyGroup in schema ota_commontypes_xsd Drilldown into EmailType in schema ota_commontypes_xsd Drilldown into Operation in schema ota_aircommontypes_xsdXSD Diagram of Email in schema ota_aircommontypes_xsd (Open Travel (OTA))
Collapse XSD Schema Code:
<xs:element name="Email" minOccurs="0" maxOccurs="3">
    <xs:annotation>
        <xs:documentation xml:lang="en"> Email address of the person traveling.</xs:documentation>
    </xs:annotation>
    <xs:complexType>
        <xs:simpleContent>
            <xs:extension base="EmailType">
                <xs:attribute name="Operation" type="ActionType" use="optional">
                    <xs:annotation>
                        <xs:documentation xml:lang="en">Indicates the required modification to the element.</xs:documentation>
                    </xs:annotation>
                </xs:attribute>
            </xs:extension>
        </xs:simpleContent>
    </xs:complexType>
</xs:element>
Collapse Child Attributes:
Name Type Default Value Use
ShareSynchInd ShareSynchInd Optional
ShareMarketInd ShareMarketInd Optional
DefaultInd DefaultInd false Optional
EmailType EmailType Optional
RPH RPH Optional
Remark Remark Optional
Operation Operation Optional
Collapse Derivation Tree:
  • Unresolved link to stringlength1to128