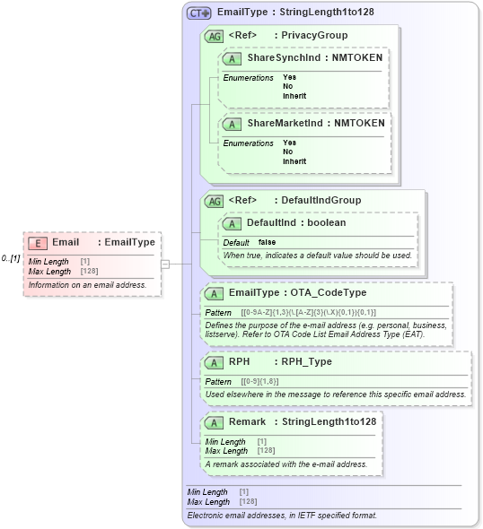
Definition Type: Element
Name: Email
Type: EmailType
Containing Schema: OTA_CommonTypes.xsd
MinOccurs 0
MaxOccurs (1)
Abstract
Documentation:
Information on an email address.
Collapse XSD Schema Diagram:
Drilldown into Remark in schema ota_commontypes_xsd1 Drilldown into RPH in schema ota_commontypes_xsd1 Drilldown into EmailType in schema ota_commontypes_xsd1 Drilldown into DefaultInd in schema ota_commontypes_xsd1 Drilldown into DefaultIndGroup in schema ota_commontypes_xsd Drilldown into ShareMarketInd in schema ota_commontypes_xsd1 Drilldown into ShareSynchInd in schema ota_commontypes_xsd1 Drilldown into PrivacyGroup in schema ota_commontypes_xsd Drilldown into EmailType in schema ota_commontypes_xsdXSD Diagram of Email in schema ota_commontypes_xsd1 (Open Travel (OTA))
Collapse XSD Schema Code:
<xs:element name="Email" type="EmailType" minOccurs="0">
    <xs:annotation>
        <xs:documentation xml:lang="en">Information on an email address.</xs:documentation>
    </xs:annotation>
</xs:element>
Collapse Child Attributes:
Name Type Default Value Use
ShareSynchInd ShareSynchInd Optional
ShareMarketInd ShareMarketInd Optional
DefaultInd DefaultInd false Optional
EmailType EmailType Optional
RPH RPH Optional
Remark Remark Optional
Collapse Derivation Tree:
  • Unresolved link to stringlength1to128