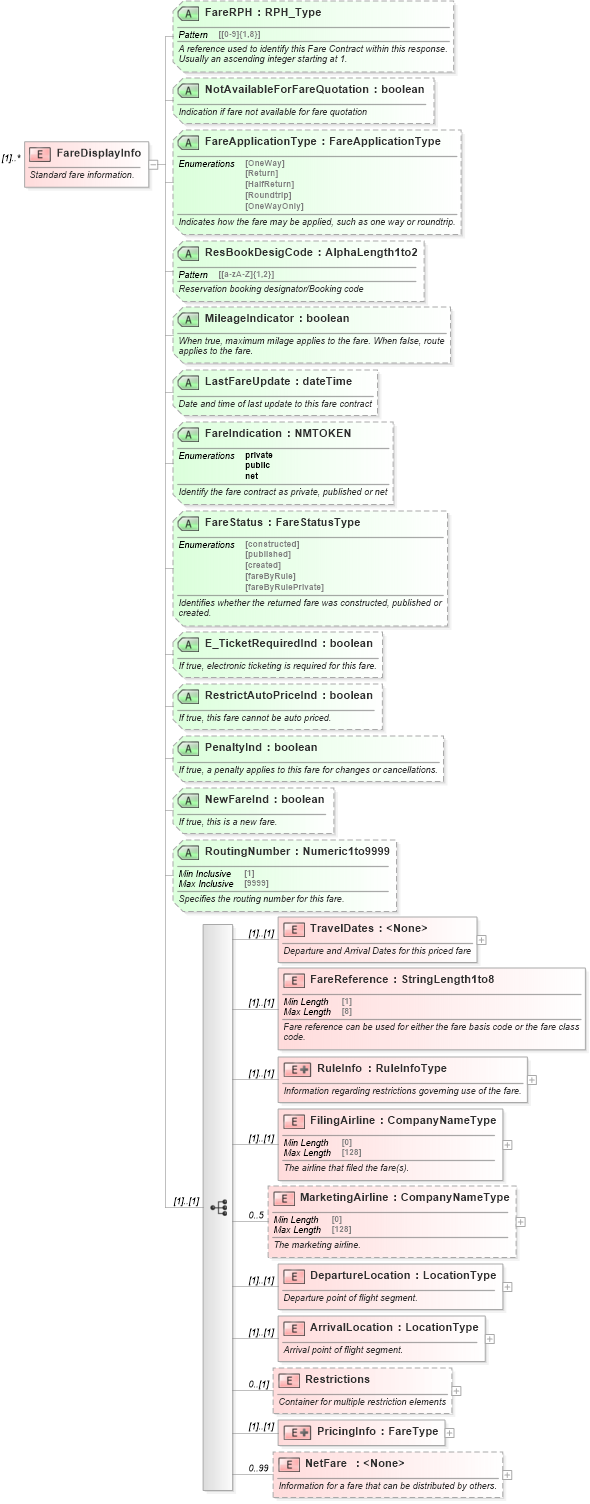
Definition Type: Element
Name: FareDisplayInfo
Namespace: http://www.opentravel.org/OTA/2003/05
Containing Schema: OTA_AirFareDisplayRS.xsd
MinOccurs (1)
MaxOccurs unbounded
Abstract
Documentation:
Standard fare information.
Collapse XSD Schema Diagram:
Drilldown into NetFare in schema ota_airfaredisplayrs_xsd Drilldown into PricingInfo in schema ota_airfaredisplayrs_xsd Drilldown into Restrictions in schema ota_airfaredisplayrs_xsd Drilldown into ArrivalLocation in schema ota_airfaredisplayrs_xsd Drilldown into DepartureLocation in schema ota_airfaredisplayrs_xsd Drilldown into MarketingAirline in schema ota_airfaredisplayrs_xsd Drilldown into FilingAirline in schema ota_airfaredisplayrs_xsd Drilldown into RuleInfo in schema ota_airfaredisplayrs_xsd Drilldown into FareReference in schema ota_airfaredisplayrs_xsd Drilldown into TravelDates in schema ota_airfaredisplayrs_xsd Drilldown into RoutingNumber in schema ota_airfaredisplayrs_xsd Drilldown into NewFareInd in schema ota_airfaredisplayrs_xsd Drilldown into PenaltyInd in schema ota_airfaredisplayrs_xsd Drilldown into RestrictAutoPriceInd in schema ota_airfaredisplayrs_xsd Drilldown into E_TicketRequiredInd in schema ota_airfaredisplayrs_xsd Drilldown into FareStatus in schema ota_airfaredisplayrs_xsd Drilldown into FareIndication in schema ota_airfaredisplayrs_xsd Drilldown into LastFareUpdate in schema ota_airfaredisplayrs_xsd Drilldown into MileageIndicator in schema ota_airfaredisplayrs_xsd Drilldown into ResBookDesigCode in schema ota_airfaredisplayrs_xsd Drilldown into FareApplicationType in schema ota_airfaredisplayrs_xsd Drilldown into NotAvailableForFareQuotation in schema ota_airfaredisplayrs_xsd Drilldown into FareRPH in schema ota_airfaredisplayrs_xsdXSD Diagram of FareDisplayInfo in schema ota_airfaredisplayrs_xsd (Open Travel (OTA))
Collapse XSD Schema Code:
<xs:element name="FareDisplayInfo" maxOccurs="unbounded">
    <xs:annotation>
        <xs:documentation xml:lang="en">Standard fare information.</xs:documentation>
    </xs:annotation>
    <xs:complexType>
        <xs:annotation>
            <xs:documentation xml:lang="en">Rules for this priced option. </xs:documentation>
        </xs:annotation>
        <xs:sequence>
            <xs:element name="TravelDates">
                <xs:annotation>
                    <xs:documentation xml:lang="en">Departure and Arrival Dates for this priced fare</xs:documentation>
                </xs:annotation>
                <xs:complexType>
                    <xs:attribute name="DepartureDate" type="xs:date" use="required">
                        <xs:annotation>
                            <xs:documentation xml:lang="en">The departure date used for the fare display</xs:documentation>
                        </xs:annotation>
                    </xs:attribute>
                    <xs:attribute name="ArrivalDate" type="xs:date" use="optional">
                        <xs:annotation>
                            <xs:documentation xml:lang="en">The arrival date used for the fare display</xs:documentation>
                        </xs:annotation>
                    </xs:attribute>
                    <xs:attribute name="BlackoutDatesInd" type="xs:boolean" use="optional">
                        <xs:annotation>
                            <xs:documentation xml:lang="en">If true, blackout dates apply.</xs:documentation>
                        </xs:annotation>
                    </xs:attribute>
                </xs:complexType>
            </xs:element>
            <xs:element name="FareReference" type="StringLength1to8">
                <xs:annotation>
                    <xs:documentation xml:lang="en">Fare reference can be used for either the fare basis code or the fare class code. </xs:documentation>
                </xs:annotation>
            </xs:element>
            <xs:element name="RuleInfo">
                <xs:annotation>
                    <xs:documentation xml:lang="en">Information regarding restrictions governing use of the fare.</xs:documentation>
                </xs:annotation>
                <xs:complexType>
                    <xs:complexContent>
                        <xs:extension base="RuleInfoType">
                            <xs:attribute name="RuleNumber" type="AlphaNumericStringLength1to8" use="optional" />
                            <xs:attribute name="Tariff" type="AlphaNumericStringLength1to8" use="optional" />
                        </xs:extension>
                    </xs:complexContent>
                </xs:complexType>
            </xs:element>
            <xs:element name="FilingAirline" type="CompanyNameType">
                <xs:annotation>
                    <xs:documentation xml:lang="en">The airline that filed the fare(s).</xs:documentation>
                </xs:annotation>
            </xs:element>
            <xs:element name="MarketingAirline" type="CompanyNameType" minOccurs="0" maxOccurs="5">
                <xs:annotation>
                    <xs:documentation xml:lang="en">The marketing airline.</xs:documentation>
                </xs:annotation>
            </xs:element>
            <xs:element name="DepartureLocation" type="LocationType">
                <xs:annotation>
                    <xs:documentation xml:lang="en">Departure point of flight segment.</xs:documentation>
                </xs:annotation>
            </xs:element>
            <xs:element name="ArrivalLocation" type="LocationType">
                <xs:annotation>
                    <xs:documentation xml:lang="en">Arrival point of flight segment.</xs:documentation>
                </xs:annotation>
            </xs:element>
            <xs:element name="Restrictions" minOccurs="0">
                <xs:annotation>
                    <xs:documentation xml:lang="en">Container for multiple restriction elements</xs:documentation>
                </xs:annotation>
                <xs:complexType>
                    <xs:sequence>
                        <xs:element name="Restriction" maxOccurs="99">
                            <xs:annotation>
                                <xs:documentation xml:lang="en">Date time and flight restrictions. Each restriction is considered to be a logical 'AND' of the child restriction elements.</xs:documentation>
                            </xs:annotation>
                            <xs:complexType>
                                <xs:sequence>
                                    <xs:element name="DateRestriction" minOccurs="0" maxOccurs="3">
                                        <xs:annotation>
                                            <xs:documentation xml:lang="en">Allows fare contract to include or exclude date ranges</xs:documentation>
                                        </xs:annotation>
                                        <xs:complexType>
                                            <xs:attribute name="Application" type="AirTripDirectionType" use="optional">
                                                <xs:annotation>
                                                    <xs:documentation xml:lang="en">Identify whether the restriction applies to the outbound , return or both trip directions</xs:documentation>
                                                </xs:annotation>
                                            </xs:attribute>
                                            <xs:attribute name="StartDate" type="xs:dateTime" use="required">
                                                <xs:annotation>
                                                    <xs:documentation xml:lang="en">The start of the date restriction.</xs:documentation>
                                                </xs:annotation>
                                            </xs:attribute>
                                            <xs:attribute name="EndDate" type="xs:dateTime" use="required">
                                                <xs:annotation>
                                                    <xs:documentation xml:lang="en">The end of the date restriction</xs:documentation>
                                                </xs:annotation>
                                            </xs:attribute>
                                            <xs:attribute name="IncludeIndicator" type="xs:boolean" use="optional">
                                                <xs:annotation>
                                                    <xs:documentation xml:lang="en">When true, the date restriction period should be included (i.e., travel allowed within those dates). When false, the date restriction period should be excluded (ie., no travel allowed within those dates)</xs:documentation>
                                                </xs:annotation>
                                            </xs:attribute>
                                        </xs:complexType>
                                    </xs:element>
                                    <xs:element name="DaysOfWeekRestriction" minOccurs="0" maxOccurs="3">
                                        <xs:annotation>
                                            <xs:documentation xml:lang="en">Allows Fare Contract to be restricted to certain days of the week for outbound, return or all journey directions</xs:documentation>
                                        </xs:annotation>
                                        <xs:complexType>
                                            <xs:attribute name="Application" type="AirTripDirectionType" use="optional">
                                                <xs:annotation>
                                                    <xs:documentation xml:lang="en">Identify whether the restriction applies to the outbound , return or both trip directions</xs:documentation>
                                                </xs:annotation>
                                            </xs:attribute>
                                            <xs:attribute name="TripType" type="AirTripType" use="optional">
                                                <xs:annotation>
                                                    <xs:documentation xml:lang="en">Indicate the type of trip to which the restriction applies</xs:documentation>
                                                </xs:annotation>
                                            </xs:attribute>
                                            <xs:attribute name="RestrictionExistsInd" type="xs:boolean" use="optional">
                                                <xs:annotation>
                                                    <xs:documentation xml:lang="en">When true, indicates that a day of week restriction applies.</xs:documentation>
                                                </xs:annotation>
                                            </xs:attribute>
                                            <xs:attribute name="IncludeExcludeUseInd" type="xs:boolean" use="optional">
                                                <xs:annotation>
                                                    <xs:documentation xml:lang="en">When true, the days of week should be included (i.e. travel allowed on those days)</xs:documentation>
                                                    <xs:documentation xml:lang="en">When false, the days of week should be excluded (i.e. no travel allowed on those days)</xs:documentation>
                                                </xs:annotation>
                                            </xs:attribute>
                                            <xs:attributeGroup ref="DOW_PatternGroup">
                                                <xs:annotation>
                                                    <xs:documentation xml:lang="en">Identify the days on which travel is allowed or disallowed</xs:documentation>
                                                </xs:annotation>
                                            </xs:attributeGroup>
                                        </xs:complexType>
                                    </xs:element>
                                    <xs:element name="TimeRestrictions" minOccurs="0">
                                        <xs:annotation>
                                            <xs:documentation xml:lang="en">Container for time of day restrictions</xs:documentation>
                                        </xs:annotation>
                                        <xs:complexType>
                                            <xs:sequence>
                                                <xs:element name="TimeRestriction" maxOccurs="10">
                                                    <xs:annotation>
                                                        <xs:documentation xml:lang="en">Allows fare contract to be restricted by time of day</xs:documentation>
                                                    </xs:annotation>
                                                    <xs:complexType>
                                                        <xs:attribute name="StartTime" type="xs:time" use="required">
                                                            <xs:annotation>
                                                                <xs:documentation xml:lang="en">The start time for the time restriction</xs:documentation>
                                                            </xs:annotation>
                                                        </xs:attribute>
                                                        <xs:attribute name="EndTime" type="xs:time" use="required">
                                                            <xs:annotation>
                                                                <xs:documentation xml:lang="en">The end time for the time restriction</xs:documentation>
                                                            </xs:annotation>
                                                        </xs:attribute>
                                                        <xs:attribute name="IncludeExcludeUseInd" type="xs:boolean" use="optional">
                                                            <xs:annotation>
                                                                <xs:documentation xml:lang="en">When true, the time restriction period should be included (i.e. travel allowed between the start and end times)</xs:documentation>
                                                                <xs:documentation xml:lang="en">When false, the time restriction period should be excluded (i.e. no travel allowed between the start and end times)</xs:documentation>
                                                            </xs:annotation>
                                                        </xs:attribute>
                                                    </xs:complexType>
                                                </xs:element>
                                            </xs:sequence>
                                        </xs:complexType>
                                    </xs:element>
                                    <xs:element name="Flights" minOccurs="0">
                                        <xs:annotation>
                                            <xs:documentation xml:lang="en">Container for flight number restrictions</xs:documentation>
                                        </xs:annotation>
                                        <xs:complexType>
                                            <xs:sequence>
                                                <xs:element name="Flight" maxOccurs="99">
                                                    <xs:annotation>
                                                        <xs:documentation xml:lang="en">Include or exclude a specific flight number</xs:documentation>
                                                    </xs:annotation>
                                                    <xs:complexType>
                                                        <xs:attribute name="AirlineCode" type="StringLength3" use="optional">
                                                            <xs:annotation>
                                                                <xs:documentation xml:lang="en">The airline code of the restricted flight</xs:documentation>
                                                            </xs:annotation>
                                                        </xs:attribute>
                                                        <xs:attribute name="FlightNumber" type="FlightNumberType" use="optional">
                                                            <xs:annotation>
                                                                <xs:documentation xml:lang="en">The number of the restricted flight</xs:documentation>
                                                            </xs:annotation>
                                                        </xs:attribute>
                                                        <xs:attribute name="IncludeExcludeUseInd" type="xs:boolean" use="optional">
                                                            <xs:annotation>
                                                                <xs:documentation xml:lang="en">When true, the flight number should be included (i.e., travel allowed on this flight)</xs:documentation>
                                                                <xs:documentation xml:lang="en">When false, the flight number should be excluded (i.e., no travel allowed on this flight)</xs:documentation>
                                                            </xs:annotation>
                                                        </xs:attribute>
                                                    </xs:complexType>
                                                </xs:element>
                                            </xs:sequence>
                                        </xs:complexType>
                                    </xs:element>
                                    <xs:element name="FlightNumberRange" minOccurs="0" maxOccurs="5">
                                        <xs:annotation>
                                            <xs:documentation xml:lang="en">Include or exclude a flight number range</xs:documentation>
                                        </xs:annotation>
                                        <xs:complexType>
                                            <xs:attribute name="AirlineCode" type="StringLength3" use="optional">
                                                <xs:annotation>
                                                    <xs:documentation xml:lang="en">The airline code of this range of flight numbers.</xs:documentation>
                                                </xs:annotation>
                                            </xs:attribute>
                                            <xs:attribute name="RangeStart" type="FlightNumberType" use="required">
                                                <xs:annotation>
                                                    <xs:documentation xml:lang="en">The start number (inclusive) of the flight number range.</xs:documentation>
                                                </xs:annotation>
                                            </xs:attribute>
                                            <xs:attribute name="RangeEnd" type="FlightNumberType" use="required">
                                                <xs:annotation>
                                                    <xs:documentation xml:lang="en">The end number (inclusive) of the flight number range.</xs:documentation>
                                                </xs:annotation>
                                            </xs:attribute>
                                            <xs:attribute name="IncludeIndicator" type="xs:boolean" use="optional">
                                                <xs:annotation>
                                                    <xs:documentation xml:lang="en">When true, the flight number range should be included (i.e. travel is allowed on these flights). When false, the flight number range (inclusive) should be excluded (i.e. travel not allowed on these flights).</xs:documentation>
                                                </xs:annotation>
                                            </xs:attribute>
                                        </xs:complexType>
                                    </xs:element>
                                    <xs:element name="ConnectionLocations" minOccurs="0">
                                        <xs:annotation>
                                            <xs:documentation xml:lang="en">Container for routing restrictions</xs:documentation>
                                        </xs:annotation>
                                        <xs:complexType>
                                            <xs:sequence>
                                                <xs:element name="ConnectionLocation" maxOccurs="99">
                                                    <xs:annotation>
                                                        <xs:documentation xml:lang="en">Include or exclude connection locations</xs:documentation>
                                                    </xs:annotation>
                                                    <xs:complexType>
                                                        <xs:simpleContent>
                                                            <xs:extension base="LocationType">
                                                                <xs:attribute name="IncludeIndicator" type="xs:boolean" use="optional">
                                                                    <xs:annotation>
                                                                        <xs:documentation xml:lang="en">When true, the connection location is allowed. When false, the connection location is not allowed.</xs:documentation>
                                                                    </xs:annotation>
                                                                </xs:attribute>
                                                            </xs:extension>
                                                        </xs:simpleContent>
                                                    </xs:complexType>
                                                </xs:element>
                                            </xs:sequence>
                                        </xs:complexType>
                                    </xs:element>
                                    <xs:element name="GlobalDirection" minOccurs="0" maxOccurs="5">
                                        <xs:annotation>
                                            <xs:documentation xml:lang="en">Restrict by Global Direction or Maximum Permitted Mileage</xs:documentation>
                                        </xs:annotation>
                                        <xs:complexType>
                                            <xs:attributeGroup ref="GlobalDirectionGroup">
                                                <xs:annotation>
                                                    <xs:documentation xml:lang="en">The global direction and maximum permitted miles for the fare.</xs:documentation>
                                                </xs:annotation>
                                            </xs:attributeGroup>
                                        </xs:complexType>
                                    </xs:element>
                                    <xs:element name="SaleDateRestriction" minOccurs="0">
                                        <xs:annotation>
                                            <xs:documentation xml:lang="en">Restrict sale dates for this contract.</xs:documentation>
                                        </xs:annotation>
                                        <xs:complexType>
                                            <xs:attribute name="StartDate" type="xs:date" use="optional">
                                                <xs:annotation>
                                                    <xs:documentation xml:lang="en">The start date (inclusive) of the date range within which this fare can be sold.</xs:documentation>
                                                </xs:annotation>
                                            </xs:attribute>
                                            <xs:attribute name="EndDate" type="xs:date" use="optional">
                                                <xs:annotation>
                                                    <xs:documentation xml:lang="en">The end date (inclusive) of the date range within which this fare can be sold.</xs:documentation>
                                                </xs:annotation>
                                            </xs:attribute>
                                            <xs:attribute name="IncludeIndicator" type="xs:boolean" use="optional">
                                                <xs:annotation>
                                                    <xs:documentation xml:lang="en">When true, this fare can be sold within the date range. When false, this fare cannot be sold within the date range.</xs:documentation>
                                                </xs:annotation>
                                            </xs:attribute>
                                        </xs:complexType>
                                    </xs:element>
                                </xs:sequence>
                            </xs:complexType>
                        </xs:element>
                    </xs:sequence>
                </xs:complexType>
            </xs:element>
            <xs:element name="PricingInfo">
                <xs:complexType>
                    <xs:complexContent>
                        <xs:extension base="FareType">
                            <xs:sequence>
                                <xs:element name="SeasonalInfo" minOccurs="0">
                                    <xs:annotation>
                                        <xs:documentation xml:lang="en">Seasonal information for this fare.</xs:documentation>
                                    </xs:annotation>
                                    <xs:complexType>
                                        <xs:sequence>
                                            <xs:element name="SeasonalRange" minOccurs="0" maxOccurs="2">
                                                <xs:annotation>
                                                    <xs:documentation xml:lang="en">The date range for the season.</xs:documentation>
                                                </xs:annotation>
                                                <xs:complexType>
                                                    <xs:attribute name="Direction" type="AirTripType" use="optional">
                                                        <xs:annotation>
                                                            <xs:documentation xml:lang="en">The direction associated with the seasonal fare.
</xs:documentation>
                                                        </xs:annotation>
                                                    </xs:attribute>
                                                    <xs:attributeGroup ref="DateTimeSpanGroup">
                                                        <xs:annotation>
                                                            <xs:documentation xml:lang="en">The start and end date of the season.</xs:documentation>
                                                        </xs:annotation>
                                                    </xs:attributeGroup>
                                                </xs:complexType>
                                            </xs:element>
                                        </xs:sequence>
                                        <xs:attribute name="Comment" use="optional">
                                            <xs:annotation>
                                                <xs:documentation xml:lang="en">Seasonal comment information associated with the fare.
</xs:documentation>
                                            </xs:annotation>
                                            <xs:simpleType>
                                                <xs:restriction base="xs:NMTOKEN">
                                                    <xs:enumeration value="NoComment">
                                                        <xs:annotation>
                                                            <xs:documentation xml:lang="en">There is no comment information for the season.</xs:documentation>
                                                        </xs:annotation>
                                                    </xs:enumeration>
                                                    <xs:enumeration value="AllYear">
                                                        <xs:annotation>
                                                            <xs:documentation xml:lang="en">The information applies to all year.</xs:documentation>
                                                        </xs:annotation>
                                                    </xs:enumeration>
                                                    <xs:enumeration value="MoreSeasonsInRule">
                                                        <xs:annotation>
                                                            <xs:documentation xml:lang="en">There is more seasonal information in the rules</xs:documentation>
                                                        </xs:annotation>
                                                    </xs:enumeration>
                                                    <xs:enumeration value="PastDate">
                                                        <xs:annotation>
                                                            <xs:documentation xml:lang="en">The season has already passed.</xs:documentation>
                                                        </xs:annotation>
                                                    </xs:enumeration>
                                                    <xs:enumeration value="UnableToDisplaySeason">
                                                        <xs:annotation>
                                                            <xs:documentation xml:lang="en">Specifies that the season information cannot be displayed.</xs:documentation>
                                                        </xs:annotation>
                                                    </xs:enumeration>
                                                    <xs:enumeration value="NewFare">
                                                        <xs:annotation>
                                                            <xs:documentation xml:lang="en">This is a new fare for the season.</xs:documentation>
                                                        </xs:annotation>
                                                    </xs:enumeration>
                                                </xs:restriction>
                                            </xs:simpleType>
                                        </xs:attribute>
                                        <xs:attribute name="VariationByDatesExistInd" type="xs:boolean" use="optional">
                                            <xs:annotation>
                                                <xs:documentation xml:lang="en">If true, there is a variation in the fare by the seasonal dates.
</xs:documentation>
                                            </xs:annotation>
                                        </xs:attribute>
                                    </xs:complexType>
                                </xs:element>
                            </xs:sequence>
                            <xs:attribute name="PassengerTypeCode" type="StringLength3" use="optional">
                                <xs:annotation>
                                    <xs:documentation xml:lang="en">Code used to indicate the type of traveler that will be traveling (e.g., ADT, CHD, INF).</xs:documentation>
                                </xs:annotation>
                            </xs:attribute>
                            <xs:attribute name="CodeContext" type="StringLength1to32" use="optional">
                                <xs:annotation>
                                    <xs:documentation xml:lang="en">Identifies the context of the location code, such as IATA, ARC, or internal code, etc.</xs:documentation>
                                </xs:annotation>
                            </xs:attribute>
                            <xs:attribute name="ConvertedToEuroInd" type="xs:boolean" use="optional">
                                <xs:annotation>
                                    <xs:documentation xml:lang="en">If true, the country where fare was filed has converted to the Euro.
</xs:documentation>
                                </xs:annotation>
                            </xs:attribute>
                            <xs:attribute name="CodeOnlyFaresInd" type="xs:boolean" use="optional">
                                <xs:annotation>
                                    <xs:documentation xml:lang="en">If true, only the fares for the account code requested are being returned.</xs:documentation>
                                </xs:annotation>
                            </xs:attribute>
                            <xs:attribute name="AccountCode" type="StringLength1to32" use="optional">
                                <xs:annotation>
                                    <xs:documentation xml:lang="en">The account code for which fares were requested.
</xs:documentation>
                                </xs:annotation>
                            </xs:attribute>
                            <xs:attribute name="CurrencyOverrideInd" type="xs:boolean" use="optional">
                                <xs:annotation>
                                    <xs:documentation xml:lang="en">When true, the fares were converted to the override currency code.  When false, the fares were not converted.</xs:documentation>
                                </xs:annotation>
                            </xs:attribute>
                        </xs:extension>
                    </xs:complexContent>
                </xs:complexType>
            </xs:element>
            <xs:element name="NetFare" minOccurs="0" maxOccurs="99">
                <xs:annotation>
                    <xs:documentation xml:lang="en">Information for a fare that can be distributed by others.</xs:documentation>
                </xs:annotation>
                <xs:complexType>
                    <xs:attribute name="MinAmount" type="Money" use="optional">
                        <xs:annotation>
                            <xs:documentation xml:lang="en">The minimum amount at which this fare can be sold.
</xs:documentation>
                        </xs:annotation>
                    </xs:attribute>
                    <xs:attribute name="MaxAmount" type="Money" use="optional">
                        <xs:annotation>
                            <xs:documentation xml:lang="en">The maximum amount at which this fare can be sold.</xs:documentation>
                        </xs:annotation>
                    </xs:attribute>
                    <xs:attribute name="DistributorName" type="StringLength1to32" use="optional">
                        <xs:annotation>
                            <xs:documentation xml:lang="en">The name of the agency that can distribute the fare.</xs:documentation>
                        </xs:annotation>
                    </xs:attribute>
                    <xs:attribute name="FareBasisCode" type="StringLength1to16" use="optional">
                        <xs:annotation>
                            <xs:documentation xml:lang="en">The fare basis code for this fare.  

</xs:documentation>
                        </xs:annotation>
                    </xs:attribute>
                    <xs:attribute name="FareAmount" type="Money" use="optional">
                        <xs:annotation>
                            <xs:documentation xml:lang="en">The actual fare.</xs:documentation>
                        </xs:annotation>
                    </xs:attribute>
                    <xs:attribute name="CurrencyCode" type="AlphaLength3" use="optional">
                        <xs:annotation>
                            <xs:documentation xml:lang="en">The code specifying the monetary unit for this fare. Use ISO 4217 3 alpha code. </xs:documentation>
                        </xs:annotation>
                    </xs:attribute>
                    <xs:attribute name="UnlimitedAmountInd" type="xs:boolean" use="optional">
                        <xs:annotation>
                            <xs:documentation xml:lang="en">If true, the airline has granted the distributor of the fare the authority to sell the fare for any amount.

</xs:documentation>
                        </xs:annotation>
                    </xs:attribute>
                    <xs:attribute name="UpdateFareInd" type="xs:boolean" use="optional">
                        <xs:annotation>
                            <xs:documentation xml:lang="en">If true, the airline has granted the distributor of the fare the authority to update the fare.</xs:documentation>
                        </xs:annotation>
                    </xs:attribute>
                    <xs:attribute name="SellInd" type="xs:boolean" use="optional">
                        <xs:annotation>
                            <xs:documentation xml:lang="en">If true, the airline has granted the distributor of the fare the authority to sell the fare.

</xs:documentation>
                        </xs:annotation>
                    </xs:attribute>
                    <xs:attribute name="TicketInd" type="xs:boolean" use="optional">
                        <xs:annotation>
                            <xs:documentation xml:lang="en">If true, the airline has granted the distributor of the fare the authority to ticket the fare.</xs:documentation>
                        </xs:annotation>
                    </xs:attribute>
                    <xs:attribute name="ViewInd" type="xs:boolean" use="optional">
                        <xs:annotation>
                            <xs:documentation xml:lang="en">If true, the airline has granted the distributor of the fare the authority for the fare to be viewed.</xs:documentation>
                        </xs:annotation>
                    </xs:attribute>
                    <xs:attribute name="RedistributeInd" type="xs:boolean" use="optional">
                        <xs:annotation>
                            <xs:documentation xml:lang="en">If true, the airline has granted the distributor of the fare the authority to redistribute the fare.</xs:documentation>
                        </xs:annotation>
                    </xs:attribute>
                </xs:complexType>
            </xs:element>
        </xs:sequence>
        <xs:attribute name="FareRPH" type="RPH_Type" use="optional">
            <xs:annotation>
                <xs:documentation xml:lang="en">A reference used to identify this Fare Contract within this response. Usually an ascending integer starting at 1.</xs:documentation>
            </xs:annotation>
        </xs:attribute>
        <xs:attribute name="NotAvailableForFareQuotation" type="xs:boolean" use="optional">
            <xs:annotation>
                <xs:documentation xml:lang="en">Indication if fare not available for fare quotation</xs:documentation>
            </xs:annotation>
        </xs:attribute>
        <xs:attribute name="FareApplicationType" type="FareApplicationType" use="optional">
            <xs:annotation>
                <xs:documentation xml:lang="en">Indicates how the fare may be applied, such as one way or roundtrip.</xs:documentation>
            </xs:annotation>
        </xs:attribute>
        <xs:attribute name="ResBookDesigCode" type="AlphaLength1to2" use="optional">
            <xs:annotation>
                <xs:documentation xml:lang="en">Reservation booking designator/Booking code</xs:documentation>
            </xs:annotation>
        </xs:attribute>
        <xs:attribute name="MileageIndicator" type="xs:boolean" use="optional">
            <xs:annotation>
                <xs:documentation xml:lang="en">When true, maximum milage applies to the fare. When false, route applies to the fare.</xs:documentation>
            </xs:annotation>
        </xs:attribute>
        <xs:attribute name="LastFareUpdate" type="xs:dateTime" use="optional">
            <xs:annotation>
                <xs:documentation xml:lang="en">Date and time of last update to this fare contract</xs:documentation>
            </xs:annotation>
        </xs:attribute>
        <xs:attribute name="FareIndication" use="optional">
            <xs:annotation>
                <xs:documentation xml:lang="en">Identify the fare contract as private, published or net</xs:documentation>
            </xs:annotation>
            <xs:simpleType>
                <xs:restriction base="xs:NMTOKEN">
                    <xs:enumeration value="private" />
                    <xs:enumeration value="public" />
                    <xs:enumeration value="net" />
                </xs:restriction>
            </xs:simpleType>
        </xs:attribute>
        <xs:attribute name="FareStatus" type="FareStatusType" use="optional">
            <xs:annotation>
                <xs:documentation xml:lang="en">Identifies whether the returned fare was constructed, published or created.</xs:documentation>
            </xs:annotation>
        </xs:attribute>
        <xs:attribute name="E_TicketRequiredInd" type="xs:boolean" use="optional">
            <xs:annotation>
                <xs:documentation xml:lang="en">If true, electronic ticketing is required for this fare.</xs:documentation>
            </xs:annotation>
        </xs:attribute>
        <xs:attribute name="RestrictAutoPriceInd" type="xs:boolean" use="optional">
            <xs:annotation>
                <xs:documentation xml:lang="en">If true, this fare cannot be auto priced.
</xs:documentation>
            </xs:annotation>
        </xs:attribute>
        <xs:attribute name="PenaltyInd" type="xs:boolean" use="optional">
            <xs:annotation>
                <xs:documentation xml:lang="en">If true, a penalty applies to this fare for changes or cancellations. </xs:documentation>
            </xs:annotation>
        </xs:attribute>
        <xs:attribute name="NewFareInd" type="xs:boolean" use="optional">
            <xs:annotation>
                <xs:documentation xml:lang="en">If true, this is a new fare.</xs:documentation>
            </xs:annotation>
        </xs:attribute>
        <xs:attribute name="RoutingNumber" type="Numeric1to9999" use="optional">
            <xs:annotation>
                <xs:documentation xml:lang="en">Specifies the routing number for this fare.</xs:documentation>
            </xs:annotation>
        </xs:attribute>
    </xs:complexType>
</xs:element>
Collapse Child Elements:
Name Type Min Occurs Max Occurs
TravelDates nsA:TravelDates (1) (1)
FareReference nsA:FareReference (1) (1)
RuleInfo nsA:RuleInfo (1) (1)
FilingAirline nsA:FilingAirline (1) (1)
MarketingAirline nsA:MarketingAirline 0 5
DepartureLocation nsA:DepartureLocation (1) (1)
ArrivalLocation nsA:ArrivalLocation (1) (1)
Restrictions nsA:Restrictions 0 (1)
PricingInfo nsA:PricingInfo (1) (1)
NetFare nsA:NetFare 0 99
Collapse Child Attributes:
Name Type Default Value Use
FareRPH nsA:FareRPH Optional
NotAvailableForFareQuotation nsA:NotAvailableForFareQuotation Optional
FareApplicationType nsA:FareApplicationType Optional
ResBookDesigCode nsA:ResBookDesigCode Optional
MileageIndicator nsA:MileageIndicator Optional
LastFareUpdate nsA:LastFareUpdate Optional
FareIndication nsA:FareIndication Optional
FareStatus nsA:FareStatus Optional
E_TicketRequiredInd nsA:E_TicketRequiredInd Optional
RestrictAutoPriceInd nsA:RestrictAutoPriceInd Optional
PenaltyInd nsA:PenaltyInd Optional
NewFareInd nsA:NewFareInd Optional
RoutingNumber nsA:RoutingNumber Optional