Definition Type: Element
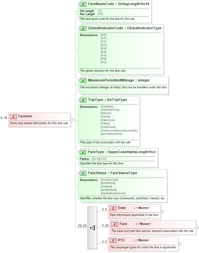
Name: FareInfo
Containing Schema: OTA_AirCommonTypes.xsd
MinOccurs 0
MaxOccurs 15
Abstract
Documentation:
Fares and related information for this fare rule.
Collapse XSD Schema Diagram:
Drilldown into PTC in schema ota_aircommontypes_xsd1 Drilldown into Fare in schema ota_aircommontypes_xsd1 Drilldown into Date in schema ota_aircommontypes_xsd1 Drilldown into FareStatus in schema ota_aircommontypes_xsd Drilldown into FareType in schema ota_aircommontypes_xsd Drilldown into TripType in schema ota_aircommontypes_xsd Drilldown into MaximumPermittedMileage in schema ota_aircommontypes_xsd Drilldown into GlobalIndicatorCode in schema ota_aircommontypes_xsd Drilldown into FareBasisCode in schema ota_aircommontypes_xsdXSD Diagram of FareInfo in schema ota_aircommontypes_xsd1 (Open Travel (OTA))
Collapse XSD Schema Code:
<xs:element name="FareInfo" minOccurs="0" maxOccurs="15">
    <xs:annotation>
        <xs:documentation xml:lang="en">Fares and related information for this fare rule.
</xs:documentation>
    </xs:annotation>
    <xs:complexType>
        <xs:sequence>
            <xs:element name="Date" minOccurs="0" maxOccurs="5">
                <xs:annotation>
                    <xs:documentation xml:lang="en">Date information applicable to the fare.</xs:documentation>
                </xs:annotation>
                <xs:complexType>
                    <xs:attribute name="Date" type="DateOrDateTimeType" use="optional">
                        <xs:annotation>
                            <xs:documentation xml:lang="en">The applicable date for the purpose specified in the 
Type attribute.</xs:documentation>
                        </xs:annotation>
                    </xs:attribute>
                    <xs:attribute name="Type" use="optional">
                        <xs:simpleType>
                            <xs:restriction base="xs:NMTOKEN">
                                <xs:enumeration value="EffectiveTravel">
                                    <xs:annotation>
                                        <xs:documentation xml:lang="en">The first travel date for this fare.</xs:documentation>
                                    </xs:annotation>
                                </xs:enumeration>
                                <xs:enumeration value="DiscontinueTravel">
                                    <xs:annotation>
                                        <xs:documentation xml:lang="en">The last travel date for this fare.</xs:documentation>
                                    </xs:annotation>
                                </xs:enumeration>
                                <xs:enumeration value="FirstTicketing">
                                    <xs:annotation>
                                        <xs:documentation xml:lang="en">The first date for ticketing.</xs:documentation>
                                    </xs:annotation>
                                </xs:enumeration>
                                <xs:enumeration value="LastTicketing">
                                    <xs:annotation>
                                        <xs:documentation xml:lang="en">The last date for ticketing.</xs:documentation>
                                    </xs:annotation>
                                </xs:enumeration>
                                <xs:enumeration value="TravelCompletion">
                                    <xs:annotation>
                                        <xs:documentation xml:lang="en">The date by which travel must be completed.
</xs:documentation>
                                    </xs:annotation>
                                </xs:enumeration>
                            </xs:restriction>
                        </xs:simpleType>
                    </xs:attribute>
                </xs:complexType>
            </xs:element>
            <xs:element name="Fare" minOccurs="0">
                <xs:annotation>
                    <xs:documentation xml:lang="en">The base and total fare and tax amounts associated with the rule.</xs:documentation>
                </xs:annotation>
                <xs:complexType>
                    <xs:attribute name="BaseAmount" type="Money" use="optional">
                        <xs:annotation>
                            <xs:documentation xml:lang="en">The base amount of the fare.
</xs:documentation>
                        </xs:annotation>
                    </xs:attribute>
                    <xs:attribute name="BaseNUC_Amount" type="Money" use="optional">
                        <xs:annotation>
                            <xs:documentation xml:lang="en">The base neutral unit of construction amount.
</xs:documentation>
                        </xs:annotation>
                    </xs:attribute>
                    <xs:attribute name="TaxAmount" type="Money" use="optional">
                        <xs:annotation>
                            <xs:documentation xml:lang="en">The tax amount for the fare associated to the rule.
</xs:documentation>
                        </xs:annotation>
                    </xs:attribute>
                    <xs:attribute name="TotalFare" type="Money" use="optional">
                        <xs:annotation>
                            <xs:documentation xml:lang="en">The total fare associated to the rule.
</xs:documentation>
                        </xs:annotation>
                    </xs:attribute>
                    <xs:attribute name="FareDescription" type="StringLength0to64" use="optional">
                        <xs:annotation>
                            <xs:documentation xml:lang="en">A description of the fare.
</xs:documentation>
                        </xs:annotation>
                    </xs:attribute>
                </xs:complexType>
            </xs:element>
            <xs:element name="PTC" minOccurs="0" maxOccurs="5">
                <xs:annotation>
                    <xs:documentation xml:lang="en">The passenger types for which the fare is applicable.
</xs:documentation>
                </xs:annotation>
                <xs:complexType>
                    <xs:attribute name="PassengerTypeCode" type="AlphaLength3" use="optional">
                        <xs:annotation>
                            <xs:documentation xml:lang="en">The passenger type code for this fare.
</xs:documentation>
                        </xs:annotation>
                    </xs:attribute>
                </xs:complexType>
            </xs:element>
        </xs:sequence>
        <xs:attribute name="FareBasisCode" type="StringLength1to16" use="optional">
            <xs:annotation>
                <xs:documentation xml:lang="en">The fare basis code for the fare for this rule.
</xs:documentation>
            </xs:annotation>
        </xs:attribute>
        <xs:attribute name="GlobalIndicatorCode" type="GlobalIndicatorType" use="optional">
            <xs:annotation>
                <xs:documentation xml:lang="en">The global direction for this fare rule.
</xs:documentation>
            </xs:annotation>
        </xs:attribute>
        <xs:attribute name="MaximumPermittedMileage" type="xs:integer" use="optional">
            <xs:annotation>
                <xs:documentation xml:lang="en">The maximum mileage (in miles) that can be travelled under this fare
.</xs:documentation>
            </xs:annotation>
        </xs:attribute>
        <xs:attribute name="TripType" type="AirTripType" use="optional">
            <xs:annotation>
                <xs:documentation xml:lang="en">Tthe type of trip associated with the rule.</xs:documentation>
            </xs:annotation>
        </xs:attribute>
        <xs:attribute name="FareType" type="UpperCaseAlphaLength1to3" use="optional">
            <xs:annotation>
                <xs:documentation xml:lang="en">Specifies the fare type for this fare.</xs:documentation>
            </xs:annotation>
        </xs:attribute>
        <xs:attribute name="FareStatus" type="FareStatusType" use="optional">
            <xs:annotation>
                <xs:documentation xml:lang="en">Identifies whether the fare was constructed, published, created, etc.</xs:documentation>
            </xs:annotation>
        </xs:attribute>
    </xs:complexType>
</xs:element>
Collapse Child Elements:
Name Type Min Occurs Max Occurs
Date Date 0 5
Fare Fare 0 (1)
PTC PTC 0 5
Collapse Child Attributes:
Name Type Default Value Use
FareBasisCode FareBasisCode Optional
GlobalIndicatorCode GlobalIndicatorCode Optional
MaximumPermittedMileage MaximumPermittedMileage Optional
TripType TripType Optional
FareType FareType Optional
FareStatus FareStatus Optional