Definition Type: Element
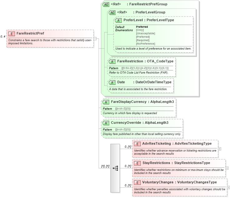
Name: FareRestrictPref
Containing Schema: OTA_AirPreferences.xsd
MinOccurs 0
MaxOccurs 4
Abstract
Documentation:
Constrains a fare search to those with restrictions that satisfy user-imposed limitations.
Collapse XSD Schema Diagram:
Drilldown into VoluntaryChanges in schema ota_airpreferences_xsd1 Drilldown into StayRestrictions in schema ota_airpreferences_xsd1 Drilldown into AdvResTicketing in schema ota_airpreferences_xsd1 Drilldown into CurrencyOverride in schema ota_airpreferences_xsd1 Drilldown into FareDisplayCurrency in schema ota_airpreferences_xsd1 Drilldown into Date in schema ota_aircommontypes_xsd Drilldown into FareRestriction in schema ota_aircommontypes_xsd Drilldown into PreferLevel in schema ota_commontypes_xsd1 Drilldown into PreferLevelGroup in schema ota_commontypes_xsd Drilldown into FareRestrictPrefGroup in schema ota_aircommontypes_xsd1XSD Diagram of FareRestrictPref in schema ota_airpreferences_xsd1 (Open Travel (OTA))
Collapse XSD Schema Code:
<xs:element name="FareRestrictPref" minOccurs="0" maxOccurs="4">
    <xs:annotation>
        <xs:documentation xml:lang="en">Constrains a fare search to those with restrictions that satisfy user-imposed limitations.</xs:documentation>
    </xs:annotation>
    <xs:complexType>
        <xs:annotation>
            <xs:documentation xml:lang="en"> Container used for specifying or limiting acceptable fare restrictions.</xs:documentation>
        </xs:annotation>
        <xs:sequence>
            <xs:element name="AdvResTicketing" type="AdvResTicketingType" minOccurs="0">
                <xs:annotation>
                    <xs:documentation xml:lang="en">Identifies whether advance reservation or ticketing restrictions are acceptable in the search results</xs:documentation>
                </xs:annotation>
            </xs:element>
            <xs:element name="StayRestrictions" type="StayRestrictionsType" minOccurs="0">
                <xs:annotation>
                    <xs:documentation xml:lang="en">Identifies whether restrictions on minimum or maximum stays should be included in the search results</xs:documentation>
                </xs:annotation>
            </xs:element>
            <xs:element name="VoluntaryChanges" type="VoluntaryChangesType" minOccurs="0">
                <xs:annotation>
                    <xs:documentation xml:lang="en">Identifies whether penalties associated with voluntary changes should be included in the search results</xs:documentation>
                </xs:annotation>
            </xs:element>
        </xs:sequence>
        <xs:attributeGroup ref="FareRestrictPrefGroup" />
        <xs:attribute name="FareDisplayCurrency" type="AlphaLength3" use="optional">
            <xs:annotation>
                <xs:documentation xml:lang="en">Currency in which fare display is requested</xs:documentation>
            </xs:annotation>
        </xs:attribute>
        <xs:attribute name="CurrencyOverride" type="AlphaLength3" use="optional">
            <xs:annotation>
                <xs:documentation xml:lang="en">Display fare published in other than local selling currency only.</xs:documentation>
            </xs:annotation>
        </xs:attribute>
    </xs:complexType>
</xs:element>
Collapse Child Elements:
Name Type Min Occurs Max Occurs
AdvResTicketing AdvResTicketing 0 (1)
StayRestrictions StayRestrictions 0 (1)
VoluntaryChanges VoluntaryChanges 0 (1)
Collapse Child Attributes:
Name Type Default Value Use
FareDisplayCurrency FareDisplayCurrency Optional
CurrencyOverride CurrencyOverride Optional