Definition Type: Element
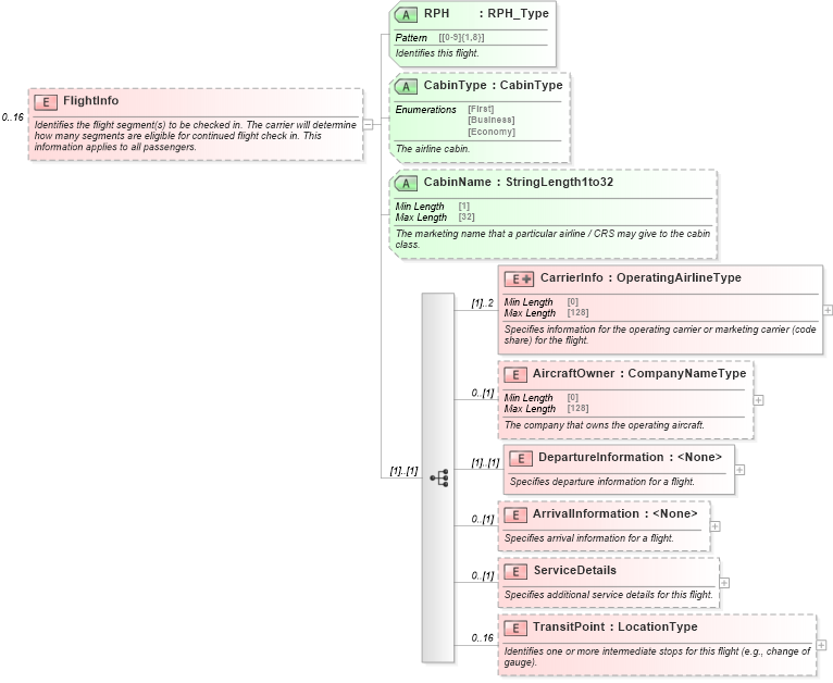
Name: FlightInfo
Namespace: http://www.opentravel.org/OTA/2003/05
Containing Schema: OTA_AirCheckIn.xsd
MinOccurs 0
MaxOccurs 16
Abstract
Documentation:
Identifies the flight segment(s) to be checked in. The carrier will determine how many segments are eligible for continued flight check in. This information applies to all passengers.
Collapse XSD Schema Diagram:
Drilldown into TransitPoint in schema ota_aircheckin_xsd Drilldown into ServiceDetails in schema ota_aircheckin_xsd Drilldown into ArrivalInformation in schema ota_aircheckin_xsd Drilldown into DepartureInformation in schema ota_aircheckin_xsd Drilldown into AircraftOwner in schema ota_aircheckin_xsd Drilldown into CarrierInfo in schema ota_aircheckin_xsd Drilldown into CabinName in schema ota_aircheckin_xsd Drilldown into CabinType in schema ota_aircheckin_xsd Drilldown into RPH in schema ota_aircheckin_xsdXSD Diagram of FlightInfo in schema ota_aircheckin_xsd (Open Travel (OTA))
Collapse XSD Schema Code:
<xs:element name="FlightInfo" minOccurs="0" maxOccurs="16">
    <xs:annotation>
        <xs:documentation xml:lang="en">Identifies the flight segment(s) to be checked in. The carrier will determine how many segments are eligible for continued flight check in. This information applies to all passengers.</xs:documentation>
    </xs:annotation>
    <xs:complexType>
        <xs:sequence>
            <xs:element name="CarrierInfo" maxOccurs="2">
                <xs:annotation>
                    <xs:documentation xml:lang="en">Specifies information for the operating carrier or marketing carrier (code share) for the flight.  </xs:documentation>
                </xs:annotation>
                <xs:complexType>
                    <xs:simpleContent>
                        <xs:extension base="OperatingAirlineType">
                            <xs:attribute name="MarketingInd" type="xs:boolean" use="optional">
                                <xs:annotation>
                                    <xs:documentation xml:lang="en">If true, the information pertains to the marketing flight. If false, the information pertains to the operating flight.</xs:documentation>
                                </xs:annotation>
                            </xs:attribute>
                            <xs:attribute name="BookedRBD" type="UpperCaseAlphaLength1to2" use="optional">
                                <xs:annotation>
                                    <xs:documentation xml:lang="en">Identifies the Booked RBD. This may be different than the ticket class. RBD stands for reservation booking designator.</xs:documentation>
                                </xs:annotation>
                            </xs:attribute>
                            <xs:attribute name="TicketedRBD" type="UpperCaseAlphaLength1to2" use="optional">
                                <xs:annotation>
                                    <xs:documentation xml:lang="en">Identifies the ticketed RBD. This may be different than the ticket class.  RBD stands for reservation booking designator.</xs:documentation>
                                </xs:annotation>
                            </xs:attribute>
                            <xs:attribute name="FrequentFlierMiles" type="NumericStringLength1to5" use="optional">
                                <xs:annotation>
                                    <xs:documentation xml:lang="en">Standard mileage that can be accrued for this flight (if flown by the passenger). This does not include bonus miles.</xs:documentation>
                                </xs:annotation>
                            </xs:attribute>
                        </xs:extension>
                    </xs:simpleContent>
                </xs:complexType>
            </xs:element>
            <xs:element name="AircraftOwner" type="CompanyNameType" minOccurs="0">
                <xs:annotation>
                    <xs:documentation xml:lang="en">The company that owns the operating aircraft.</xs:documentation>
                </xs:annotation>
            </xs:element>
            <xs:element name="DepartureInformation">
                <xs:annotation>
                    <xs:documentation xml:lang="en">Specifies departure information for a flight.    </xs:documentation>
                </xs:annotation>
                <xs:complexType>
                    <xs:attribute name="DateOfDeparture" type="DateOrDateTimeType" use="required">
                        <xs:annotation>
                            <xs:documentation xml:lang="en">Date of departure from this board point. </xs:documentation>
                        </xs:annotation>
                    </xs:attribute>
                    <xs:attribute name="JulianDateOfDeparture" use="optional">
                        <xs:annotation>
                            <xs:documentation xml:lang="en">Date of departure from this board point.</xs:documentation>
                        </xs:annotation>
                        <xs:simpleType>
                            <xs:restriction base="xs:string">
                                <xs:pattern value="[0-9]{3}" />
                            </xs:restriction>
                        </xs:simpleType>
                    </xs:attribute>
                    <xs:attribute name="DayOfWeek" type="DayOfWeekType" use="optional">
                        <xs:annotation>
                            <xs:documentation xml:lang="en">Identifies departure day of the week.</xs:documentation>
                        </xs:annotation>
                    </xs:attribute>
                    <xs:attribute name="ScheduledDepartureTime" type="xs:time" use="optional">
                        <xs:annotation>
                            <xs:documentation xml:lang="en">Identifies local or UTC scheduled departure time. Accomodates the 12 and the 24 hour clock.</xs:documentation>
                        </xs:annotation>
                    </xs:attribute>
                    <xs:attribute name="LatestCheckInDateTime" type="DateOrDateTimeType" use="optional">
                        <xs:annotation>
                            <xs:documentation xml:lang="en">Informs the customer of the latest possible local or UTC time of flight check-in. Accomodates the 12 and the 24 hour clock.</xs:documentation>
                        </xs:annotation>
                    </xs:attribute>
                    <xs:attribute name="BoardingDateTime" type="DateOrDateTimeType" use="optional">
                        <xs:annotation>
                            <xs:documentation xml:lang="en">Informs the customer of the local or UTC flight boarding time. Accomodates the 12 and the 24 hour clock.</xs:documentation>
                        </xs:annotation>
                    </xs:attribute>
                    <xs:attribute name="OtherCheckInInformation" type="StringLength1to128" use="optional">
                        <xs:annotation>
                            <xs:documentation xml:lang="en">Provides generic check-in information, instructions, etc. (for example, used for SIMM DEI-299  - i.e. Check in at United Airlines for Ted flights).</xs:documentation>
                        </xs:annotation>
                    </xs:attribute>
                    <xs:attribute name="LocationName" type="StringLength1to64" use="optional">
                        <xs:annotation>
                            <xs:documentation xml:lang="en">The full name of the boarding point. This can be the airport name (e.g., Chicago O'Hare), the railway station, or the city name. </xs:documentation>
                            <xs:documentation />
                        </xs:annotation>
                    </xs:attribute>
                    <xs:attributeGroup ref="AirportLocationGroup">
                        <xs:annotation>
                            <xs:documentation xml:lang="en">Information about the departure location. The departure location may be an airport, rail station, etc.</xs:documentation>
                        </xs:annotation>
                    </xs:attributeGroup>
                </xs:complexType>
            </xs:element>
            <xs:element name="ArrivalInformation" minOccurs="0">
                <xs:annotation>
                    <xs:documentation xml:lang="en">Specifies arrival information for a flight.      </xs:documentation>
                </xs:annotation>
                <xs:complexType>
                    <xs:attribute name="DateOfArrival" type="DateOrDateTimeType" use="optional">
                        <xs:annotation>
                            <xs:documentation xml:lang="en">Date of arrival at this board point. </xs:documentation>
                        </xs:annotation>
                    </xs:attribute>
                    <xs:attribute name="DayOfWeek" type="DayOfWeekType" use="optional">
                        <xs:annotation>
                            <xs:documentation xml:lang="en">Identifies arrival day of the week.</xs:documentation>
                        </xs:annotation>
                    </xs:attribute>
                    <xs:attribute name="ScheduledArrivalTime" type="xs:time" use="optional">
                        <xs:annotation>
                            <xs:documentation xml:lang="en">Identifies local or UTC scheduled arrival time. Accomodates the 12 and the 24 hour clock.</xs:documentation>
                        </xs:annotation>
                    </xs:attribute>
                    <xs:attribute name="DateChangeIdentifier" use="optional">
                        <xs:annotation>
                            <xs:documentation xml:lang="en">Signifies crossing a dateline and or midnight during the course of the flight.</xs:documentation>
                        </xs:annotation>
                        <xs:simpleType>
                            <xs:restriction base="xs:string">
                                <xs:enumeration value="-1">
                                    <xs:annotation>
                                        <xs:documentation xml:lang="en">The arrival is a day earlier than the departure.</xs:documentation>
                                    </xs:annotation>
                                </xs:enumeration>
                                <xs:enumeration value="+1">
                                    <xs:annotation>
                                        <xs:documentation xml:lang="en">The arrival is a day later than the departure.</xs:documentation>
                                    </xs:annotation>
                                </xs:enumeration>
                                <xs:enumeration value="+2">
                                    <xs:annotation>
                                        <xs:documentation xml:lang="en">The arrival is a 2 days later than the departure.</xs:documentation>
                                    </xs:annotation>
                                </xs:enumeration>
                            </xs:restriction>
                        </xs:simpleType>
                    </xs:attribute>
                    <xs:attribute name="LocationName" type="StringLength1to64" use="optional">
                        <xs:annotation>
                            <xs:documentation xml:lang="en">The full name of the arrival location. This can be the airport name (e.g., Chicago O'Hare), the railway station, or the city name. </xs:documentation>
                        </xs:annotation>
                    </xs:attribute>
                    <xs:attributeGroup ref="AirportLocationGroup" />
                </xs:complexType>
            </xs:element>
            <xs:element name="ServiceDetails" minOccurs="0">
                <xs:annotation>
                    <xs:documentation xml:lang="en">Specifies additional service details for this flight. </xs:documentation>
                </xs:annotation>
                <xs:complexType>
                    <xs:sequence>
                        <xs:element name="MealService" minOccurs="0" maxOccurs="12">
                            <xs:annotation>
                                <xs:documentation xml:lang="en">Indicates the type of inflight meal service. </xs:documentation>
                            </xs:annotation>
                            <xs:complexType>
                                <xs:attribute name="Code" type="MealServiceType" use="required">
                                    <xs:annotation>
                                        <xs:documentation xml:lang="en">Indicates the type of inflight meal service. </xs:documentation>
                                    </xs:annotation>
                                </xs:attribute>
                            </xs:complexType>
                        </xs:element>
                    </xs:sequence>
                    <xs:attribute name="DeniedBoardingIndicator" type="xs:boolean" use="optional">
                        <xs:annotation>
                            <xs:documentation xml:lang="en">Identifies solicitation for denied boarding volunteers. If true, the airline is soliciting volunteers for denied boarding for this flight.</xs:documentation>
                        </xs:annotation>
                    </xs:attribute>
                    <xs:attribute name="FlightProductName" type="AlphaNumericStringLength1to14" use="optional">
                        <xs:annotation>
                            <xs:documentation xml:lang="en">Identifies special flight details for generic partner use. May be used to specify the low cost or regional carrier name (e.g., 'TED', 'UAX')</xs:documentation>
                        </xs:annotation>
                    </xs:attribute>
                    <xs:attribute name="InFlightServiceCodes" type="ListOfOTA_CodeType" use="optional">
                        <xs:annotation>
                            <xs:documentation xml:lang="en">Other non-meal service codes (e.g., audio, video, movie). Refer to OTA Code list Flight Service Code (FSC). </xs:documentation>
                        </xs:annotation>
                    </xs:attribute>
                    <xs:attributeGroup ref="UnitsOfMeasureGroup">
                        <xs:annotation>
                            <xs:documentation xml:lang="en">Indicates the weight or how many pieces of baggage are allowed per ticketed passenger.  There may be different baggage allowances per flight.  However an airline may chose to print for all flights the lowest of any allowed. 

May be overridden at the passenger level.</xs:documentation>
                        </xs:annotation>
                    </xs:attributeGroup>
                </xs:complexType>
            </xs:element>
            <xs:element name="TransitPoint" type="LocationType" minOccurs="0" maxOccurs="16">
                <xs:annotation>
                    <xs:documentation xml:lang="en">Identifies one or more intermediate stops for this flight (e.g., change of gauge).</xs:documentation>
                </xs:annotation>
            </xs:element>
        </xs:sequence>
        <xs:attribute name="RPH" type="RPH_Type" use="required">
            <xs:annotation>
                <xs:documentation xml:lang="en">Identifies this flight.</xs:documentation>
            </xs:annotation>
        </xs:attribute>
        <xs:attribute name="CabinType" type="CabinType" use="optional">
            <xs:annotation>
                <xs:documentation xml:lang="en">The airline cabin.</xs:documentation>
            </xs:annotation>
        </xs:attribute>
        <xs:attribute name="CabinName" type="StringLength1to32" use="optional">
            <xs:annotation>
                <xs:documentation xml:lang="en">The marketing name that a particular airline / CRS may give to the cabin class.</xs:documentation>
            </xs:annotation>
        </xs:attribute>
    </xs:complexType>
</xs:element>
Collapse Child Elements:
Name Type Min Occurs Max Occurs
CarrierInfo nsA:CarrierInfo (1) 2
AircraftOwner nsA:AircraftOwner 0 (1)
DepartureInformation nsA:DepartureInformation (1) (1)
ArrivalInformation nsA:ArrivalInformation 0 (1)
ServiceDetails nsA:ServiceDetails 0 (1)
TransitPoint nsA:TransitPoint 0 16
Collapse Child Attributes:
Name Type Default Value Use
RPH nsA:RPH Required
CabinType nsA:CabinType Optional
CabinName nsA:CabinName Optional