Definition Type: ComplexType
Name: FlightSegmentType
Type: [Unresolved]: FlightSegmentBaseType:
Containing Schema: OTA_AirCommonTypes.xsd
Abstract
Documentation:
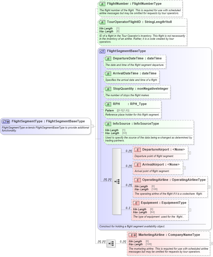
FlightSegmentType extends FlightSegmentBaseType to provide additional functionality.
Collapse XSD Schema Diagram:
Drilldown into Equipment in schema ota_commontypes_xsd Drilldown into OperatingAirline in schema ota_commontypes_xsd Drilldown into ArrivalAirport in schema ota_commontypes_xsd Drilldown into DepartureAirport in schema ota_commontypes_xsd Drilldown into InfoSource in schema ota_commontypes_xsd1 Drilldown into RPH in schema ota_commontypes_xsd1 Drilldown into StopQuantity in schema ota_commontypes_xsd1 Drilldown into ArrivalDateTime in schema ota_commontypes_xsd1 Drilldown into DepartureDateTime in schema ota_commontypes_xsd1 Drilldown into FlightSegmentBaseType in schema ota_commontypes_xsd Drilldown into TourOperatorFlightID in schema ota_aircommontypes_xsd Drilldown into FlightNumber in schema ota_aircommontypes_xsdXSD Diagram of FlightSegmentType in schema ota_aircommontypes_xsd1 (Open Travel (OTA))
Collapse XSD Schema Code:
<xs:complexType name="FlightSegmentType">
    <xs:annotation>
        <xs:documentation xml:lang="en">
	FlightSegmentType extends FlightSegmentBaseType to provide additional functionality. 
	</xs:documentation>
    </xs:annotation>
    <xs:complexContent>
        <xs:extension base="FlightSegmentBaseType">
            <xs:sequence>
                <xs:element name="MarketingAirline" minOccurs="0">
                    <xs:annotation>
                        <xs:documentation xml:lang="en">The marketing airline. This is required for use with scheduled airline messages but may be omitted for requests by tour operators. </xs:documentation>
                    </xs:annotation>
                    <xs:complexType>
                        <xs:simpleContent>
                            <xs:extension base="CompanyNameType">
                                <xs:attributeGroup ref="SingleVendorIndGroup">
                                    <xs:annotation>
                                        <xs:documentation xml:lang="en">To specifiy if an airline is a member of an alliance.</xs:documentation>
                                    </xs:annotation>
                                </xs:attributeGroup>
                            </xs:extension>
                        </xs:simpleContent>
                    </xs:complexType>
                </xs:element>
            </xs:sequence>
            <xs:attribute name="FlightNumber" type="FlightNumberType" use="optional">
                <xs:annotation>
                    <xs:documentation xml:lang="en">The flight number of the flight. This is required for use with scheduled airline messages but may be omitted for requests by tour operators. </xs:documentation>
                </xs:annotation>
            </xs:attribute>
            <xs:attribute name="TourOperatorFlightID" type="StringLength1to8" use="optional">
                <xs:annotation>
                    <xs:documentation xml:lang="en">ID of a flight in the Tour Operator's inventory. This flight is not necessarily in the inventory of an airline. Rather, it is a code created by tour operators.  </xs:documentation>
                </xs:annotation>
            </xs:attribute>
        </xs:extension>
    </xs:complexContent>
</xs:complexType>
Collapse Child Elements:
Name Type Min Occurs Max Occurs
MarketingAirline MarketingAirline: 0 (1)
Collapse Child Attributes:
Name Type Default Value Use
FlightNumber FlightNumber Optional
TourOperatorFlightID TourOperatorFlightID Optional