Definition Type: Element
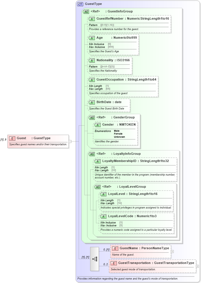
Name: Guest
Namespace: http://www.opentravel.org/OTA/2003/05
Type: Unresolved link to guesttype
Containing Schema: OTA_CruiseCategoryAvailRQ.xsd
MinOccurs (1)
MaxOccurs 9
Abstract
Documentation:
Specifies guest names and/or their transportation.
Collapse XSD Schema Diagram:
Drilldown into  in schema Drilldown into  in schema Drilldown into LoyalLevelCode in schema ota_commontypes_xsd1 Drilldown into LoyalLevel in schema ota_commontypes_xsd1 Drilldown into LoyalLevelGroup in schema ota_commontypes_xsd1 Drilldown into LoyaltyMembershipID in schema ota_cruisecommontypes_xsd Drilldown into Gender in schema ota_commontypes_xsd1 Drilldown into GenderGroup in schema ota_commontypes_xsd1 Drilldown into BirthDate in schema ota_cruisecommontypes_xsd Drilldown into GuestOccupation in schema ota_cruisecommontypes_xsd Drilldown into Nationality in schema ota_cruisecommontypes_xsd Drilldown into Age in schema ota_cruisecommontypes_xsd Drilldown into GuestRefNumber in schema ota_cruisecommontypes_xsd Drilldown into  in schema XSD Diagram of Guest in schema ota_cruisecategoryavailrq_xsd (Open Travel (OTA))
Collapse XSD Schema Code:
<xs:element name="Guest" type="GuestType" maxOccurs="9">
    <xs:annotation>
        <xs:documentation xml:lang="en">Specifies guest names and/or their transportation.</xs:documentation>
    </xs:annotation>
</xs:element>
Collapse Child Elements:
Name Type Min Occurs Max Occurs
GuestName Unresolved link to guestname1 0 (1)
GuestTransportation Unresolved link to guesttransportation2 0 2
Collapse Child Attributes:
Name Type Default Value Use
GuestRefNumber GuestRefNumber Optional
Age Age Optional
Nationality Nationality Optional
GuestOccupation GuestOccupation Optional
BirthDate BirthDate Optional
Gender Gender Optional
LoyaltyMembershipID LoyaltyMembershipID Optional
LoyalLevel LoyalLevel Optional
LoyalLevelCode LoyalLevelCode Optional
Collapse Derivation Tree:
  • Unresolved link to guesttype
    • Guest