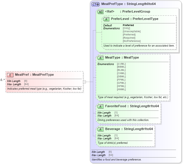
Definition Type: Element
Name: MealPref
Type: MealPrefType
Containing Schema: OTA_AirPreferences.xsd
MinOccurs 0
MaxOccurs unbounded
Abstract
Documentation:
Indicates preferred meal type (e.g., vegetarian, Kosher, low fat)
Collapse XSD Schema Diagram:
Drilldown into Beverage in schema ota_commonprefs_xsd1 Drilldown into FavoriteFood in schema ota_commonprefs_xsd1 Drilldown into MealType in schema ota_commonprefs_xsd1 Drilldown into PreferLevel in schema ota_commontypes_xsd1 Drilldown into PreferLevelGroup in schema ota_commontypes_xsd Drilldown into MealPrefType in schema ota_commonprefs_xsdXSD Diagram of MealPref in schema ota_airpreferences_xsd (Open Travel (OTA))
Collapse XSD Schema Code:
<xs:element name="MealPref" type="MealPrefType" minOccurs="0" maxOccurs="unbounded">
    <xs:annotation>
        <xs:documentation xml:lang="en"> Indicates preferred meal type (e.g., vegetarian, Kosher, low fat)</xs:documentation>
    </xs:annotation>
</xs:element>
Collapse Child Attributes:
Name Type Default Value Use
PreferLevel PreferLevel Preferred Optional
MealType MealType (Optional)
FavoriteFood FavoriteFood (Optional)
Beverage Beverage (Optional)
Collapse Derivation Tree: