Definition Type: Element
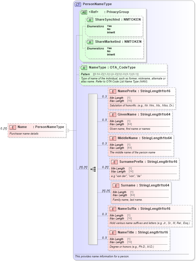
Name: Name
Type: [Unresolved]: PersonNameType:
Containing Schema: OTA_AirCommonTypes.xsd
MinOccurs 0
MaxOccurs (1)
Abstract
Documentation:
Purchaser name details
Collapse XSD Schema Diagram:
Drilldown into NameTitle in schema ota_commontypes_xsd Drilldown into NameSuffix in schema ota_commontypes_xsd Drilldown into Surname in schema ota_commontypes_xsd Drilldown into SurnamePrefix in schema ota_commontypes_xsd Drilldown into MiddleName in schema ota_commontypes_xsd Drilldown into GivenName in schema ota_commontypes_xsd Drilldown into NamePrefix in schema ota_commontypes_xsd Drilldown into NameType in schema ota_commontypes_xsd1 Drilldown into ShareMarketInd in schema ota_commontypes_xsd1 Drilldown into ShareSynchInd in schema ota_commontypes_xsd1 Drilldown into PrivacyGroup in schema ota_commontypes_xsd Drilldown into PersonNameType in schema ota_commontypes_xsdXSD Diagram of Name in schema ota_aircommontypes_xsd1 (Open Travel (OTA))
Collapse XSD Schema Code:
<xs:element name="Name" type="PersonNameType" minOccurs="0">
    <xs:annotation>
        <xs:documentation xml:lang="en">Purchaser name details</xs:documentation>
    </xs:annotation>
</xs:element>