Definition Type: Element
Name: OperationTime
Containing Schema: OTA_CommonTypes.xsd
MinOccurs (1)
MaxOccurs 999
Abstract
Documentation:
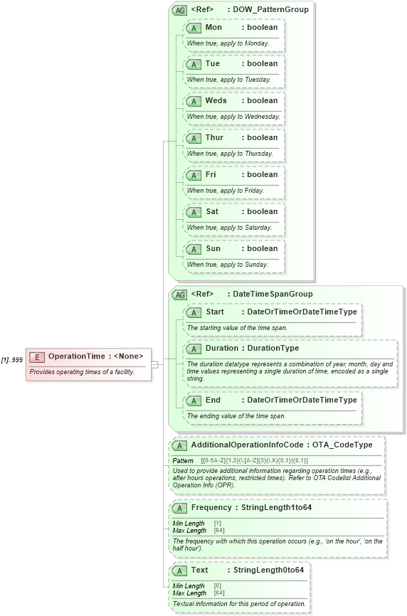
Provides operating times of a facility.
Collapse XSD Schema Diagram:
Drilldown into Text in schema ota_commontypes_xsd1 Drilldown into Frequency in schema ota_commontypes_xsd1 Drilldown into AdditionalOperationInfoCode in schema ota_commontypes_xsd1 Drilldown into End in schema ota_commontypes_xsd1 Drilldown into Duration in schema ota_commontypes_xsd1 Drilldown into Start in schema ota_commontypes_xsd1 Drilldown into DateTimeSpanGroup in schema ota_commontypes_xsd Drilldown into Sun in schema ota_commontypes_xsd1 Drilldown into Sat in schema ota_commontypes_xsd1 Drilldown into Fri in schema ota_commontypes_xsd1 Drilldown into Thur in schema ota_commontypes_xsd1 Drilldown into Weds in schema ota_commontypes_xsd1 Drilldown into Tue in schema ota_commontypes_xsd1 Drilldown into Mon in schema ota_commontypes_xsd1 Drilldown into DOW_PatternGroup in schema ota_commontypes_xsdXSD Diagram of OperationTime in schema ota_commontypes_xsd1 (Open Travel (OTA))
Collapse XSD Schema Code:
<xs:element name="OperationTime" maxOccurs="999">
    <xs:annotation>
        <xs:documentation xml:lang="en">Provides operating times of a facility.</xs:documentation>
    </xs:annotation>
    <xs:complexType>
        <xs:attributeGroup ref="DOW_PatternGroup">
            <xs:annotation>
                <xs:documentation xml:lang="en">The day(s) of week to which the operation time applies.</xs:documentation>
            </xs:annotation>
        </xs:attributeGroup>
        <xs:attributeGroup ref="DateTimeSpanGroup">
            <xs:annotation>
                <xs:documentation xml:lang="en">The date span applicable to the operation.</xs:documentation>
            </xs:annotation>
        </xs:attributeGroup>
        <xs:attribute name="AdditionalOperationInfoCode" type="OTA_CodeType" use="optional">
            <xs:annotation>
                <xs:documentation xml:lang="en">Used to provide additional information regarding operation times (e.g., after hours operations, restricted times). Refer to OTA Codelist Additional Operation Info (OPR).</xs:documentation>
            </xs:annotation>
        </xs:attribute>
        <xs:attribute name="Frequency" type="StringLength1to64" use="optional">
            <xs:annotation>
                <xs:documentation xml:lang="en">The frequency with which this operation occurs (e.g., 'on the hour', 'on the half hour').</xs:documentation>
            </xs:annotation>
        </xs:attribute>
        <xs:attribute name="Text" type="StringLength0to64" use="optional">
            <xs:annotation>
                <xs:documentation xml:lang="en">Textual information for this period of operation.</xs:documentation>
            </xs:annotation>
        </xs:attribute>
    </xs:complexType>
</xs:element>
Collapse Child Attributes:
Name Type Default Value Use
Mon Mon Optional
Tue Tue Optional
Weds Weds Optional
Thur Thur Optional
Fri Fri Optional
Sat Sat Optional
Sun Sun Optional
Start Start Optional
Duration Duration Optional
End End Optional
AdditionalOperationInfoCode AdditionalOperationInfoCode Optional
Frequency Frequency Optional
Text Text Optional