Definition Type: ComplexType
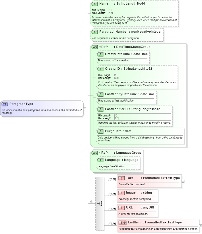
Name: ParagraphType
Containing Schema: OTA_CommonTypes.xsd
Abstract
Documentation:
An indication of a new paragraph for a sub-section of a formatted text message.
Collapse XSD Schema Diagram:
Drilldown into ListItem in schema ota_commontypes_xsd Drilldown into URL in schema ota_commontypes_xsd Drilldown into Image in schema ota_commontypes_xsd Drilldown into Text in schema ota_commontypes_xsd Drilldown into Language in schema ota_commontypes_xsd1 Drilldown into LanguageGroup in schema ota_commontypes_xsd Drilldown into PurgeDate in schema ota_commontypes_xsd1 Drilldown into LastModifierID in schema ota_commontypes_xsd1 Drilldown into LastModifyDateTime in schema ota_commontypes_xsd1 Drilldown into CreatorID in schema ota_commontypes_xsd1 Drilldown into CreateDateTime in schema ota_commontypes_xsd1 Drilldown into DateTimeStampGroup in schema ota_commontypes_xsd Drilldown into ParagraphNumber in schema ota_commontypes_xsd1 Drilldown into Name in schema ota_commontypes_xsd1XSD Diagram of ParagraphType in schema ota_commontypes_xsd (Open Travel (OTA))
Collapse XSD Schema Code:
<xs:complexType name="ParagraphType">
    <xs:annotation>
        <xs:documentation xml:lang="en">An indication of a new paragraph for a sub-section of a formatted text message.</xs:documentation>
    </xs:annotation>
    <xs:choice minOccurs="0" maxOccurs="unbounded">
        <xs:element name="Text" type="FormattedTextTextType">
            <xs:annotation>
                <xs:documentation xml:lang="en">Formatted text content.</xs:documentation>
            </xs:annotation>
        </xs:element>
        <xs:element name="Image" type="xs:string">
            <xs:annotation>
                <xs:documentation xml:lang="en">An image for this paragraph.</xs:documentation>
            </xs:annotation>
        </xs:element>
        <xs:element name="URL" type="xs:anyURI">
            <xs:annotation>
                <xs:documentation xml:lang="en">A URL for this paragraph.</xs:documentation>
            </xs:annotation>
        </xs:element>
        <xs:element name="ListItem">
            <xs:annotation>
                <xs:documentation xml:lang="en">Formatted text content and an associated item or sequence number.</xs:documentation>
            </xs:annotation>
            <xs:complexType>
                <xs:simpleContent>
                    <xs:extension base="FormattedTextTextType">
                        <xs:attribute name="ListItem" type="xs:integer" use="optional" />
                    </xs:extension>
                </xs:simpleContent>
            </xs:complexType>
        </xs:element>
    </xs:choice>
    <xs:attribute name="Name" type="StringLength1to64" use="optional">
        <xs:annotation>
            <xs:documentation xml:lang="en">In many cases the description repeats, this will allow you to define the information that is being sent, typically used when multiple occurrences of ParagraphType are being sent.</xs:documentation>
        </xs:annotation>
    </xs:attribute>
    <xs:attribute name="ParagraphNumber" type="xs:nonNegativeInteger" use="optional">
        <xs:annotation>
            <xs:documentation xml:lang="en">The sequence number for the paragraph.</xs:documentation>
        </xs:annotation>
    </xs:attribute>
    <xs:attributeGroup ref="DateTimeStampGroup">
        <xs:annotation>
            <xs:documentation xml:lang="en">Creation date time, Creator ID, last modification date time and last modifier ID for the paragraph.</xs:documentation>
        </xs:annotation>
    </xs:attributeGroup>
    <xs:attributeGroup ref="LanguageGroup">
        <xs:annotation>
            <xs:documentation xml:lang="en">The language for this paragraph.</xs:documentation>
        </xs:annotation>
    </xs:attributeGroup>
</xs:complexType>
Collapse Child Elements:
Name Type Min Occurs Max Occurs
Text Text (1) (1)
Image Image (1) (1)
URL URL (1) (1)
ListItem ListItem (1) (1)
Collapse Child Attributes:
Name Type Default Value Use
Name Name Optional
ParagraphNumber ParagraphNumber Optional
CreateDateTime CreateDateTime Optional
CreatorID CreatorID Optional
LastModifyDateTime LastModifyDateTime Optional
LastModifierID LastModifierID Optional
PurgeDate PurgeDate Optional
Language Language Optional
Collapse Derivation Tree:
  • ParagraphType
    • Unresolved link to description28
    • Unresolved link to programdescription
    • Unresolved link to programrestriction
    • Unresolved link to description31
    • Unresolved link to description33
    • Unresolved link to descriptiontype1
    • Unresolved link to description35
    • Unresolved link to description36
    • Unresolved link to description39
    • Unresolved link to description40
    • Unresolved link to description42
    • Unresolved link to comment33
    • Unresolved link to comment35
    • Unresolved link to comment37
    • Unresolved link to comment38
    • Unresolved link to comment41
    • Unresolved link to comment43
    • Unresolved link to comment45
    • Unresolved link to comment47
    • Unresolved link to comment49
    • Unresolved link to comment51
    • Unresolved link to comment53
    • Unresolved link to comment55
    • Unresolved link to comment57
    • Unresolved link to comment59
    • Unresolved link to comment60
    • Unresolved link to comment63
    • Unresolved link to comment64
    • Unresolved link to comment66
    • Unresolved link to comment69
    • Unresolved link to comment70
    • Unresolved link to comment73
    • Unresolved link to diagram
    • Unresolved link to comment75
    • Unresolved link to comment77
    • Unresolved link to comment79
    • Unresolved link to comment81
    • Unresolved link to comment82
    • Unresolved link to comment84
    • Unresolved link to comment87
    • Unresolved link to comment89
    • Unresolved link to comment90
    • Unresolved link to comment92
    • Unresolved link to comment94
    • Unresolved link to comment97
    • Unresolved link to comment98
    • Unresolved link to comment101
    • Unresolved link to comment103
    • Unresolved link to comment104
    • Unresolved link to comment106
    • Unresolved link to comment108
    • Unresolved link to comment111
    • Unresolved link to comment112
    • Unresolved link to comment114
    • Unresolved link to description47
    • Unresolved link to description48
    • Unresolved link to offerdescription
    • Unresolved link to comment117
    • Unresolved link to comment119
    • Unresolved link to comments96
    • Unresolved link to comments99
    • Unresolved link to comments100
    • Unresolved link to comments103
    • Unresolved link to comments104
    • Unresolved link to comments107
    • Unresolved link to comments109
    • Unresolved link to comments110
    • Unresolved link to comments113
    • Unresolved link to comments114
    • Unresolved link to comment120
    • Unresolved link to description52
    • Unresolved link to comment122
    • Unresolved link to comment124
    • Unresolved link to comment127
    • Unresolved link to comment129
    • Unresolved link to comments116
    • Unresolved link to comment131
    • Unresolved link to comment132
    • Unresolved link to comments119
    • Unresolved link to contractinformation1
    • Unresolved link to comment138
    • Unresolved link to remark22
Collapse References:
Unresolved link to comment101, Unresolved link to comment103, Unresolved link to comment104, Unresolved link to comment106, Unresolved link to comment108, Unresolved link to comment111, Unresolved link to comment112, Unresolved link to comment114, Unresolved link to comment117, Unresolved link to comment119, Unresolved link to comment120, Unresolved link to comment122, Unresolved link to comment124, Unresolved link to comment127, Unresolved link to comment129, Unresolved link to comment131, Unresolved link to comment132, Unresolved link to comment138, Comment, Comment, Comment, Unresolved link to comment33, Unresolved link to comment35, Unresolved link to comment37, Unresolved link to comment38, Unresolved link to comment41, Unresolved link to comment43, Unresolved link to comment45, Unresolved link to comment47, Unresolved link to comment49, Unresolved link to comment51, Unresolved link to comment53, Unresolved link to comment55, Unresolved link to comment57, Unresolved link to comment59, Unresolved link to comment60, Unresolved link to comment63, Unresolved link to comment64, Unresolved link to comment66, Unresolved link to comment69, Unresolved link to comment70, Unresolved link to comment73, Unresolved link to comment75, Unresolved link to comment77, Unresolved link to comment79, Unresolved link to comment81, Unresolved link to comment82, Unresolved link to comment84, Unresolved link to comment87, Unresolved link to comment89, Unresolved link to comment90, Unresolved link to comment92, Unresolved link to comment94, Unresolved link to comment97, Unresolved link to comment98, Unresolved link to comments100, Unresolved link to comments103, Unresolved link to comments104, Unresolved link to comments107, Unresolved link to comments109, Unresolved link to comments110, Unresolved link to comments113, Unresolved link to comments114, Unresolved link to comments116, Unresolved link to comments119, Unresolved link to comments96, Unresolved link to comments99, Unresolved link to contractinformation1, Unresolved link to description28, Unresolved link to description31, Unresolved link to description33, Unresolved link to description35, Unresolved link to description36, Unresolved link to description39, Unresolved link to description40, Unresolved link to description42, Unresolved link to description47, Unresolved link to description48, Unresolved link to description52, Description, Unresolved link to descriptiontype1, Unresolved link to diagram, Unresolved link to offerdescription, Paragraph, Unresolved link to programdescription, Unresolved link to programrestriction, Unresolved link to remark22SpecialRequest, SupplementalData, TaxDescription,