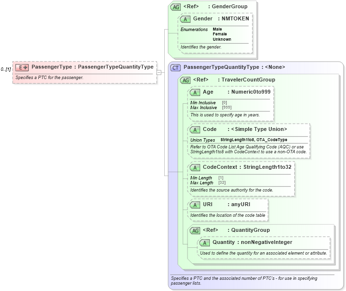
Definition Type: Element
Name: PassengerType
Namespace: http://www.opentravel.org/OTA/2003/05
Type: PassengerTypeQuantityType
Containing Schema: OTA_AirCheckIn.xsd
MinOccurs 0
MaxOccurs (1)
Abstract
Documentation:
Specifies a PTC for the passenger.
Collapse XSD Schema Diagram:
Drilldown into Quantity in schema ota_commontypes_xsd1 Drilldown into QuantityGroup in schema ota_commontypes_xsd1 Drilldown into URI in schema ota_commontypes_xsd1 Drilldown into CodeContext in schema ota_commontypes_xsd1 Drilldown into Code in schema ota_commontypes_xsd1 Drilldown into Age in schema ota_commontypes_xsd1 Drilldown into TravelerCountGroup in schema ota_commontypes_xsd1 Drilldown into PassengerTypeQuantityType in schema ota_aircommontypes_xsd Drilldown into Gender in schema ota_commontypes_xsd1 Drilldown into GenderGroup in schema ota_commontypes_xsd1XSD Diagram of PassengerType in schema ota_aircheckin_xsd (Open Travel (OTA))
Collapse XSD Schema Code:
<xs:element name="PassengerType" minOccurs="0">
    <xs:annotation>
        <xs:documentation xml:lang="en">Specifies a PTC for the passenger.</xs:documentation>
    </xs:annotation>
    <xs:complexType>
        <xs:complexContent>
            <xs:extension base="PassengerTypeQuantityType">
                <xs:attributeGroup ref="GenderGroup">
                    <xs:annotation>
                        <xs:documentation xml:lang="en">Identifies the gender of the passenger.</xs:documentation>
                    </xs:annotation>
                </xs:attributeGroup>
            </xs:extension>
        </xs:complexContent>
    </xs:complexType>
</xs:element>
Collapse Child Attributes:
Name Type Default Value Use
Age Age Optional
Code Code Optional
CodeContext CodeContext Optional
URI URI Optional
Quantity Quantity Optional
Gender Gender Optional
Collapse Derivation Tree: