Definition Type: Element
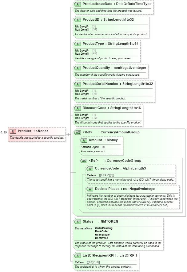
Name: Product
Containing Schema: OTA_CommonTypes.xsd
MinOccurs 0
MaxOccurs 99
Abstract
Documentation:
The details associated to a specific product.
Collapse XSD Schema Diagram:
Drilldown into ListOfRecipientRPH in schema ota_commontypes_xsd1 Drilldown into Status in schema ota_commontypes_xsd1 Drilldown into DecimalPlaces in schema ota_commontypes_xsd1 Drilldown into CurrencyCode in schema ota_commontypes_xsd1 Drilldown into CurrencyCodeGroup in schema ota_commontypes_xsd Drilldown into Amount in schema ota_commontypes_xsd1 Drilldown into CurrencyAmountGroup in schema ota_commontypes_xsd Drilldown into DiscountCode in schema ota_commontypes_xsd1 Drilldown into ProductSerialNumber in schema ota_commontypes_xsd1 Drilldown into ProductQuantity in schema ota_commontypes_xsd1 Drilldown into ProductType in schema ota_commontypes_xsd1 Drilldown into ProductID in schema ota_commontypes_xsd1 Drilldown into ProductIssueDate in schema ota_commontypes_xsd1XSD Diagram of Product in schema ota_commontypes_xsd1 (Open Travel (OTA))
Collapse XSD Schema Code:
<xs:element name="Product" minOccurs="0" maxOccurs="99">
    <xs:annotation>
        <xs:documentation xml:lang="en">The details associated to a specific product.</xs:documentation>
    </xs:annotation>
    <xs:complexType>
        <xs:attribute name="ProductIssueDate" type="DateOrDateTimeType" use="optional">
            <xs:annotation>
                <xs:documentation xml:lang="en">The date or date and time that the product was issued.</xs:documentation>
            </xs:annotation>
        </xs:attribute>
        <xs:attribute name="ProductID" type="StringLength1to32" use="optional">
            <xs:annotation>
                <xs:documentation xml:lang="en">An identification number associated to the specific product.</xs:documentation>
            </xs:annotation>
        </xs:attribute>
        <xs:attribute name="ProductType" type="StringLength1to64" use="optional">
            <xs:annotation>
                <xs:documentation xml:lang="en">Identifies the type of product being purchased.</xs:documentation>
            </xs:annotation>
        </xs:attribute>
        <xs:attribute name="ProductQuantity" type="xs:nonNegativeInteger" use="optional">
            <xs:annotation>
                <xs:documentation xml:lang="en">The number of the specific product being purchased.</xs:documentation>
            </xs:annotation>
        </xs:attribute>
        <xs:attribute name="ProductSerialNumber" type="StringLength1to32" use="optional">
            <xs:annotation>
                <xs:documentation xml:lang="en">The serial number of the specific product.</xs:documentation>
            </xs:annotation>
        </xs:attribute>
        <xs:attribute name="DiscountCode" type="StringLength1to16" use="optional">
            <xs:annotation>
                <xs:documentation xml:lang="en">The discount code that applies to the specific product.</xs:documentation>
            </xs:annotation>
        </xs:attribute>
        <xs:attributeGroup ref="CurrencyAmountGroup">
            <xs:annotation>
                <xs:documentation xml:lang="en">The amount related to the specific item (e.g., if the item being purchased is a gift certificate, and only one item is being purchased the full amount is applied to the gift certificate).</xs:documentation>
            </xs:annotation>
        </xs:attributeGroup>
        <xs:attribute name="Status" use="optional">
            <xs:annotation>
                <xs:documentation xml:lang="en">The status of the product.  This attribute would primarily be used in the response message to identify the status of the item being purchased.</xs:documentation>
            </xs:annotation>
            <xs:simpleType>
                <xs:restriction base="xs:NMTOKEN">
                    <xs:enumeration value="OrderPending">
                        <xs:annotation>
                            <xs:documentation xml:lang="en">The order has been submitted, but has not yet been confirmed.</xs:documentation>
                        </xs:annotation>
                    </xs:enumeration>
                    <xs:enumeration value="BackOrder">
                        <xs:annotation>
                            <xs:documentation xml:lang="en">The product being purchased is on back order.</xs:documentation>
                        </xs:annotation>
                    </xs:enumeration>
                    <xs:enumeration value="Unavailable">
                        <xs:annotation>
                            <xs:documentation xml:lang="en">The product being purchased is unavailable.</xs:documentation>
                        </xs:annotation>
                    </xs:enumeration>
                    <xs:enumeration value="Confirmed">
                        <xs:annotation>
                            <xs:documentation xml:lang="en">The order has been confirmed.</xs:documentation>
                        </xs:annotation>
                    </xs:enumeration>
                </xs:restriction>
            </xs:simpleType>
        </xs:attribute>
        <xs:attribute name="ListOfRecipientRPH" type="ListOfRPH" use="optional">
            <xs:annotation>
                <xs:documentation xml:lang="en">The recipient(s) to whom the product pertains.</xs:documentation>
            </xs:annotation>
        </xs:attribute>
    </xs:complexType>
</xs:element>
Collapse Child Attributes:
Name Type Default Value Use
ProductIssueDate ProductIssueDate Optional
ProductID ProductID Optional
ProductType ProductType Optional
ProductQuantity ProductQuantity Optional
ProductSerialNumber ProductSerialNumber Optional
DiscountCode DiscountCode Optional
Amount Amount Optional
CurrencyCode CurrencyCode Optional
DecimalPlaces DecimalPlaces Optional
Status Status Optional
ListOfRecipientRPH ListOfRecipientRPH Optional