Definition Type: Element
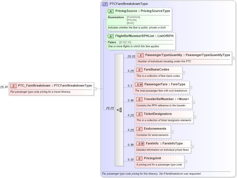
Name: PTC_FareBreakdown
Type: [Unresolved]: PTCFareBreakdownType:
Containing Schema: OTA_AirCommonTypes.xsd
MinOccurs (1)
MaxOccurs 20
Abstract
Documentation:
Per passenger type code pricing for a travel itinerary.
Collapse XSD Schema Diagram:
Drilldown into PricingUnit in schema ota_aircommontypes_xsd1 Drilldown into FareInfo in schema ota_aircommontypes_xsd1 Drilldown into Endorsements in schema ota_aircommontypes_xsd1 Drilldown into TicketDesignators in schema ota_aircommontypes_xsd1 Drilldown into TravelerRefNumber in schema ota_aircommontypes_xsd1 Drilldown into PassengerFare in schema ota_aircommontypes_xsd1 Drilldown into FareBasisCodes in schema ota_aircommontypes_xsd1 Drilldown into PassengerTypeQuantity in schema ota_aircommontypes_xsd1 Drilldown into FlightRefNumberRPHList in schema ota_aircommontypes_xsd Drilldown into PricingSource in schema ota_aircommontypes_xsd Drilldown into PTCFareBreakdownType in schema ota_aircommontypes_xsd1XSD Diagram of PTC_FareBreakdown in schema ota_aircommontypes_xsd1 (Open Travel (OTA))
Collapse XSD Schema Code:
<xs:element name="PTC_FareBreakdown" type="PTCFareBreakdownType" maxOccurs="20">
    <xs:annotation>
        <xs:documentation xml:lang="en"> Per passenger type code pricing for a travel itinerary. </xs:documentation>
    </xs:annotation>
</xs:element>