Definition Type: ComplexType
Name: RestaurantType
Containing Schema: OTA_CommonTypes.xsd
Abstract
Documentation:
Information associated with a specific restaurant.
Collapse XSD Schema Diagram:
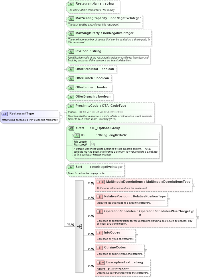
Drilldown into DescriptiveText in schema ota_commontypes_xsd Drilldown into CuisineCodes in schema ota_commontypes_xsd Drilldown into InfoCodes in schema ota_commontypes_xsd Drilldown into OperationSchedules in schema ota_commontypes_xsd Drilldown into RelativePosition in schema ota_commontypes_xsd Drilldown into MultimediaDescriptions in schema ota_commontypes_xsd Drilldown into Sort in schema ota_commontypes_xsd1 Drilldown into ID in schema ota_commontypes_xsd1 Drilldown into ID_OptionalGroup in schema ota_commontypes_xsd Drilldown into ProximityCode in schema ota_commontypes_xsd1 Drilldown into OfferBrunch in schema ota_commontypes_xsd1 Drilldown into OfferDinner in schema ota_commontypes_xsd1 Drilldown into OfferLunch in schema ota_commontypes_xsd1 Drilldown into OfferBreakfast in schema ota_commontypes_xsd1 Drilldown into InvCode in schema ota_commontypes_xsd1 Drilldown into MaxSingleParty in schema ota_commontypes_xsd1 Drilldown into MaxSeatingCapacity in schema ota_commontypes_xsd1 Drilldown into RestaurantName in schema ota_commontypes_xsd1XSD Diagram of RestaurantType in schema ota_commontypes_xsd1 (Open Travel (OTA))
Collapse XSD Schema Code:
<xs:complexType name="RestaurantType">
    <xs:annotation>
        <xs:documentation xml:lang="en">Information associated with a specific restaurant.</xs:documentation>
    </xs:annotation>
    <xs:sequence>
        <xs:element name="MultimediaDescriptions" minOccurs="0">
            <xs:annotation>
                <xs:documentation xml:lang="en">Multimedia information about the restaurant.</xs:documentation>
            </xs:annotation>
            <xs:complexType>
                <xs:complexContent>
                    <xs:extension base="MultimediaDescriptionsType">
                        <xs:attribute name="Attire" type="StringLength1to64" use="optional">
                            <xs:annotation>
                                <xs:documentation xml:lang="en">Used to pass restaurant attire information.</xs:documentation>
                            </xs:annotation>
                        </xs:attribute>
                    </xs:extension>
                </xs:complexContent>
            </xs:complexType>
        </xs:element>
        <xs:element name="RelativePosition" type="RelativePositionType" minOccurs="0">
            <xs:annotation>
                <xs:documentation xml:lang="en">Indicates the directions to a specific restaurant.</xs:documentation>
            </xs:annotation>
        </xs:element>
        <xs:element name="OperationSchedules" type="OperationSchedulesPlusChargeType" minOccurs="0">
            <xs:annotation>
                <xs:documentation xml:lang="en">Collection of operating times for the restaurant including detail such as season, day of week, or a combination.</xs:documentation>
            </xs:annotation>
        </xs:element>
        <xs:element name="InfoCodes" minOccurs="0">
            <xs:annotation>
                <xs:documentation xml:lang="en">Collection of types of restaurant.</xs:documentation>
            </xs:annotation>
            <xs:complexType>
                <xs:sequence>
                    <xs:element name="InfoCode" maxOccurs="unbounded">
                        <xs:annotation>
                            <xs:documentation xml:lang="en">Indicates the generic type of restaurant such as fast food, cafe, fine dining, etc.</xs:documentation>
                        </xs:annotation>
                        <xs:complexType>
                            <xs:attribute name="Name" use="optional">
                                <xs:annotation>
                                    <xs:documentation xml:lang="en">This name refers to an OTA Code List table (e.g. RestaurantCategoryCode/InfoCode). The actual code is passed in the Code attribute.</xs:documentation>
                                </xs:annotation>
                                <xs:simpleType>
                                    <xs:restriction base="StringLength1to32">
                                        <xs:enumeration value="SrvcInfo">
                                            <xs:annotation>
                                                <xs:documentation xml:lang="en">Refer to OTA Code List Restaurant Srvc Info (RSI).</xs:documentation>
                                            </xs:annotation>
                                        </xs:enumeration>
                                        <xs:enumeration value="Beverage">
                                            <xs:annotation>
                                                <xs:documentation xml:lang="en">This uses OTA Code Table Beverage Code.</xs:documentation>
                                            </xs:annotation>
                                        </xs:enumeration>
                                        <xs:enumeration value="AvailableMealCategory">
                                            <xs:annotation>
                                                <xs:documentation xml:lang="en">This uses OTA Code Table Available Meal Category Codes.</xs:documentation>
                                            </xs:annotation>
                                        </xs:enumeration>
                                        <xs:enumeration value="RestaurantCategory">
                                            <xs:annotation>
                                                <xs:documentation xml:lang="en">This uses OTA Code Table RestaurantCategoryCode.</xs:documentation>
                                            </xs:annotation>
                                        </xs:enumeration>
                                        <xs:enumeration value="RestaurantPolicy">
                                            <xs:annotation>
                                                <xs:documentation xml:lang="en">This uses OTA Code Table Restaurant Policy Code.</xs:documentation>
                                            </xs:annotation>
                                        </xs:enumeration>
                                    </xs:restriction>
                                </xs:simpleType>
                            </xs:attribute>
                            <xs:attribute name="Code" type="OTA_CodeType" use="optional">
                                <xs:annotation>
                                    <xs:documentation xml:lang="en">Refer to OTA Code List Restaurant Category (RES).</xs:documentation>
                                </xs:annotation>
                            </xs:attribute>
                            <xs:attributeGroup ref="CodeInfoGroup">
                                <xs:annotation>
                                    <xs:documentation xml:lang="en">May be used to give further detail on the code or to remove an obsolete item.</xs:documentation>
                                </xs:annotation>
                            </xs:attributeGroup>
                        </xs:complexType>
                    </xs:element>
                </xs:sequence>
            </xs:complexType>
        </xs:element>
        <xs:element name="CuisineCodes" minOccurs="0">
            <xs:annotation>
                <xs:documentation xml:lang="en">Collection of cuisine types of restaurant.</xs:documentation>
            </xs:annotation>
            <xs:complexType>
                <xs:sequence>
                    <xs:element name="CuisineCode" maxOccurs="unbounded">
                        <xs:annotation>
                            <xs:documentation xml:lang="en">The code for the type of cuisine served at the restaurant.</xs:documentation>
                        </xs:annotation>
                        <xs:complexType>
                            <xs:attribute name="Code" type="OTA_CodeType" use="optional">
                                <xs:annotation>
                                    <xs:documentation xml:lang="en">Refer to OTA Code List Main Cuisine Code (CUI).</xs:documentation>
                                </xs:annotation>
                            </xs:attribute>
                            <xs:attributeGroup ref="CodeInfoGroup">
                                <xs:annotation>
                                    <xs:documentation xml:lang="en">May be used to give further detail on the code or to remove an obsolete item.</xs:documentation>
                                </xs:annotation>
                            </xs:attributeGroup>
                            <xs:attribute name="IsMain" type="xs:boolean" use="optional">
                                <xs:annotation>
                                    <xs:documentation xml:lang="en">Indicates whether this cuisine code is the main cuisine offered by restaurant.</xs:documentation>
                                </xs:annotation>
                            </xs:attribute>
                            <xs:attribute name="ExistsCode" type="OTA_CodeType" use="optional">
                                <xs:annotation>
                                    <xs:documentation xml:lang="en">This attribute is used to explicitly define whether the Code applies. Refer to OTA Code list Option Type Code (OTC). This is used in conjunction with Code.</xs:documentation>
                                </xs:annotation>
                            </xs:attribute>
                        </xs:complexType>
                    </xs:element>
                </xs:sequence>
            </xs:complexType>
        </xs:element>
        <xs:element name="DescriptiveText" minOccurs="0">
            <xs:annotation>
                <xs:documentation xml:lang="en">Descriptive text that describes the restaurant.</xs:documentation>
            </xs:annotation>
            <xs:simpleType>
                <xs:restriction base="xs:string">
                    <xs:pattern value="[A-Za-z0-9]{1,500}" />
                </xs:restriction>
            </xs:simpleType>
        </xs:element>
    </xs:sequence>
    <xs:attribute name="RestaurantName" type="xs:string" use="optional">
        <xs:annotation>
            <xs:documentation xml:lang="en">The name of the restaurant at the facility. </xs:documentation>
        </xs:annotation>
    </xs:attribute>
    <xs:attribute name="MaxSeatingCapacity" type="xs:nonNegativeInteger" use="optional">
        <xs:annotation>
            <xs:documentation xml:lang="en">The total seating capacity for this restaurant. </xs:documentation>
        </xs:annotation>
    </xs:attribute>
    <xs:attribute name="MaxSingleParty" type="xs:nonNegativeInteger" use="optional">
        <xs:annotation>
            <xs:documentation xml:lang="en">The maximum number of people that can be seated as a single party in this restaurant. </xs:documentation>
        </xs:annotation>
    </xs:attribute>
    <xs:attribute name="InvCode" type="xs:string" use="optional">
        <xs:annotation>
            <xs:documentation xml:lang="en">Identification code of the restaurant service or facility for inventory and booking purposes if the service is an inventoriable item.</xs:documentation>
        </xs:annotation>
    </xs:attribute>
    <xs:attribute name="OfferBreakfast" type="xs:boolean" use="optional" />
    <xs:attribute name="OfferLunch" type="xs:boolean" use="optional" />
    <xs:attribute name="OfferDinner" type="xs:boolean" use="optional" />
    <xs:attribute name="OfferBrunch" type="xs:boolean" use="optional" />
    <xs:attribute name="ProximityCode" type="OTA_CodeType" use="optional">
        <xs:annotation>
            <xs:documentation xml:lang="en">Denotes whether a service is onsite, offsite or information is not available. Refer to OTA Code Table Proximity (PRX).</xs:documentation>
        </xs:annotation>
    </xs:attribute>
    <xs:attributeGroup ref="ID_OptionalGroup">
        <xs:annotation>
            <xs:documentation xml:lang="en">This may be used to uniquely identify the restaurant.</xs:documentation>
        </xs:annotation>
    </xs:attributeGroup>
    <xs:attribute name="Sort" type="xs:nonNegativeInteger" use="optional">
        <xs:annotation>
            <xs:documentation xml:lang="en">Used to define the display order.</xs:documentation>
        </xs:annotation>
    </xs:attribute>
</xs:complexType>
Collapse Child Elements:
Name Type Min Occurs Max Occurs
MultimediaDescriptions MultimediaDescriptions 0 (1)
RelativePosition RelativePosition 0 (1)
OperationSchedules OperationSchedules 0 (1)
InfoCodes InfoCodes 0 (1)
CuisineCodes CuisineCodes 0 (1)
DescriptiveText DescriptiveText 0 (1)
Collapse Child Attributes:
Name Type Default Value Use
RestaurantName RestaurantName Optional
MaxSeatingCapacity MaxSeatingCapacity Optional
MaxSingleParty MaxSingleParty Optional
InvCode InvCode Optional
OfferBreakfast OfferBreakfast Optional
OfferLunch OfferLunch Optional
OfferDinner OfferDinner Optional
OfferBrunch OfferBrunch Optional
ProximityCode ProximityCode Optional
ID ID Optional
Sort Sort Optional
Collapse Derivation Tree:
  • RestaurantType
    • Unresolved link to diningroom1
    • Unresolved link to diningroom2
    • Unresolved link to restaurant1
Collapse References:
Unresolved link to diningroom1, Unresolved link to diningroom2, Unresolved link to restaurant1