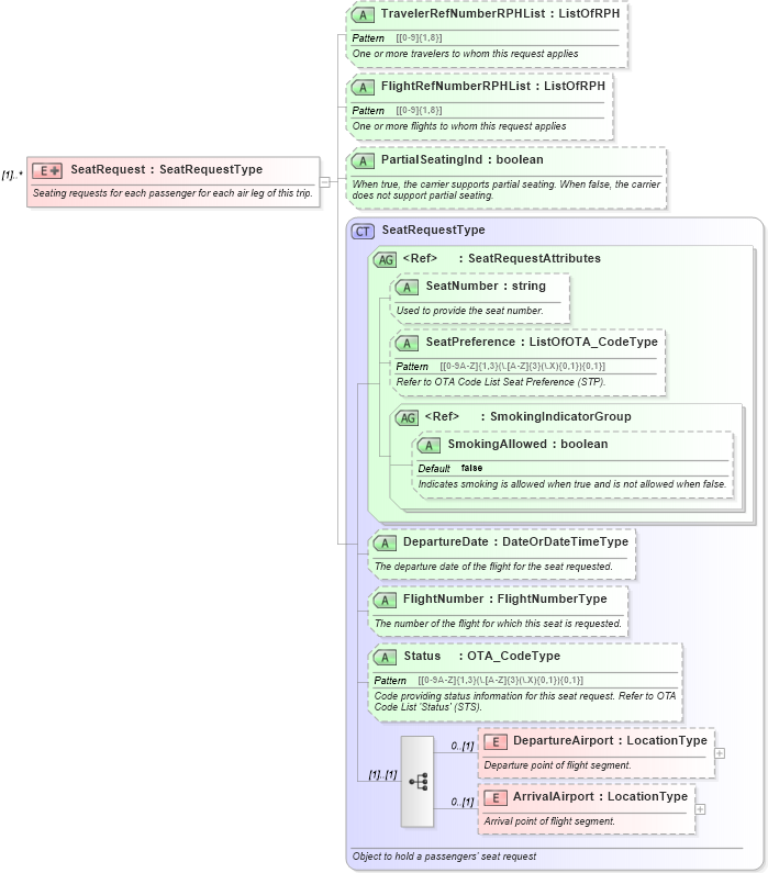
Definition Type: Element
Name: SeatRequest
Type: [Unresolved]: SeatRequestType:
Containing Schema: OTA_AirCommonTypes.xsd
MinOccurs (1)
MaxOccurs unbounded
Abstract
Documentation:
Seating requests for each passenger for each air leg of this trip.
Collapse XSD Schema Diagram:
Drilldown into ArrivalAirport in schema ota_aircommontypes_xsd1 Drilldown into DepartureAirport in schema ota_aircommontypes_xsd1 Drilldown into Status in schema ota_aircommontypes_xsd Drilldown into FlightNumber in schema ota_aircommontypes_xsd Drilldown into DepartureDate in schema ota_aircommontypes_xsd Drilldown into SmokingAllowed in schema ota_commontypes_xsd1 Drilldown into SmokingIndicatorGroup in schema ota_commontypes_xsd Drilldown into SeatPreference in schema ota_commontypes_xsd1 Drilldown into SeatNumber in schema ota_commontypes_xsd1 Drilldown into SeatRequestAttributes in schema ota_commontypes_xsd Drilldown into SeatRequestType in schema ota_aircommontypes_xsd1 Drilldown into PartialSeatingInd in schema ota_aircommontypes_xsd Drilldown into FlightRefNumberRPHList in schema ota_aircommontypes_xsd Drilldown into TravelerRefNumberRPHList in schema ota_aircommontypes_xsdXSD Diagram of SeatRequest in schema ota_aircommontypes_xsd1 (Open Travel (OTA))
Collapse XSD Schema Code:
<xs:element name="SeatRequest" maxOccurs="unbounded">
    <xs:annotation>
        <xs:documentation xml:lang="en">Seating requests for each passenger for each air leg of this trip.</xs:documentation>
    </xs:annotation>
    <xs:complexType>
        <xs:annotation>
            <xs:documentation xml:lang="en"> AWG to revisit.</xs:documentation>
        </xs:annotation>
        <xs:complexContent>
            <xs:extension base="SeatRequestType">
                <xs:attribute name="TravelerRefNumberRPHList" type="ListOfRPH" use="optional">
                    <xs:annotation>
                        <xs:documentation xml:lang="en">One or more travelers to whom this request applies</xs:documentation>
                    </xs:annotation>
                </xs:attribute>
                <xs:attribute name="FlightRefNumberRPHList" type="ListOfRPH" use="optional">
                    <xs:annotation>
                        <xs:documentation xml:lang="en">One or more flights to whom this request applies</xs:documentation>
                    </xs:annotation>
                </xs:attribute>
                <xs:attribute name="PartialSeatingInd" type="xs:boolean" use="optional">
                    <xs:annotation>
                        <xs:documentation xml:lang="en">When true, the carrier supports partial seating. When false, the carrier does not support partial seating.</xs:documentation>
                    </xs:annotation>
                </xs:attribute>
            </xs:extension>
        </xs:complexContent>
    </xs:complexType>
</xs:element>
Collapse Child Attributes:
Name Type Default Value Use
TravelerRefNumberRPHList TravelerRefNumberRPHList Optional
FlightRefNumberRPHList FlightRefNumberRPHList Optional
PartialSeatingInd PartialSeatingInd Optional