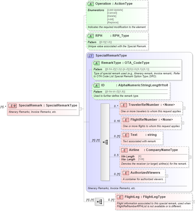
Definition Type: Element
Name: SpecialRemark
Type: SpecialRemarkType
Containing Schema: OTA_AirCommonTypes.xsd
MinOccurs (1)
MaxOccurs unbounded
Abstract
Documentation:
Itinerary Remarks, Invoice Remarks, etc.
Collapse XSD Schema Diagram:
Drilldown into AuthorizedViewers in schema ota_aircommontypes_xsd1 Drilldown into Airline in schema ota_aircommontypes_xsd1 Drilldown into Text in schema ota_aircommontypes_xsd1 Drilldown into FlightRefNumber in schema ota_aircommontypes_xsd1 Drilldown into TravelerRefNumber in schema ota_aircommontypes_xsd1 Drilldown into ID in schema ota_aircommontypes_xsd Drilldown into RemarkType in schema ota_aircommontypes_xsd Drilldown into SpecialRemarkType in schema ota_aircommontypes_xsd1 Drilldown into RPH in schema ota_aircommontypes_xsd Drilldown into Operation in schema ota_aircommontypes_xsdXSD Diagram of SpecialRemark in schema ota_aircommontypes_xsd (Open Travel (OTA))
Collapse XSD Schema Code:
<xs:element name="SpecialRemark" maxOccurs="unbounded">
    <xs:annotation>
        <xs:documentation xml:lang="en">Itinerary Remarks, Invoice Remarks, etc.</xs:documentation>
    </xs:annotation>
    <xs:complexType>
        <xs:complexContent>
            <xs:extension base="SpecialRemarkType">
                <xs:sequence>
                    <xs:element name="FlightLeg" type="FlightLegType" minOccurs="0">
                        <xs:annotation>
                            <xs:documentation xml:lang="en">Flight information associated to this special remark, used when FlightRefNumberRPHList is not available or is different.</xs:documentation>
                        </xs:annotation>
                    </xs:element>
                </xs:sequence>
                <xs:attribute name="Operation" type="ActionType" use="optional">
                    <xs:annotation>
                        <xs:documentation xml:lang="en">Indicates the required modification to the element.</xs:documentation>
                    </xs:annotation>
                </xs:attribute>
                <xs:attribute name="RPH" type="RPH_Type" use="optional">
                    <xs:annotation>
                        <xs:documentation xml:lang="en">Unique value associated with the Special Remark.</xs:documentation>
                    </xs:annotation>
                </xs:attribute>
            </xs:extension>
        </xs:complexContent>
    </xs:complexType>
</xs:element>
Collapse Child Elements:
Name Type Min Occurs Max Occurs
TravelerRefNumber TravelerRefNumber 0 unbounded
FlightRefNumber FlightRefNumber 0 10
Text Text 0 (1)
Airline Airline 0 5
AuthorizedViewers AuthorizedViewers 0 (1)
FlightLeg FlightLeg 0 (1)
Collapse Child Attributes:
Name Type Default Value Use
RemarkType RemarkType Required
ID ID Optional
Operation Operation Optional
RPH RPH Optional
Collapse Derivation Tree: