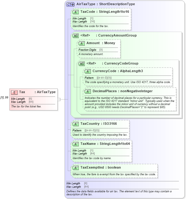
Definition Type: Element
Name: Tax
Type: AirTaxType
Containing Schema: OTA_AirCommonTypes.xsd
MinOccurs (1)
MaxOccurs 99
Abstract
Documentation:
The tax for the ticket fee.
Collapse XSD Schema Diagram:
Drilldown into TaxExemptInd in schema ota_aircommontypes_xsd Drilldown into TaxName in schema ota_aircommontypes_xsd Drilldown into TaxCountry in schema ota_aircommontypes_xsd Drilldown into DecimalPlaces in schema ota_commontypes_xsd1 Drilldown into CurrencyCode in schema ota_commontypes_xsd1 Drilldown into CurrencyCodeGroup in schema ota_commontypes_xsd Drilldown into Amount in schema ota_commontypes_xsd1 Drilldown into CurrencyAmountGroup in schema ota_commontypes_xsd Drilldown into TaxCode in schema ota_aircommontypes_xsd Drilldown into AirTaxType in schema ota_aircommontypes_xsd1XSD Diagram of Tax in schema ota_aircommontypes_xsd (Open Travel (OTA))
Collapse XSD Schema Code:
<xs:element name="Tax" type="AirTaxType" maxOccurs="99">
    <xs:annotation>
        <xs:documentation xml:lang="en">The tax for the ticket fee.</xs:documentation>
    </xs:annotation>
</xs:element>
Collapse Child Attributes:
Name Type Default Value Use
TaxCode TaxCode Optional
Amount Amount Optional
CurrencyCode CurrencyCode Optional
DecimalPlaces DecimalPlaces Optional
TaxCountry TaxCountry Optional
TaxName TaxName Optional
TaxExemptInd TaxExemptInd Optional
Collapse Derivation Tree:
  • Unresolved link to shortdescriptiontype