Definition Type: Element
Name: TicketDistribPref
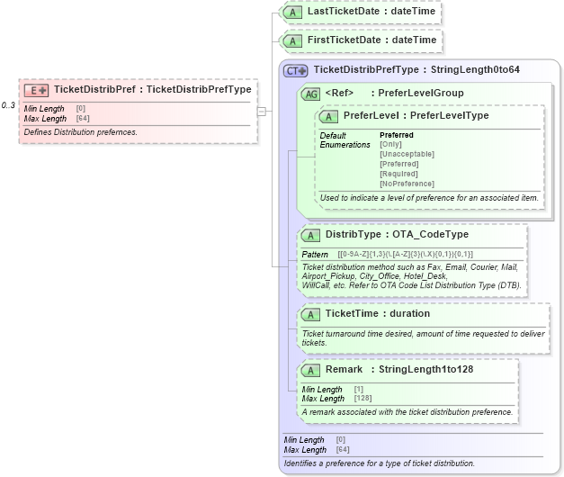
Type: [Unresolved]: TicketDistribPrefType:
Containing Schema: OTA_AirPreferences.xsd
MinOccurs 0
MaxOccurs 3
Abstract
Documentation:
Defines Distribution prefernces.
Collapse XSD Schema Diagram:
Drilldown into Remark in schema ota_commonprefs_xsd1 Drilldown into TicketTime in schema ota_commonprefs_xsd1 Drilldown into DistribType in schema ota_commonprefs_xsd1 Drilldown into PreferLevel in schema ota_commontypes_xsd1 Drilldown into PreferLevelGroup in schema ota_commontypes_xsd Drilldown into TicketDistribPrefType in schema ota_commonprefs_xsd Drilldown into FirstTicketDate in schema ota_airpreferences_xsd Drilldown into LastTicketDate in schema ota_airpreferences_xsdXSD Diagram of TicketDistribPref in schema ota_airpreferences_xsd1 (Open Travel (OTA))
Collapse XSD Schema Code:
<xs:element name="TicketDistribPref" minOccurs="0" maxOccurs="3">
    <xs:annotation>
        <xs:documentation xml:lang="en">Defines Distribution prefernces.</xs:documentation>
    </xs:annotation>
    <xs:complexType>
        <xs:simpleContent>
            <xs:extension base="TicketDistribPrefType">
                <xs:attribute name="LastTicketDate" type="xs:dateTime" use="optional" />
                <xs:attribute name="FirstTicketDate" type="xs:dateTime" use="optional" />
            </xs:extension>
        </xs:simpleContent>
    </xs:complexType>
</xs:element>
Collapse Child Attributes:
Name Type Default Value Use
LastTicketDate LastTicketDate Optional
FirstTicketDate FirstTicketDate Optional