Definition Type: Element
Name: BankAcct
Namespace: http://www.opentravel.org/OTM/finance/v3
Type: fin-0300:BankAcct
Containing Schema: Finance_3_0_0.xsd
Abstract
Collapse XSD Schema Diagram:
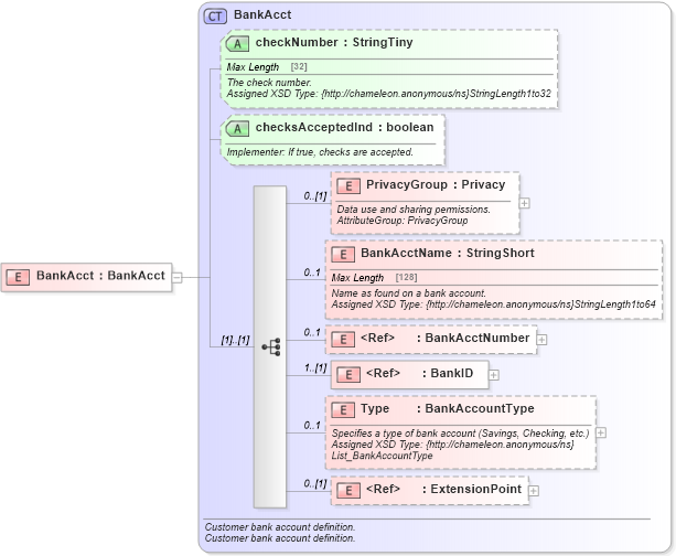
Drilldown into ExtensionPoint in schema otm_builtins_xsd Drilldown into Type in schema finance_3_0_0_xsd Drilldown into BankID in schema finance_3_0_0_xsd Drilldown into BankAcctNumber in schema finance_3_0_0_xsd Drilldown into BankAcctName in schema finance_3_0_0_xsd Drilldown into PrivacyGroup in schema finance_3_0_0_xsd Drilldown into checksAcceptedInd in schema finance_3_0_0_xsd Drilldown into checkNumber in schema finance_3_0_0_xsd Drilldown into BankAcct in schema finance_3_0_0_xsdXSD Diagram of BankAcct in schema finance_3_0_0_xsd (Open Travel (OTA))
Collapse XSD Schema Code:
<xsd:element name="BankAcct" type="fin-0300:BankAcct" />
Collapse Child Elements:
Name Type Min Occurs Max Occurs
PrivacyGroup fin-0300:PrivacyGroup 0 (1)
BankAcctName fin-0300:BankAcctName 0 1
BankAcctNumber fin-0300:BankAcctNumber 0 1
BankID fin-0300:BankID 1 (1)
Type fin-0300:Type 0 1
ExtensionPoint ota2:ExtensionPoint 0 (1)
Collapse Child Attributes:
Name Type Default Value Use
checkNumber fin-0300:checkNumber Optional
checksAcceptedInd fin-0300:checksAcceptedInd Optional
Collapse Derivation Tree: