Definition Type: Element
Name: CancelPenaltyDetail
Namespace: http://www.opentravel.org/OTM/order/v3
Type: order-0300:CancelPenalty_Detail
Containing Schema: Order_3_0_0.xsd
Abstract
Collapse XSD Schema Diagram:
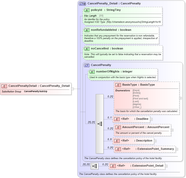
Drilldown into ExtensionPoint_Detail in schema otm_builtins_xsd Drilldown into ExtensionPoint_Summary in schema otm_builtins_xsd Drilldown into Description in schema common_4_0_0_xsd Drilldown into AmountPercent in schema order_3_0_0_xsd Drilldown into Deadline in schema order_3_0_0_xsd Drilldown into BasisType in schema order_3_0_0_xsd Drilldown into numberOfNights in schema order_3_0_0_xsd Drilldown into CancelPenalty in schema order_3_0_0_xsd Drilldown into noCancelInd in schema order_3_0_0_xsd Drilldown into nonRefundableInd in schema order_3_0_0_xsd Drilldown into policyId in schema order_3_0_0_xsd Drilldown into CancelPenalty_Detail in schema order_3_0_0_xsdXSD Diagram of CancelPenaltyDetail in schema order_3_0_0_xsd (Open Travel (OTA))
Collapse XSD Schema Code:
<xsd:element name="CancelPenaltyDetail" substitutionGroup="order-0300:CancelPenaltySubGrp" type="order-0300:CancelPenalty_Detail" />
Collapse Child Elements:
Name Type Min Occurs Max Occurs
BasisType order-0300:BasisType 0 (1)
Deadline order-0300:Deadline 0 1
AmountPercent order-0300:AmountPercent 0 (1)
Description ota2-0400:Description 0 9
ExtensionPoint_Summary ota2:ExtensionPoint_Summary 0 (1)
ExtensionPoint_Detail ota2:ExtensionPoint_Detail 0 (1)
Collapse Child Attributes:
Name Type Default Value Use
numberOfNights order-0300:numberOfNights Optional
policyId order-0300:policyId Optional
nonRefundableInd order-0300:nonRefundableInd Optional
noCancelInd order-0300:noCancelInd Optional
Collapse Derivation Tree:
Collapse References:
order-0300:CancelPenaltySubGrp