Definition Type: Element
Name: CustomerAgeBandDetail
Namespace: http://www.opentravel.org/OTM/product/Ground/v2
Type: pgt-0200:CustomerAgeBand_Detail
Containing Schema: Ground_2_0_0.xsd
Abstract
Collapse XSD Schema Diagram:
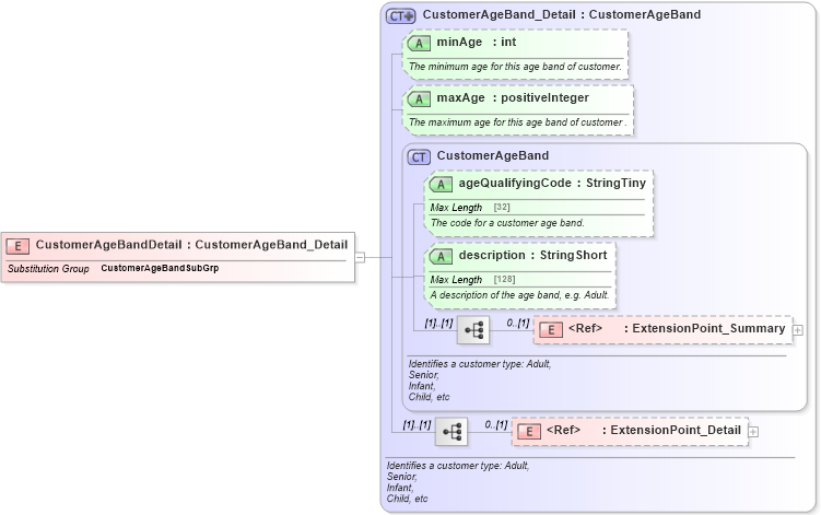
Drilldown into ExtensionPoint_Detail in schema otm_builtins_xsd Drilldown into ExtensionPoint_Summary in schema otm_builtins_xsd Drilldown into description in schema ground_2_0_0_xsd Drilldown into ageQualifyingCode in schema ground_2_0_0_xsd Drilldown into CustomerAgeBand in schema ground_2_0_0_xsd Drilldown into maxAge in schema ground_2_0_0_xsd Drilldown into minAge in schema ground_2_0_0_xsd Drilldown into CustomerAgeBand_Detail in schema ground_2_0_0_xsdXSD Diagram of CustomerAgeBandDetail in schema ground_2_0_0_xsd (Open Travel (OTA))
Collapse XSD Schema Code:
<xsd:element name="CustomerAgeBandDetail" substitutionGroup="pgt-0200:CustomerAgeBandSubGrp" type="pgt-0200:CustomerAgeBand_Detail" />
Collapse Child Elements:
Name Type Min Occurs Max Occurs
ExtensionPoint_Summary ota2:ExtensionPoint_Summary 0 (1)
ExtensionPoint_Detail ota2:ExtensionPoint_Detail 0 (1)
Collapse Child Attributes:
Name Type Default Value Use
ageQualifyingCode pgt-0200:ageQualifyingCode Optional
description pgt-0200:description Optional
minAge pgt-0200:minAge Optional
maxAge pgt-0200:maxAge Optional
Collapse Derivation Tree:
Collapse References:
pgt-0200:CustomerAgeBandSubGrp