Definition Type: ComplexType
Name: FormOfPayment_LoyaltyRedemption
Namespace: http://www.opentravel.org/OTM/finance/v3
Type: fin-0300:FormOfPayment
Containing Schema: Finance_3_0_0.xsd
Abstract
Documentation:
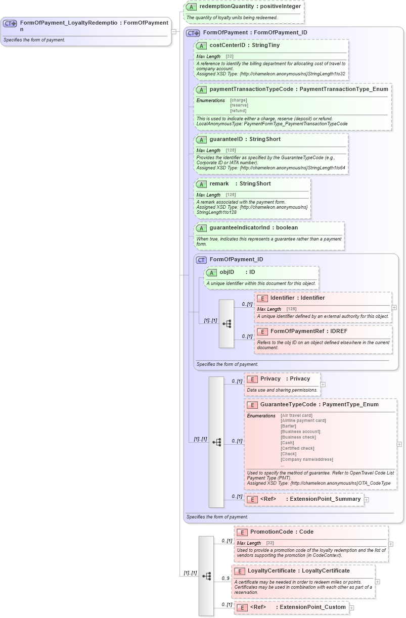
Specifies the form of payment.
Collapse XSD Schema Diagram:
Drilldown into ExtensionPoint_Custom in schema otm_builtins_xsd Drilldown into LoyaltyCertificate in schema finance_3_0_0_xsd Drilldown into PromotionCode in schema finance_3_0_0_xsd Drilldown into ExtensionPoint_Summary in schema otm_builtins_xsd Drilldown into GuaranteeTypeCode in schema finance_3_0_0_xsd Drilldown into Privacy in schema finance_3_0_0_xsd Drilldown into FormOfPaymentRef in schema finance_3_0_0_xsd Drilldown into Identifier in schema finance_3_0_0_xsd Drilldown into objID in schema finance_3_0_0_xsd Drilldown into FormOfPayment_ID in schema finance_3_0_0_xsd Drilldown into guaranteeIndicatorInd in schema finance_3_0_0_xsd Drilldown into remark in schema finance_3_0_0_xsd Drilldown into guaranteeID in schema finance_3_0_0_xsd Drilldown into paymentTransactionTypeCode in schema finance_3_0_0_xsd Drilldown into costCenterID in schema finance_3_0_0_xsd Drilldown into FormOfPayment in schema finance_3_0_0_xsd Drilldown into redemptionQuantity in schema finance_3_0_0_xsdXSD Diagram of FormOfPayment_LoyaltyRedemption in schema finance_3_0_0_xsd (Open Travel (OTA))
Collapse XSD Schema Code:
<xsd:complexType name="FormOfPayment_LoyaltyRedemption">
    <xsd:annotation>
        <xsd:documentation source="Description">Specifies the form of payment.</xsd:documentation>
        <xsd:appinfo>
            <otm:OTA2Entity type="BusinessObject" xmlns:otm="http://www.OpenTravel.org/ns/OTA2/AppInfo_v01_00">FormOfPayment</otm:OTA2Entity>
        </xsd:appinfo>
    </xsd:annotation>
    <xsd:complexContent>
        <xsd:extension base="fin-0300:FormOfPayment">
            <xsd:sequence>
                <xsd:element minOccurs="0" name="PromotionCode" type="ota2-0400:Code">
                    <xsd:annotation>
                        <xsd:documentation source="Description">Used to provide a promotion code of the loyalty redemption and the list of vendors supporting the promotion (in CodeContext).</xsd:documentation>
                    </xsd:annotation>
                </xsd:element>
                <xsd:element maxOccurs="9" minOccurs="0" name="LoyaltyCertificate" type="fin-0300:LoyaltyCertificate">
                    <xsd:annotation>
                        <xsd:documentation source="Description">A certificate may be needed in order to redeem miles or points. Certificates may be used in combination with each other as part of a reservation.</xsd:documentation>
                    </xsd:annotation>
                </xsd:element>
                <xsd:element minOccurs="0" ref="ota2:ExtensionPoint_Custom" />
            </xsd:sequence>
            <xsd:attribute name="redemptionQuantity" type="xsd:positiveInteger" use="optional">
                <xsd:annotation>
                    <xsd:documentation source="Description">The quantity of loyalty units being redeemed.</xsd:documentation>
                    <xsd:appinfo>
                        <otm:Example context="fin" xmlns:otm="http://www.OpenTravel.org/ns/OTA2/AppInfo_v01_00">1000</otm:Example>
                    </xsd:appinfo>
                </xsd:annotation>
            </xsd:attribute>
        </xsd:extension>
    </xsd:complexContent>
</xsd:complexType>
Collapse Child Elements:
Name Type Min Occurs Max Occurs
Identifier fin-0300:Identifier 0 (1)
FormOfPaymentRef fin-0300:FormOfPaymentRef 0 (1)
Privacy fin-0300:Privacy 0 (1)
GuaranteeTypeCode fin-0300:GuaranteeTypeCode 0 (1)
ExtensionPoint_Summary ota2:ExtensionPoint_Summary 0 (1)
PromotionCode fin-0300:PromotionCode 0 (1)
LoyaltyCertificate fin-0300:LoyaltyCertificate 0 9
ExtensionPoint_Custom ota2:ExtensionPoint_Custom 0 (1)
Collapse Child Attributes:
Name Type Default Value Use
objID fin-0300:objID Optional
costCenterID fin-0300:costCenterID Optional
paymentTransactionTypeCode fin-0300:paymentTransactionTypeCode Optional
guaranteeID fin-0300:guaranteeID Optional
remark fin-0300:remark Optional
guaranteeIndicatorInd fin-0300:guaranteeIndicatorInd Optional
redemptionQuantity fin-0300:redemptionQuantity Optional
Collapse Derivation Tree:
Collapse References:
fin-0300:FormOfPaymentLoyaltyRedemption