Definition Type: ComplexType
Name: HotelDetails
Namespace: http://www.opentravel.org/OTM/organization/hospitality/v3
Containing Schema: OrganizationHospitality_3_0_0.xsd
Abstract
Documentation:
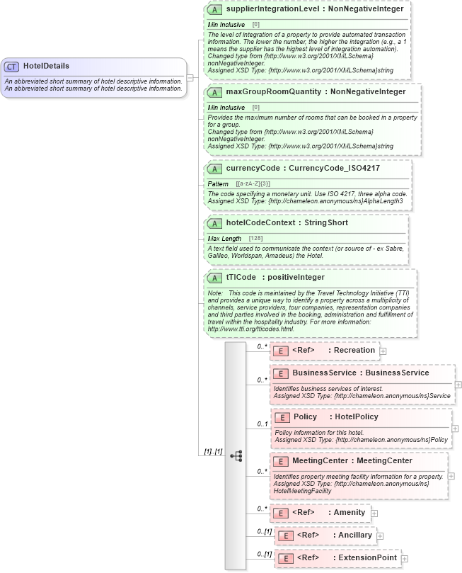
An abbreviated short summary of hotel descriptive information. An abbreviated short summary of hotel descriptive information.
Collapse XSD Schema Diagram:
Drilldown into ExtensionPoint in schema otm_builtins_xsd Drilldown into Ancillary in schema common_4_0_0_xsd Drilldown into Amenity in schema common_4_0_0_xsd Drilldown into MeetingCenter in schema organizationhospitality_3_0_0_xsd Drilldown into Policy in schema organizationhospitality_3_0_0_xsd Drilldown into BusinessService in schema organizationhospitality_3_0_0_xsd Drilldown into Recreation in schema organizationhospitality_3_0_0_xsd Drilldown into tTICode in schema organizationhospitality_3_0_0_xsd Drilldown into hotelCodeContext in schema organizationhospitality_3_0_0_xsd Drilldown into currencyCode in schema organizationhospitality_3_0_0_xsd Drilldown into maxGroupRoomQuantity in schema organizationhospitality_3_0_0_xsd Drilldown into supplierIntegrationLevel in schema organizationhospitality_3_0_0_xsdXSD Diagram of HotelDetails in schema organizationhospitality_3_0_0_xsd (Open Travel (OTA))
Collapse XSD Schema Code:
<xsd:complexType name="HotelDetails">
    <xsd:annotation>
        <xsd:documentation source="Description">An abbreviated short summary of hotel descriptive information.</xsd:documentation>
        <xsd:documentation source="Description">An abbreviated short summary of hotel descriptive information.</xsd:documentation>
        <xsd:appinfo>
            <otm:OTA2Entity type="CoreObject" xmlns:otm="http://www.OpenTravel.org/ns/OTA2/AppInfo_v01_00">HotelDetails</otm:OTA2Entity>
        </xsd:appinfo>
    </xsd:annotation>
    <xsd:sequence>
        <xsd:element maxOccurs="unbounded" minOccurs="0" ref="orghs-0300:Recreation">
            <xsd:annotation>
                <xsd:documentation source="Description">Identifies recreation facilities or amenities of interest.</xsd:documentation>
                <xsd:documentation source="Implementer">Assigned XSD Type: {http://chameleon.anonymous/ns}Recreation</xsd:documentation>
            </xsd:annotation>
        </xsd:element>
        <xsd:element maxOccurs="unbounded" minOccurs="0" name="BusinessService" type="org-0300:BusinessService">
            <xsd:annotation>
                <xsd:documentation source="Description">Identifies business services of interest.</xsd:documentation>
                <xsd:documentation source="Implementer">Assigned XSD Type: {http://chameleon.anonymous/ns}Service</xsd:documentation>
            </xsd:annotation>
        </xsd:element>
        <xsd:element maxOccurs="1" minOccurs="0" name="Policy" type="orghs-0300:HotelPolicy">
            <xsd:annotation>
                <xsd:documentation source="Description">Policy information for this hotel.</xsd:documentation>
                <xsd:documentation source="Implementer">Assigned XSD Type: {http://chameleon.anonymous/ns}Policy</xsd:documentation>
            </xsd:annotation>
        </xsd:element>
        <xsd:element maxOccurs="unbounded" minOccurs="0" name="MeetingCenter" type="org-0300:MeetingCenter">
            <xsd:annotation>
                <xsd:documentation source="Description">Identifies property meeting facility information for a property.</xsd:documentation>
                <xsd:documentation source="Implementer">Assigned XSD Type: {http://chameleon.anonymous/ns}HotelMeetingFacility</xsd:documentation>
            </xsd:annotation>
        </xsd:element>
        <xsd:element maxOccurs="unbounded" minOccurs="0" ref="ota2-0400:Amenity">
            <xsd:annotation>
                <xsd:documentation source="Description">Property-level amenities (pool, etc) for searching.</xsd:documentation>
                <xsd:documentation source="Implementer">Assigned XSD Type: {http://chameleon.anonymous/ns}HotelAmenity</xsd:documentation>
            </xsd:annotation>
        </xsd:element>
        <xsd:element minOccurs="0" ref="ota2-0400:Ancillary">
            <xsd:annotation>
                <xsd:documentation source="Description">Property level ancillaries that have a cost associated with them.</xsd:documentation>
            </xsd:annotation>
        </xsd:element>
        <xsd:element minOccurs="0" ref="ota2:ExtensionPoint" />
    </xsd:sequence>
    <xsd:attribute name="supplierIntegrationLevel" type="ota2-0400:NonNegativeInteger" use="optional">
        <xsd:annotation>
            <xsd:documentation source="Description">The level of integration of a property to provide automated transaction information. The lower the number, the higher the integration (e.g., a 1 means the supplier has the highest level of integration automation).</xsd:documentation>
            <xsd:documentation source="Implementer">Changed type from {http://www.w3.org/2001/XMLSchema}nonNegativeInteger.</xsd:documentation>
            <xsd:documentation source="Implementer">Assigned XSD Type: {http://www.w3.org/2001/XMLSchema}string</xsd:documentation>
            <xsd:appinfo>
                <otm:Example context="orghs" xmlns:otm="http://www.OpenTravel.org/ns/OTA2/AppInfo_v01_00">1</otm:Example>
            </xsd:appinfo>
        </xsd:annotation>
    </xsd:attribute>
    <xsd:attribute name="maxGroupRoomQuantity" type="ota2-0400:NonNegativeInteger" use="optional">
        <xsd:annotation>
            <xsd:documentation source="Description">Provides the maximum number of rooms that can be booked in a property for a group.</xsd:documentation>
            <xsd:documentation source="Implementer">Changed type from {http://www.w3.org/2001/XMLSchema}nonNegativeInteger.</xsd:documentation>
            <xsd:documentation source="Implementer">Assigned XSD Type: {http://www.w3.org/2001/XMLSchema}string</xsd:documentation>
        </xsd:annotation>
    </xsd:attribute>
    <xsd:attribute name="currencyCode" type="ota2-0400:CurrencyCode_ISO4217" use="optional">
        <xsd:annotation>
            <xsd:documentation source="Description">The code specifying a monetary unit. Use ISO 4217, three alpha code.</xsd:documentation>
            <xsd:documentation source="Implementer">Assigned XSD Type: {http://chameleon.anonymous/ns}AlphaLength3</xsd:documentation>
            <xsd:appinfo>
                <otm:Example context="orghs" xmlns:otm="http://www.OpenTravel.org/ns/OTA2/AppInfo_v01_00">usd</otm:Example>
            </xsd:appinfo>
        </xsd:annotation>
    </xsd:attribute>
    <xsd:attribute name="hotelCodeContext" type="ota2-0400:StringShort" use="optional">
        <xsd:annotation>
            <xsd:documentation source="Description">A text field used to communicate the context (or source of - ex Sabre, Galileo, Worldspan, Amadeus) the Hotel.</xsd:documentation>
            <xsd:appinfo>
                <otm:Example context="orghs" xmlns:otm="http://www.OpenTravel.org/ns/OTA2/AppInfo_v01_00">Sabre</otm:Example>
            </xsd:appinfo>
        </xsd:annotation>
    </xsd:attribute>
    <xsd:attribute name="tTICode" type="xsd:positiveInteger" use="optional">
        <xsd:annotation>
            <xsd:documentation source="Description">Note:   This code is maintained by the Travel Technology Initiative (TTI) and provides a unique way to identify a property across a multiplicity of channels, service providers, tour companies, representation companies and third parties involved in the booking, administration and fulfillment of travel within the hospitality industry. For more information: http://www.tti.org/tticodes.html.</xsd:documentation>
        </xsd:annotation>
    </xsd:attribute>
</xsd:complexType>
Collapse Child Elements:
Name Type Min Occurs Max Occurs
Recreation orghs-0300:Recreation 0 unbounded
BusinessService orghs-0300:BusinessService 0 unbounded
Policy orghs-0300:Policy 0 1
MeetingCenter orghs-0300:MeetingCenter 0 unbounded
Amenity ota2-0400:Amenity 0 unbounded
Ancillary ota2-0400:Ancillary 0 (1)
ExtensionPoint ota2:ExtensionPoint 0 (1)
Collapse Child Attributes:
Name Type Default Value Use
supplierIntegrationLevel orghs-0300:supplierIntegrationLevel Optional
maxGroupRoomQuantity orghs-0300:maxGroupRoomQuantity Optional
currencyCode orghs-0300:currencyCode Optional
hotelCodeContext orghs-0300:hotelCodeContext Optional
tTICode orghs-0300:tTICode Optional
Collapse Derivation Tree:
Collapse References:
orghs-0300:HotelDetails