Definition Type: Element
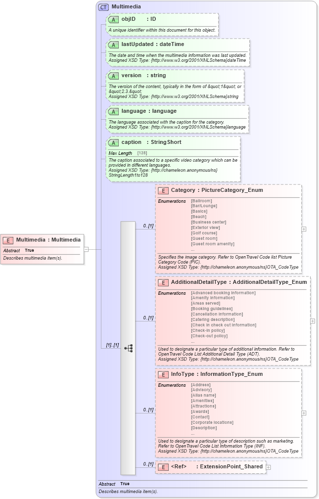
Name: Multimedia
Namespace: http://www.opentravel.org/OTM/Common/v4
Type: ota2-0400:Multimedia
Containing Schema: Common_4_0_0.xsd
Abstract True
Documentation:
Describes multimedia item(s).
Collapse XSD Schema Diagram:
Drilldown into ExtensionPoint_Shared in schema otm_builtins_xsd Drilldown into InfoType in schema common_4_0_0_xsd Drilldown into AdditionalDetailType in schema common_4_0_0_xsd Drilldown into Category in schema common_4_0_0_xsd Drilldown into caption in schema common_4_0_0_xsd Drilldown into language in schema common_4_0_0_xsd Drilldown into version in schema common_4_0_0_xsd Drilldown into lastUpdated in schema common_4_0_0_xsd Drilldown into objID in schema common_4_0_0_xsd Drilldown into Multimedia in schema common_4_0_0_xsdXSD Diagram of Multimedia in schema common_4_0_0_xsd (Open Travel (OTA))
Collapse XSD Schema Code:
<xsd:element abstract="true" name="Multimedia" type="ota2-0400:Multimedia">
    <xsd:annotation>
        <xsd:documentation source="Description">Describes multimedia item(s).</xsd:documentation>
        <xsd:appinfo>
            <otm:OTA2Entity type="ChoiceObject" xmlns:otm="http://www.OpenTravel.org/ns/OTA2/AppInfo_v01_00">Multimedia</otm:OTA2Entity>
        </xsd:appinfo>
    </xsd:annotation>
</xsd:element>
Collapse Child Elements:
Name Type Min Occurs Max Occurs
Category ota2-0400:Category 0 (1)
AdditionalDetailType ota2-0400:AdditionalDetailType 0 (1)
InfoType ota2-0400:InfoType 0 (1)
ExtensionPoint_Shared ota2:ExtensionPoint_Shared 0 (1)
Collapse Child Attributes:
Name Type Default Value Use
objID ota2-0400:objID Optional
lastUpdated ota2-0400:lastUpdated Optional
version ota2-0400:version Optional
language ota2-0400:language Optional
caption ota2-0400:caption Optional
Collapse Derivation Tree: