Definition Type: ComplexType
Name: Offer_Confirmed
Namespace: http://www.opentravel.org/OTM/order/v3
Type: order-0300:Offer
Containing Schema: Order_3_0_0.xsd
Abstract
Documentation:
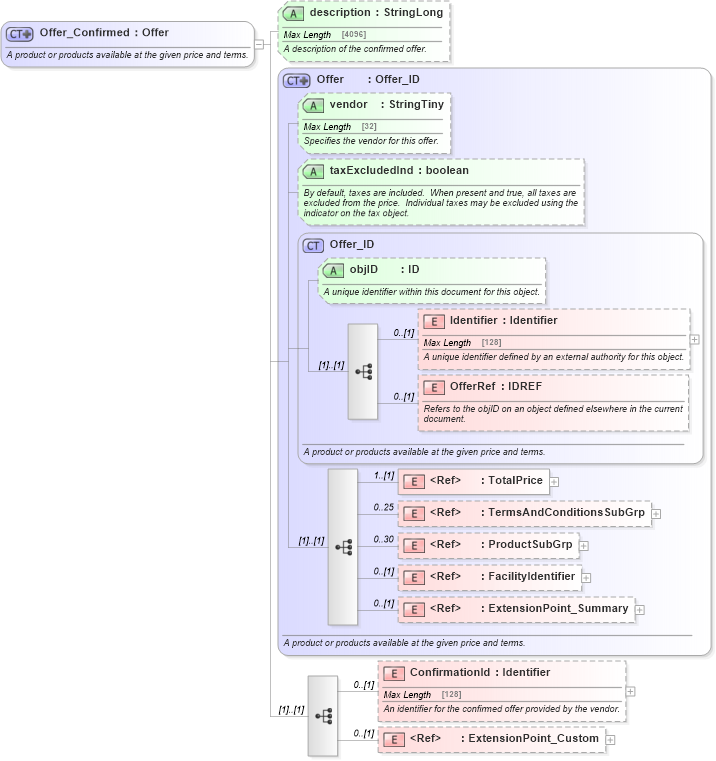
A product or products available at the given price and terms.
Collapse XSD Schema Diagram:
Drilldown into ExtensionPoint_Custom in schema otm_builtins_xsd Drilldown into ConfirmationId in schema order_3_0_0_xsd Drilldown into ExtensionPoint_Summary in schema otm_builtins_xsd Drilldown into FacilityIdentifier in schema organization_3_0_0_xsd Drilldown into ProductSubGrp in schema product_4_0_0_xsd Drilldown into TermsAndConditionsSubGrp in schema order_3_0_0_xsd Drilldown into TotalPrice in schema order_3_0_0_xsd Drilldown into OfferRef in schema order_3_0_0_xsd Drilldown into Identifier in schema order_3_0_0_xsd Drilldown into objID in schema order_3_0_0_xsd Drilldown into Offer_ID in schema order_3_0_0_xsd Drilldown into taxExcludedInd in schema order_3_0_0_xsd Drilldown into vendor in schema order_3_0_0_xsd Drilldown into Offer in schema order_3_0_0_xsd Drilldown into description in schema order_3_0_0_xsdXSD Diagram of Offer_Confirmed in schema order_3_0_0_xsd (Open Travel (OTA))
Collapse XSD Schema Code:
<xsd:complexType name="Offer_Confirmed">
    <xsd:annotation>
        <xsd:documentation source="Description">A product or products available at the given price and terms.</xsd:documentation>
        <xsd:appinfo>
            <otm:OTA2Entity type="BusinessObject" xmlns:otm="http://www.OpenTravel.org/ns/OTA2/AppInfo_v01_00">Offer</otm:OTA2Entity>
        </xsd:appinfo>
    </xsd:annotation>
    <xsd:complexContent>
        <xsd:extension base="order-0300:Offer">
            <xsd:sequence>
                <xsd:element minOccurs="0" name="ConfirmationId" type="ota2-0400:Identifier">
                    <xsd:annotation>
                        <xsd:documentation source="Description">An identifier for the confirmed offer provided by the vendor.</xsd:documentation>
                    </xsd:annotation>
                </xsd:element>
                <xsd:element minOccurs="0" ref="ota2:ExtensionPoint_Custom" />
            </xsd:sequence>
            <xsd:attribute name="description" type="ota2-0400:StringLong" use="optional">
                <xsd:annotation>
                    <xsd:documentation source="Description">A description of the confirmed offer.</xsd:documentation>
                </xsd:annotation>
            </xsd:attribute>
        </xsd:extension>
    </xsd:complexContent>
</xsd:complexType>
Collapse Child Elements:
Name Type Min Occurs Max Occurs
Identifier order-0300:Identifier 0 (1)
OfferRef order-0300:OfferRef 0 (1)
TotalPrice order-0300:TotalPrice 1 (1)
TermsAndConditionsSubGrp order-0300:TermsAndConditionsSubGrp 0 25
ProductSubGrp prod-0400:ProductSubGrp 0 30
FacilityIdentifier org-0300:FacilityIdentifier 0 (1)
ExtensionPoint_Summary ota2:ExtensionPoint_Summary 0 (1)
ConfirmationId order-0300:ConfirmationId 0 (1)
ExtensionPoint_Custom ota2:ExtensionPoint_Custom 0 (1)
Collapse Child Attributes:
Name Type Default Value Use
objID order-0300:objID Optional
vendor order-0300:vendor Optional
taxExcludedInd order-0300:taxExcludedInd Optional
description order-0300:description Optional
Collapse Derivation Tree:
Collapse References:
order-0300:OfferConfirmed