Definition Type: Element
Name: OfferSummary
Namespace: http://www.opentravel.org/OTM/order/v3
Type: order-0300:Offer
Containing Schema: Order_3_0_0.xsd
Abstract
Collapse XSD Schema Diagram:
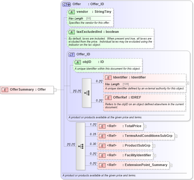
Drilldown into ExtensionPoint_Summary in schema otm_builtins_xsd Drilldown into FacilityIdentifier in schema organization_3_0_0_xsd Drilldown into ProductSubGrp in schema product_4_0_0_xsd Drilldown into TermsAndConditionsSubGrp in schema order_3_0_0_xsd Drilldown into TotalPrice in schema order_3_0_0_xsd Drilldown into OfferRef in schema order_3_0_0_xsd Drilldown into Identifier in schema order_3_0_0_xsd Drilldown into objID in schema order_3_0_0_xsd Drilldown into Offer_ID in schema order_3_0_0_xsd Drilldown into taxExcludedInd in schema order_3_0_0_xsd Drilldown into vendor in schema order_3_0_0_xsd Drilldown into Offer in schema order_3_0_0_xsdXSD Diagram of OfferSummary in schema order_3_0_0_xsd (Open Travel (OTA))
Collapse XSD Schema Code:
<xsd:element name="OfferSummary" type="order-0300:Offer" />
Collapse Child Elements:
Name Type Min Occurs Max Occurs
Identifier order-0300:Identifier 0 (1)
OfferRef order-0300:OfferRef 0 (1)
TotalPrice order-0300:TotalPrice 1 (1)
TermsAndConditionsSubGrp order-0300:TermsAndConditionsSubGrp 0 25
ProductSubGrp prod-0400:ProductSubGrp 0 30
FacilityIdentifier org-0300:FacilityIdentifier 0 (1)
ExtensionPoint_Summary ota2:ExtensionPoint_Summary 0 (1)
Collapse Child Attributes:
Name Type Default Value Use
objID order-0300:objID Optional
vendor order-0300:vendor Optional
taxExcludedInd order-0300:taxExcludedInd Optional
Collapse Derivation Tree: