Definition Type: Element
Name: PaymentCardSummary
Namespace: http://www.opentravel.org/OTM/finance/v3
Type: fin-0300:PaymentCard
Containing Schema: Finance_3_0_0.xsd
Abstract
Collapse XSD Schema Diagram:
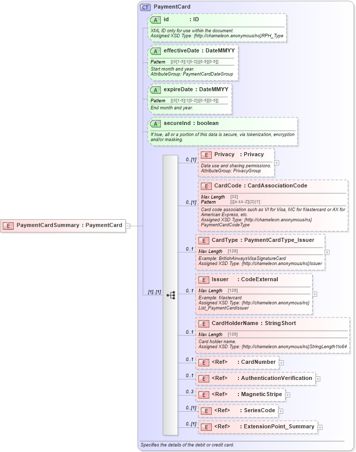
Drilldown into ExtensionPoint_Summary in schema otm_builtins_xsd Drilldown into SeriesCode in schema finance_3_0_0_xsd Drilldown into MagneticStripe in schema finance_3_0_0_xsd Drilldown into AuthenticationVerification in schema finance_3_0_0_xsd Drilldown into CardNumber in schema finance_3_0_0_xsd Drilldown into CardHolderName in schema finance_3_0_0_xsd Drilldown into Issuer in schema finance_3_0_0_xsd Drilldown into CardType in schema finance_3_0_0_xsd Drilldown into CardCode in schema finance_3_0_0_xsd Drilldown into Privacy in schema finance_3_0_0_xsd Drilldown into secureInd in schema finance_3_0_0_xsd Drilldown into expireDate in schema finance_3_0_0_xsd Drilldown into effectiveDate in schema finance_3_0_0_xsd Drilldown into id in schema finance_3_0_0_xsd Drilldown into PaymentCard in schema finance_3_0_0_xsdXSD Diagram of PaymentCardSummary in schema finance_3_0_0_xsd (Open Travel (OTA))
Collapse XSD Schema Code:
<xsd:element name="PaymentCardSummary" type="fin-0300:PaymentCard" />
Collapse Child Elements:
Name Type Min Occurs Max Occurs
Privacy fin-0300:Privacy 0 (1)
CardCode fin-0300:CardCode 0 (1)
CardType fin-0300:CardType 0 1
Issuer fin-0300:Issuer 0 1
CardHolderName fin-0300:CardHolderName 0 1
CardNumber fin-0300:CardNumber 0 1
AuthenticationVerification fin-0300:AuthenticationVerification 0 1
MagneticStripe fin-0300:MagneticStripe 0 3
SeriesCode fin-0300:SeriesCode 0 (1)
ExtensionPoint_Summary ota2:ExtensionPoint_Summary 0 (1)
Collapse Child Attributes:
Name Type Default Value Use
id fin-0300:id Optional
effectiveDate fin-0300:effectiveDate Optional
expireDate fin-0300:expireDate Optional
secureInd fin-0300:secureInd Optional
Collapse Derivation Tree: