Definition Type: Element
Name: PersonNameDetail
Namespace: http://www.opentravel.org/OTM/Common/v4
Type: ota2-0400:PersonName_Detail
Containing Schema: Common_4_0_0.xsd
Abstract
Collapse XSD Schema Diagram:
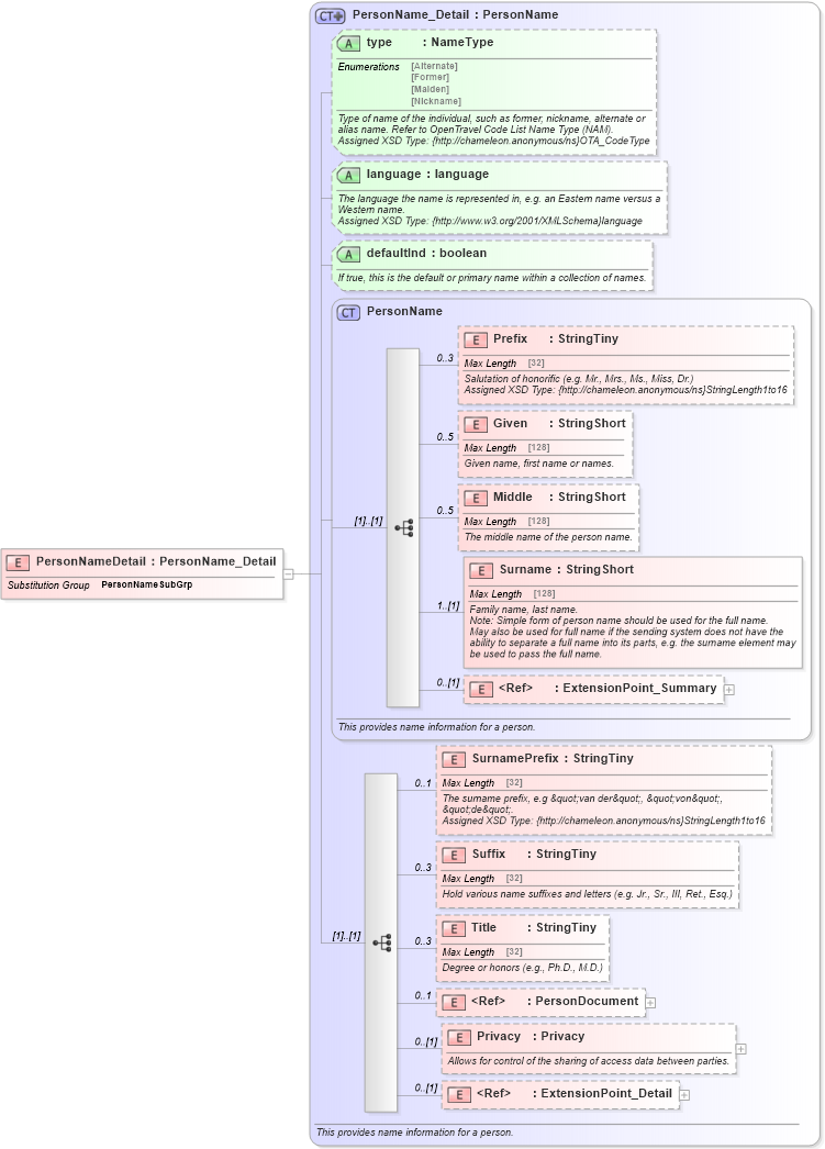
Drilldown into ExtensionPoint_Detail in schema otm_builtins_xsd Drilldown into Privacy in schema common_4_0_0_xsd Drilldown into PersonDocument in schema common_4_0_0_xsd Drilldown into Title in schema common_4_0_0_xsd Drilldown into Suffix in schema common_4_0_0_xsd Drilldown into SurnamePrefix in schema common_4_0_0_xsd Drilldown into ExtensionPoint_Summary in schema otm_builtins_xsd Drilldown into Surname in schema common_4_0_0_xsd Drilldown into Middle in schema common_4_0_0_xsd Drilldown into Given in schema common_4_0_0_xsd Drilldown into Prefix in schema common_4_0_0_xsd Drilldown into PersonName in schema common_4_0_0_xsd Drilldown into defaultInd in schema common_4_0_0_xsd Drilldown into language in schema common_4_0_0_xsd Drilldown into type in schema common_4_0_0_xsd Drilldown into PersonName_Detail in schema common_4_0_0_xsdXSD Diagram of PersonNameDetail in schema common_4_0_0_xsd (Open Travel (OTA))
Collapse XSD Schema Code:
<xsd:element name="PersonNameDetail" substitutionGroup="ota2-0400:PersonNameSubGrp" type="ota2-0400:PersonName_Detail" />
Collapse Child Elements:
Name Type Min Occurs Max Occurs
Prefix ota2-0400:Prefix 0 3
Given ota2-0400:Given 0 5
Middle ota2-0400:Middle 0 5
Surname ota2-0400:Surname 1 (1)
ExtensionPoint_Summary ota2:ExtensionPoint_Summary 0 (1)
SurnamePrefix ota2-0400:SurnamePrefix 0 1
Suffix ota2-0400:Suffix 0 3
Title ota2-0400:Title 0 3
PersonDocument ota2-0400:PersonDocument 0 1
Privacy ota2-0400:Privacy 0 (1)
ExtensionPoint_Detail ota2:ExtensionPoint_Detail 0 (1)
Collapse Child Attributes:
Name Type Default Value Use
type ota2-0400:type Optional
language ota2-0400:language Optional
defaultInd ota2-0400:defaultInd Optional
Collapse Derivation Tree:
Collapse References:
ota2-0400:PersonNameSubGrp