Definition Type: Element
Name: VideoCategory
Namespace: http://www.opentravel.org/OTM/Common/v4
Type: ota2-0400:VideoCategory
Containing Schema: Common_4_0_0.xsd
Abstract
Collapse XSD Schema Diagram:
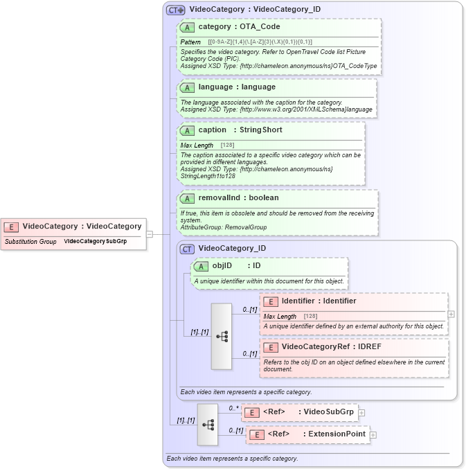
Drilldown into ExtensionPoint in schema otm_builtins_xsd Drilldown into VideoSubGrp in schema common_4_0_0_xsd Drilldown into VideoCategoryRef in schema common_4_0_0_xsd Drilldown into Identifier in schema common_4_0_0_xsd Drilldown into objID in schema common_4_0_0_xsd Drilldown into VideoCategory_ID in schema common_4_0_0_xsd Drilldown into removalInd in schema common_4_0_0_xsd Drilldown into caption in schema common_4_0_0_xsd Drilldown into language in schema common_4_0_0_xsd Drilldown into category in schema common_4_0_0_xsd Drilldown into VideoCategory in schema common_4_0_0_xsdXSD Diagram of VideoCategory in schema common_4_0_0_xsd (Open Travel (OTA))
Collapse XSD Schema Code:
<xsd:element name="VideoCategory" substitutionGroup="ota2-0400:VideoCategorySubGrp" type="ota2-0400:VideoCategory" />
Collapse Child Elements:
Name Type Min Occurs Max Occurs
Identifier ota2-0400:Identifier 0 (1)
VideoCategoryRef ota2-0400:VideoCategoryRef 0 (1)
VideoSubGrp ota2-0400:VideoSubGrp 0 unbounded
ExtensionPoint ota2:ExtensionPoint 0 (1)
Collapse Child Attributes:
Name Type Default Value Use
objID ota2-0400:objID Optional
category ota2-0400:category Optional
language ota2-0400:language Optional
caption ota2-0400:caption Optional
removalInd ota2-0400:removalInd Optional
Collapse Derivation Tree:
Collapse References:
ota2-0400:VideoCategorySubGrp