Definition Type: Element
Name: Building
Namespace: http://rets.org/xsd/Properties/2007-08
Type: prop:BuildingType
Containing Schema: Building.xsd
MinOccurs 0
MaxOccurs unbounded
Abstract
Collapse XSD Schema Diagram:
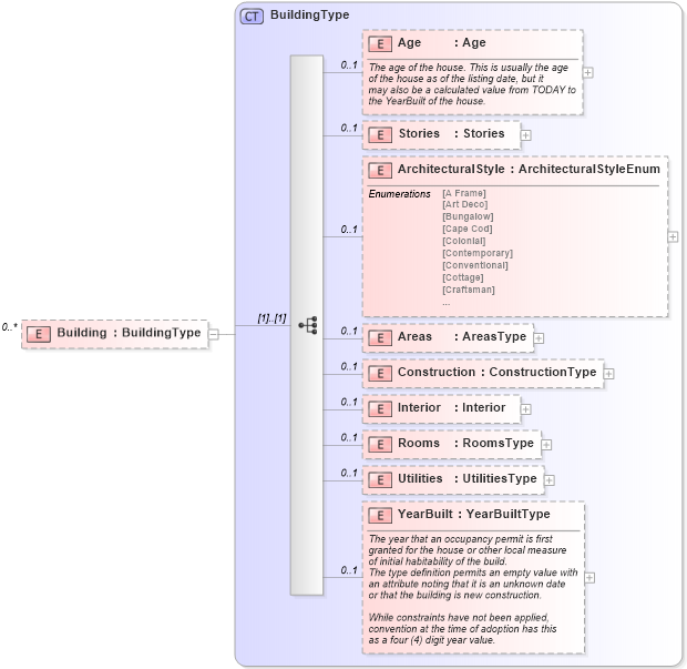
Drilldown into YearBuilt in schema building_xsd Drilldown into Utilities in schema building_xsd Drilldown into Rooms in schema building_xsd Drilldown into Interior in schema building_xsd Drilldown into Construction in schema building_xsd Drilldown into Areas in schema building_xsd Drilldown into ArchitecturalStyle in schema building_xsd Drilldown into Stories in schema building_xsd Drilldown into Age in schema building_xsd Drilldown into BuildingType in schema building_xsdXSD Diagram of Building in schema building_xsd (Real Estate Transaction Standard (RETS))
Collapse XSD Schema Code:
<xs:element name="Building" type="prop:BuildingType" minOccurs="0" maxOccurs="unbounded">
    <xs:annotation>
        <xs:documentation>
        </xs:documentation>
        <xs:appinfo>
            <retsid>
            </retsid>
        </xs:appinfo>
    </xs:annotation>
</xs:element>
Collapse Child Elements:
Name Type Min Occurs Max Occurs
Age prop:Age 0 1
Stories prop:Stories 0 1
ArchitecturalStyle prop:ArchitecturalStyle 0 1
Areas prop:Areas 0 1
Construction prop:Construction 0 1
Interior prop:Interior 0 1
Rooms prop:Rooms 0 1
Utilities prop:Utilities 0 1
YearBuilt prop:YearBuilt 0 1
Collapse Derivation Tree: