Definition Type: Element
Name: CalendarItem
Namespace: http://rets.org/xsd/Calendar/2007-08
Type: cal:CalendarItem
Containing Schema: Calendar.xsd
MinOccurs 0
MaxOccurs unbounded
Abstract
Collapse XSD Schema Diagram:
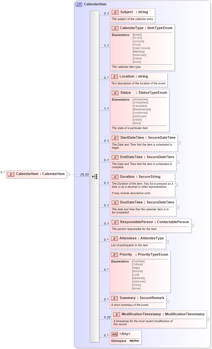
Drilldown into ModificationTimestamp in schema calendar_xsd Drilldown into Summary in schema calendar_xsd Drilldown into Priority in schema calendar_xsd Drilldown into Attendees in schema calendar_xsd Drilldown into ResponsiblePerson in schema calendar_xsd Drilldown into DueDateTime in schema calendar_xsd Drilldown into Duration in schema calendar_xsd Drilldown into EndDateTime in schema calendar_xsd Drilldown into StartDateTime in schema calendar_xsd Drilldown into Status in schema calendar_xsd Drilldown into Location in schema calendar_xsd Drilldown into CalendarType in schema calendar_xsd Drilldown into Subject in schema calendar_xsd Drilldown into CalendarItem in schema calendar_xsdXSD Diagram of CalendarItem in schema calendar_xsd (Real Estate Transaction Standard (RETS))
Collapse XSD Schema Code:
<xs:element name="CalendarItem" type="cal:CalendarItem" minOccurs="0" maxOccurs="unbounded" />
Collapse Child Elements:
Name Type Min Occurs Max Occurs
Subject cal:Subject 0 1
CalendarType cal:CalendarType 1 1
Location cal:Location 0 unbounded
Status cal:Status 1 1
StartDateTime cal:StartDateTime 0 1
EndDateTime cal:EndDateTime 0 1
Duration cal:Duration 0 1
DueDateTime cal:DueDateTime 0 1
ResponsiblePerson cal:ResponsiblePerson 0 1
Attendees cal:Attendees 0 unbounded
Priority cal:Priority 0 unbounded
Summary cal:Summary 0 unbounded
ModificationTimestamp cal:ModificationTimestamp 0 (1)
<xs:any> Allowed namespace: '##other' 0 unbounded
Collapse Derivation Tree: