Definition Type: Element
Name: ChangeRecord
Namespace: http://rets.org/xsd/ChangeRecords/2007-08
Type: crecord:ChangeRecord
Containing Schema: ChangeRecords.xsd
MinOccurs 0
MaxOccurs unbounded
Abstract
Collapse XSD Schema Diagram:
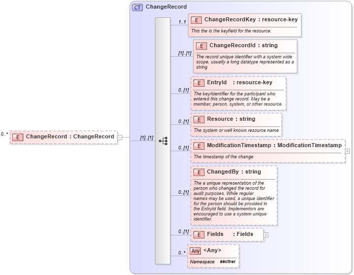
Drilldown into Fields in schema changerecords_xsd Drilldown into ChangedBy in schema changerecords_xsd Drilldown into ModificationTimestamp in schema changerecords_xsd Drilldown into Resource in schema changerecords_xsd Drilldown into EntryId in schema changerecords_xsd Drilldown into ChangeRecordId in schema changerecords_xsd Drilldown into ChangeRecordKey in schema changerecords_xsd Drilldown into ChangeRecord in schema changerecords_xsdXSD Diagram of ChangeRecord in schema changerecords_xsd (Real Estate Transaction Standard (RETS))
Collapse XSD Schema Code:
<xs:element name="ChangeRecord" type="crecord:ChangeRecord" minOccurs="0" maxOccurs="unbounded" />
Collapse Child Elements:
Name Type Min Occurs Max Occurs
ChangeRecordKey crecord:ChangeRecordKey 1 1
ChangeRecordId crecord:ChangeRecordId (1) (1)
EntryId crecord:EntryId 0 (1)
Resource crecord:Resource 0 (1)
ModificationTimestamp crecord:ModificationTimestamp 0 (1)
ChangedBy crecord:ChangedBy 0 (1)
Fields crecord:Fields 0 (1)
<xs:any> Allowed namespace: '##other' 0 unbounded
Collapse Derivation Tree: