Definition Type: Element
Name: ListingPricing
Namespace: http://rets.org/xsd/Listings/2007-08
Type: list:ListingPricingType
Containing Schema: Listings.xsd
MinOccurs 0
MaxOccurs 1
Abstract
Documentation:
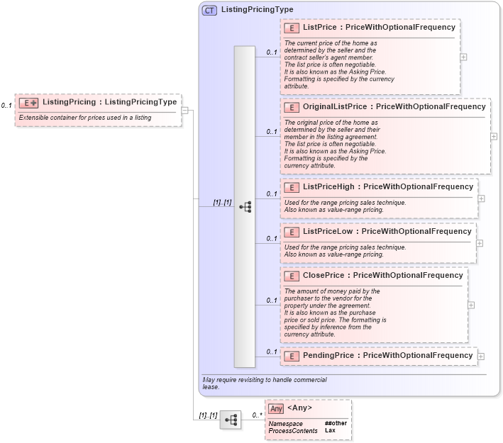
Extensible container for prices used in a listing
Collapse XSD Schema Diagram:
Drilldown into PendingPrice in schema listings_xsd Drilldown into ClosePrice in schema listings_xsd Drilldown into ListPriceLow in schema listings_xsd Drilldown into ListPriceHigh in schema listings_xsd Drilldown into OriginalListPrice in schema listings_xsd Drilldown into ListPrice in schema listings_xsd Drilldown into ListingPricingType in schema listings_xsdXSD Diagram of ListingPricing in schema listings_xsd (Real Estate Transaction Standard (RETS))
Collapse XSD Schema Code:
<xs:element name="ListingPricing" minOccurs="0" maxOccurs="1">
    <xs:annotation>
        <xs:documentation>
						Extensible container for prices used in a listing
					</xs:documentation>
        <xs:appinfo>
            <retsid>100352</retsid>
            <example>
            </example>
        </xs:appinfo>
    </xs:annotation>
    <xs:complexType>
        <xs:complexContent>
            <xs:extension base="list:ListingPricingType">
                <xs:sequence>
                    <xs:any namespace="##other" processContents="lax" minOccurs="0" maxOccurs="unbounded" />
                </xs:sequence>
            </xs:extension>
        </xs:complexContent>
    </xs:complexType>
</xs:element>
Collapse Child Elements:
Name Type Min Occurs Max Occurs
ListPrice list:ListPrice 0 1
OriginalListPrice list:OriginalListPrice 0 1
ListPriceHigh list:ListPriceHigh 0 1
ListPriceLow list:ListPriceLow 0 1
ClosePrice list:ClosePrice 0 1
PendingPrice list:PendingPrice 0 1
<xs:any> Allowed namespace: '##other' 0 unbounded
Collapse Derivation Tree: